Hinweis
Für den Zugriff auf diese Seite ist eine Autorisierung erforderlich. Sie können versuchen, sich anzumelden oder das Verzeichnis zu wechseln.
Für den Zugriff auf diese Seite ist eine Autorisierung erforderlich. Sie können versuchen, das Verzeichnis zu wechseln.
von Won Yoo
Dieser Abschnitt des Dokuments bezieht sich auf Microsoft Application Request Routing Version 2 (Routing von Anwendungsanforderungen) für IIS 7 und höher.
Ziel
Um das Anforderungskonsolidierungsfeature in Routing von Anwendungsanforderungen (ARR) zu verstehen und zu konfigurieren.
Voraussetzungen
Dies ist eine erweiterte Funktion in ARR. In diesem Artikel wird davon ausgegangen, dass Sie mit der allgemeinen Funktionalität von ARR vertraut sind und wissen, wie Sie ARR mit dem Datenträgercache bereitstellen und konfigurieren können. Wenn dies noch nicht geschehen ist, wird dringend empfohlen, die folgende exemplarischen Vorgehensweisen einzusehen, bevor Sie fortfahren:
- Konfigurieren und Aktivieren des Datenträgercaches beim Routing von Anwendungsanforderungen
- Cachehierarchieverwaltung mithilfe des Routing von Anwendungsanforderungen
- Bereitstellung des Application Request Routing im CDN
- Durchsuchen von zwischengespeicherten Inhalten auf der Festplatte bei der Weiterleitung von Anwendungsanforderungen
- Löschen zwischengespeicherter Objekte
- Manuelles Überschreiben von Cachesteuerungsdirektiven mithilfe des Anwendungsanforderungsroutings
- Aufwärmen von Cacheknoten bei der Weiterleitung von Anwendungsanforderungen
Wenn Routing von Anwendungsanforderungen Version 2 noch nicht installiert ist, kann es über diese Adresse herunterladen werden:
- Microsoft Application Request Routing (Anwendungsanforderungsrouting) Version 2 für IIS 7 (x86) hier (
https://download.microsoft.com/download/4/D/F/4DFDA851-515F-474E-BA7A-5802B3C95101/ARRv2_setup_x86.EXE). - Microsoft Application Request Routing (Anwendungsanforderungsrouting) Version 2 für IIS 7 (x64) hier (
https://download.microsoft.com/download/3/4/1/3415F3F9-5698-44FE-A072-D4AF09728390/ARRv2_setup_x64.EXE).
Führen Sie die in diesem Dokument beschriebenen Schritte aus, um ARR Version 2 zu installieren.
Schritt 1 - Übersicht über das Anforderungskonsolidierungsfeature in ARR.
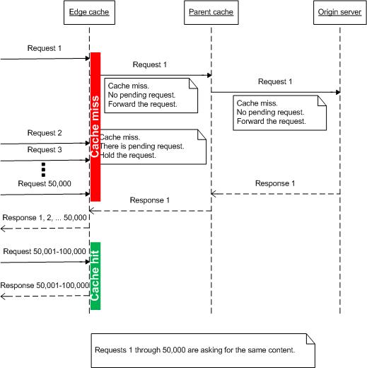
Cacheproxys funktionieren gut, wenn der Inhalt bereits verfügbar ist. Beim Verwalten von Live-Streaming-Daten sind Cacheproxys jedoch nicht so effektiv, da die Live-Inhalte im Voraus nicht zum Cache verfügbar sind. Wenn beispielsweise zehntausende Zuschauer einschalten, um ein Live-Basketballspiel im Internet zu sehen, wie können Sie die Live-Inhalte zwischenspeichern? Da die Benutzer für das Ereignis alle gleichzeitig einschalten, wie schützen Sie den Ursprungsserver, wenn kaskadierende Cachefehler auf den Cacheknoten vorhanden sind und alle Anforderungen an den Ursprungsserver weitergeleitet werden?
Um dieses Problem zu beheben, hat ARR das Konzept der Anforderungskonsolidierung eingeführt. Die Idee besteht darin, die Cachefehleranforderungen zu überprüfen, die „In-Flight“ sind, bevor die Anforderungen an den Ursprungsserver weitergeleitet werden (oder wenn die Cacheknoten gestuft werden, werden die Anforderungen an den nächsten Ebenenserver gesendet.) Wie unten gezeigt, ist die Idee einfach, hat aber eine große Auswirkung bei der Verringerung der Anzahl der Anforderungen, insbesondere für Live-Streaming-Inhalte.

Schritt 2 - Konfigurieren des Anforderungskonsolidierungsfeatures in ARR.
Dieses Feature ist standardmäßig deaktiviert. Beachten Sie, dass die Konfiguration für dieses Feature Teil der Proxyeinstellungen ist. Das Anforderungskonsolidierungsfeature kann auf Serverebene konfiguriert werden, wenn ARR als Serverproxy verwendet wird oder auf Serverfarmebene, wenn das Serverfarmfeature verwendet wird.
Diese exemplarische Vorgehensweise zeigt die Proxyeinstellung auf Serverfarmebene.
Starten Sie den IIS-Manager.
Wählen Sie Serverfarmen aus.
Wählen Sie die Serverfarm aus, die Sie erstellt haben.
Die folgenden Symbole werden angezeigt:

Doppelklicken Sie auf Zwischenspeichern.
Aktivieren Sie das Kontrollkästchen Anforderungskonsolidierung aktivieren.

Klicken Sie auf Übernehmen, um Ihre Änderungen zu speichern. Sie haben nun das Anforderungskonsolidierungsfeature erfolgreich aktiviert. Hinweis: Die gleiche Konfigurationseinstellung ist auf Serverproxyebene auf der Seite Serverproxyeinstellungen verfügbar.
Zusammenfassung
Sie haben gesehen, wie ARR Anforderungen konsolidiert, was besonders nützlich für die Behandlung von Live-Streaming-Inhalten ist.
Weitere exemplarische Vorgehensweisen für ARR Version 2 finden Sie in den Dokumenten in diesem Artikel.