Freigeben über


Verwendung der Komprimierung bei der Weiterleitung von Anwendungsanfragen

von Won Yoo

Dieser Abschnitt des Dokuments bezieht sich auf Microsoft Application Request Routing Version 2 (Routing von Anwendungsanforderungen) für IIS 7 und höher.

Ziel

Um das Feature für die Inhaltscodierungskomprimierung in Routing von Anwendungsanforderungen (ARR) zu verstehen und zu konfigurieren.

Voraussetzungen

Dies ist eine erweiterte Funktion in ARR. In diesem Artikel wird davon ausgegangen, dass Sie mit der allgemeinen Funktionalität von ARR vertraut sind und wissen, wie Sie ARR mit dem Datenträgercache bereitstellen und konfigurieren können. Wenn dies noch nicht geschehen ist, wird dringend empfohlen, die folgende exemplarischen Vorgehensweisen einzusehen, bevor Sie fortfahren:

Wenn Routing von Anwendungsanforderungen Version 2 noch nicht installiert ist, kann es über diese Adresse herunterladen werden:

  • Microsoft Application Request Routing (Anwendungsanforderungsrouting) Version 2 für IIS 7 (x86) hier (https://download.microsoft.com/download/4/D/F/4DFDA851-515F-474E-BA7A-5802B3C95101/ARRv2_setup_x86.EXE).
  • Microsoft Application Request Routing (Anwendungsanforderungsrouting) Version 2 für IIS 7 (x64) hier (https://download.microsoft.com/download/3/4/1/3415F3F9-5698-44FE-A072-D4AF09728390/ARRv2_setup_x64.EXE).

Führen Sie die in diesem Dokument beschriebenen Schritte aus, um ARR Version 2 zu installieren.

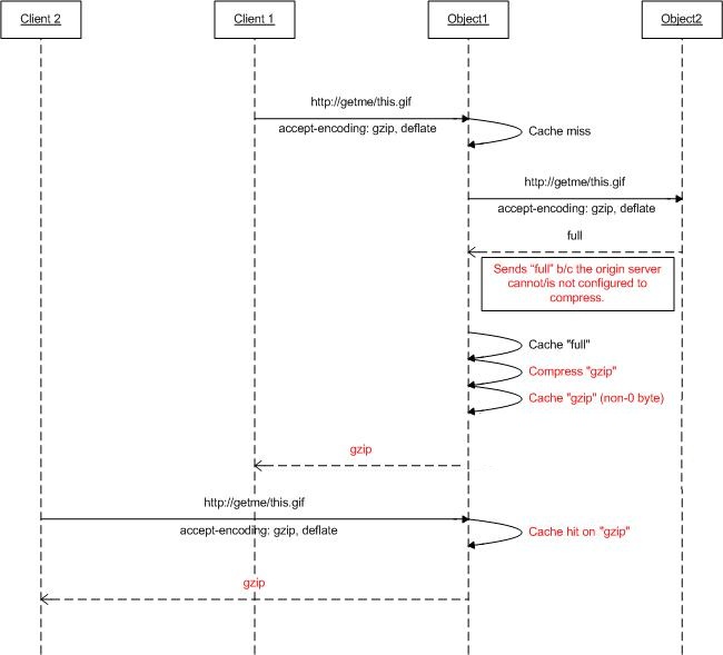
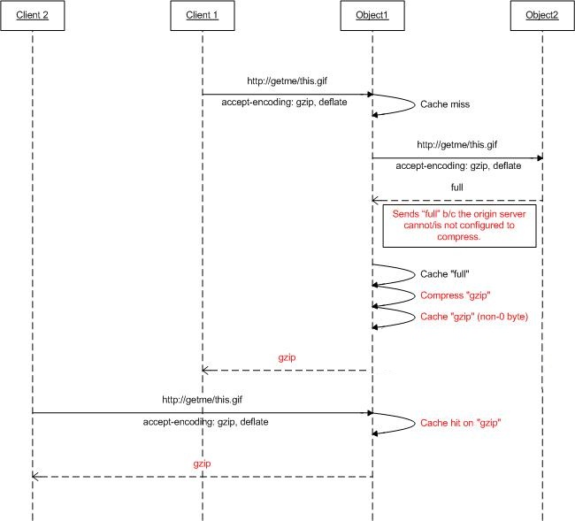
Schritt 1 - Übersicht über die Komprimierungsfunktion in ARR.

Basierend auf dem accept-Codierung-Anforderungsheader können die Webserver eine Antwort in einem codierten (komprimierten) Format komprimieren, das der Client verstehen kann. Auch wenn viele Webserver unterschiedliche Komprimierungsformate wie gzip oder deflate unterstützen, sind sie möglicherweise nicht aktiviert. Wenn Anforderungen mithilfe von ARR laufen und ARR so konfiguriert sind, dass es als Cacheproxy verwendet werden, kann ARR so konfiguriert werden, dass die Antworten komprimiert werden (und daher die Inhalte als komprimierte Objekte zwischengespeichert werden), auch wenn die Ursprungswebserver die Antworten basierend auf dem accept-Codierung-Header möglicherweise nicht komprimieren.

Das folgende Diagramm zeigt, wie dieses Feature funktioniert:

Diagram of the compression feature in A R R.

Schritt 2 - Aktivieren/Deaktivieren der Komprimierung auf ARR.

Dieses Feature ist standardmäßig aktiviert und befindet sich auf der Seite Cachekonfiguration.

  1. Starten Sie den IIS-Manager.

  2. Der Datenträgercache für ARR wird auf Serverebene konfiguriert. Wählen Sie in der Navigationsstrukturansicht den Server aus.

    Screenshot of the I I S Manager navigation tree. The A R R one A R R one Administrator option is selected.

  3. Doppelklicken Sie auf Application Request Routing Cache.

    Screenshot of the I I S Manager dialog box. In the left pane is the navigation tree. The A R R administrator option is highlighted. The A R R one Home page is displayed.

  4. Klicken Sie im Bereich Aktionen auf Cachekonfiguration.

    Screenshot of the Actions pane. Under the heading Cache Management, the Cache Configuration button is the first option.

  5. Verwenden Sie das Kontrollkästchen Komprimierung aktivieren zum Aktivieren oder Deaktivieren dieses Features in ARR.

    Screenshot of the Cache Configuration dialog box. Enable compression is selected.

Zusammenfassung

Sie haben jetzt erfolgreich einen Datenträgercache für ARR konfiguriert und aktiviert. Weitere exemplarische Vorgehensweisen für ARR Version 2 finden Sie in den Dokumenten in diesem Artikel.