Hinweis
Für den Zugriff auf diese Seite ist eine Autorisierung erforderlich. Sie können versuchen, sich anzumelden oder das Verzeichnis zu wechseln.
Für den Zugriff auf diese Seite ist eine Autorisierung erforderlich. Sie können versuchen, das Verzeichnis zu wechseln.
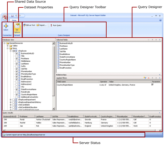
Das Entwurfsfenster für freigegebene Datasets hilft Ihnen beim Erstellen einer Datasetabfrage, die Sie für andere Personen freigeben können. Im Fenster können Sie eine freigegebene Datenquelle auswählen, Eigenschaften für das freigegebene Dataset angeben und eine Abfrage im Abfrage-Designer erstellen.
Weitere Informationen zum Arbeiten mit Daten in einem Bericht finden Sie unter Hinzufügen von Daten zu einem Bericht (Berichts-Generator und SSRS).For more information about working with data in a report, see Add Data to a Report (Report Builder and SSRS).
Das Menüband
Das Menüband hilft Ihnen, schnell die Befehle zu finden, die Sie zum Ausführen einer Aufgabe benötigen. Befehle sind in die folgenden logischen Gruppen unterteilt: Verbindungs-, Dataset- und Abfrage-Designer.
Verbindung
Verwenden Sie die Schaltfläche " Auswählen " in der Gruppe "Verbindung", um eine freigegebene Datenquelle in Ihrem Bericht auszuwählen, oder navigieren Sie zu einer freigegebenen Datenquelle auf dem Berichtsserver.
Hinweis
Ein freigegebenes Dataset muss auf einer freigegebenen Datenquelle basieren. Wenn die benötigte Datenquelle nicht verfügbar ist, müssen Sie eine auf dem Berichtsserver erstellen. Weitere Informationen finden Sie unter Erstellen, Löschen oder Ändern einer freigegebenen Datenquelle (Berichts-Manager) in der Reporting Services-Dokumentation in SQL Server BooksOnline.
Weitere Informationen finden Sie unter "Datenverbindungen", "Datenquellen" und "Verbindungszeichenfolgen" im Berichts-Generator.
Datensatz
Verwenden Sie die Schaltfläche "Optionen festlegen", um freigegebene Datensatz-Eigenschaften festzulegen. Dazu gehören folgende:
Felder Sie können ein Feld hinzufügen oder ein Feld in der Feldsammlung bearbeiten.
Datenoptionen. Sie können Optionen festlegen, die sich auf Übereinstimmungskriterien und die Reihenfolge der Sortierung auswirken, z. B. Groß- und Kleinschreibung sowie Kollation.
Filter. Sie können Filter definieren, die die Daten in einem Bericht einschränken, nachdem sie aus der Datenverbindung abgerufen wurden.
Parameter. Sie können einen Parameter hinzufügen oder Parameteroptionen bearbeiten. Sie können z. B. einen Standardwert für jeden Parameter angeben, damit Sie einen Cacheaktualisierungsplan für dieses freigegebene Dataset auf dem Berichtsserver erstellen können.
Die von Ihnen festgelegten Werte werden Teil der freigegebenen Datasetdefinition auf dem Berichtsserver. Wenn ein Berichtsautor dieses freigegebene Dataset in einen Bericht einfügt, gelten die von Ihnen angegebenen Optionen für diese Dataset-Instanz.
Nachdem ein freigegebenes Dataset einem Bericht hinzugefügt wurde, kann ein Berichtsautor die folgenden Optionen außer Kraft setzen: Sortierung, Groß-/Kleinschreibung, Akzentempfindlichkeit, Kanatyp-Vertraulichkeit, Breitesempfindlichkeit, Teilergebnisse. Sie können auch zusätzliche Datasetfilter erstellen, um die Daten im Bericht einzuschränken.
Weitere Informationen finden Sie unter Erstellen von Berichten zu eingebetteten und freigegebenen Datasets (Berichts-Generator und SSRS).
Weitere Informationen zu Cacheaktualisierungsplänen finden Sie unter SSRS (Cache Shared Datasets) in der Reporting Services-Dokumentation in SQL Server Books Online.
Abfrage-Designer
Verwenden Sie die Symbolleiste des Abfrage-Designers, um eine Abfrage zu erstellen, die angibt, welche Daten aus der Datenverbindung abgerufen werden sollen. Die angezeigte Symbolleiste hängt vom Abfrage-Designer ab, der dem Datenquellentyp aus der Datenverbindung zugeordnet ist.
Weitere Informationen finden Sie im Thema, das dem Datenquellentyp in " Hinzufügen von Daten aus externen Datenquellen (SSRS) und Abfrage-Designern (Report Builder)" entspricht.
Die Abfrage-Designer-Oberfläche
Mit einem Abfrage-Designer können Sie eine Abfrage in der Syntax erstellen, die von der externen Datenquelle benötigt wird.
Einige Datenquellentypen stellen einen grafischen Abfrage-Designer bereit, mit dem Sie die Metadaten einer externen Datenquelle untersuchen können. Sie können Namen interaktiv aus dem Metadatenbereich auf die Abfrageentwurfsoberfläche ziehen oder die zu verwendenden Namen interaktiv auswählen.
Einige Datenquellentypen unterstützen einen textbasierten Abfrage-Designer, mit dem Sie Abfragen einfügen können, die Sie in anderen Tools erstellt haben, z. B. SQL Server Management Studio.
Jeder Datenquellentyp hat spezifische Anforderungen für die Abfrage, die für die externe Datenquelle funktioniert. Weitere Informationen finden Sie im Thema, das dem Datenquellentyp in " Hinzufügen von Daten aus externen Datenquellen (SSRS) und Datenquellen, die von Reporting Services (SSRS) unterstützt werden, in der Reporting Services-Dokumentation in SQL Server Books Online entspricht.
Anzeigen von Abfrageergebnissen
In der Entwurfsansicht für freigegebene Datasets erstellen Sie eine Abfrage, die Daten aus der Datenverbindung abruft, wenn der Bericht verarbeitet wird.
Führen Sie die Abfrage aus, um Beispieldaten aus der Datenverbindung anzuzeigen, um zu überprüfen, ob die Abfrage den erwarteten Datentyp zurückgibt. Die Spalten im Resultset stammen aus den Metadaten für Datenschemas aus der Datenverbindung. Die Spaltennamen werden zur Datensatz-Feldsammlung. Die Werte der Daten, die im Abfrageergebnissatz angezeigt werden, sind Entwurfszeitdaten. Nachdem Sie das freigegebene Dataset als freigegebene Dataset-Definition auf dem Berichtsserver gespeichert haben, wird nur der Abfragetext gespeichert. Die Daten im Abfrageergebnissatz werden nicht gespeichert.
Wenn ein Berichtsautor dieses freigegebene Dataset zu einem Bericht hinzufügt, wird ein Zeiger auf die Dataset-Definition auf dem Berichtsserver hinzugefügt. Im Bericht wird die Datensatz-Feldsammlung im Berichtsdatenfenster angezeigt. Der Abfragetext ist nicht verfügbar.
Die Anmeldeinformationen, die Sie zum Ausführen einer Abfrage verwenden, sind von den Anmeldeinformationen getrennt, die zum Anzeigen einer Vorschau eines Berichts oder zum Ausführen eines Berichts vom Berichtsserver verwendet werden. Weitere Informationen finden Sie unter Angeben von Anmeldeinformationen im Report Builder.
Ausführen eines Berichts mit Parametern
Wenn Ihre Abfrage Abfragevariablen enthält, werden Datasetparameter automatisch für Sie erstellt. Wenn Sie die Erstellung der Abfrage des Datasets abgeschlossen haben, werden Berichtsparameter, die auf Datensatzparameter aufgesetzt sind, automatisch erstellt.
Wenn ein Bericht Parameter enthält, müssen alle Parameter Standardwerte aufweisen, bevor der Bericht automatisch ausgeführt werden kann. Wenn ein Parameter keinen Standardwert aufweist, müssen Sie beim Ausführen des Berichts einen Wert für den Parameter auswählen und dann auf der Registerkarte "Ausführen" auf "Bericht anzeigen" klicken.
Weitere Informationen finden Sie unter Berichtsparameter (Berichts-Generator und Berichts-Designer).
Speichern des freigegebenen Datensatzes
Klicken Sie zum Speichern der von Ihnen erstellten Abfrage auf der Schaltfläche "Berichts-Generator " auf " Speichern " oder "Speichern unter". Navigieren Sie zum entsprechenden Ordner auf dem Berichtsserver, und speichern Sie die Definition des freigegebenen Datasets. Das freigegebene Dataset ist erst verfügbar für andere, wenn Sie es auf dem Berichtsserver gespeichert haben.
Siehe auch
Hinzufügen von Daten zu einem Bericht (Berichts-Generator und SSRS)
Filtern, Gruppieren und Sortieren von Daten (Berichts-Generator und SSRS)
Berichtsparameter (Berichts-Generator und Berichts-Designer)