Freigeben über


Hinzufügen von Daten zu einem Bericht (Report Builder 3.0 und SSRS)

Erstellen Sie Datasets, um einem Bericht Daten hinzuzufügen. Jedes Dataset stellt das Resultset dar, das aus der Ausführung eines Abfragebefehls für eine Datenquelle resultiert. Die Spalten im Resultset sind die Feldauflistung. Die Zeilen im Resultset sind die Daten. Ein Dataset enthält nicht die tatsächlichen Daten. Ein Dataset enthält die Informationen, die benötigt werden, um einen bestimmten Satz von Daten aus einer Datenquelle abzurufen.

Es gibt zwei Typen von Datasets: eingebettet und freigegeben. Ein eingebettetes Dataset wird in einem Bericht definiert und nur von diesem Bericht verwendet. Ein freigegebenes Dataset wird auf dem Berichtsserver oder einer SharePoint-Website definiert und kann von mehreren Berichten verwendet werden. Im Berichts-Generator können Sie freigegebene Datasets im Modus für freigegebene Datasets oder eingebettete Datasets im Berichts-Designer-Modus erstellen. Im Berichts-Designer in Business Intelligence Development Studio können Sie freigegebene Datasets als Teil eines Projekts oder eingebetteter Datasets als Teil eines Berichts erstellen.

  • Eingebettete Datasets.   Im Gegensatz zu Anwendungen wie z. B. Microsoft Office Excel, wo Daten direkt in einem Arbeitsblatt bearbeitet werden, arbeiten Sie im Berichts-Generator oder Berichts-Designer mit Metadaten, die die Daten darstellen, die beim Bearbeiten des Berichts abgerufen werden. Um ein eingebettetes Dataset zu erstellen, wählen Sie die Quelle der Daten aus, und geben Sie eine Abfrage an. Zeigen Sie die Feldauflistung nach der Erstellung des Datasets im Berichtsdatenbereich an. Sie können Daten von einem Dataset in einem Datenbereich wie einer Tabelle oder einem Diagramm anzeigen. In jedem Datenbereich können Sie die Daten gruppieren, filtern und sortieren, um sie zu organisieren. Nachdem Sie das Berichtslayout entworfen haben, führen Sie den Bericht aus, um die tatsächlichen Daten anzuzeigen.

    In der folgenden Abbildung werden im Bereich Berichtsdaten eine Datenquelle namens AdventureWorks2008R2, ein Dataset namens DataSet1 und fünf Felder in der Datasetfeldauflistung angezeigt. Der Layoutbereich zeigt eine Tabelle mit Spaltenüberschriften in der obersten Zeile und Tabellenzellen mit Text in der untersten Zeile an. Der Platzhaltertext [Name] stellt die Metadaten für das Feld Name dar. Wenn der Bericht ausgeführt wird, wird der Platzhaltertext durch die eigentlichen Datenwerte ersetzt. Die Tabelle wird nach Bedarf erweitert, um alle Daten anzuzeigen.

    Entwurfsansicht: Berichtsdaten und Layout; Vorschaubereich

  • Freigegebene Datasets.   Erstellen Sie ein freigegebenes Dataset, wenn Sie ein Dataset in mehr als einen Bericht verwenden möchten. Verwenden Sie den Berichts-Generator in der Entwurfsansicht für freigegebene Datasets, um ein freigegebenes Dataset auf einem Berichtsserver oder auf einer SharePoint-Website zu erstellen und zu speichern. Um ein freigegebenes Dataset als Teil eines Projekts zu erstellen, das auf einem Server oder einer Website bereitgestellt werden kann, verwenden Sie den Berichts-Designer.

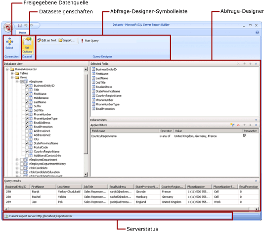
    In der folgenden Abbildung wird die Entwurfsansicht für freigegebene Datasets im Berichts-Generator angezeigt. Sie können die Datenverbindung, die Dataseteigenschaften, die Abfrage und Filter auswählen bzw. ändern, Filter optional als Parameter markieren und die Abfrageergebnisse anzeigen. Anschließend speichern Sie die Änderungen wieder auf dem Server oder der Website.

    Freigegebene Berichts-Generator-Datasetentwurfsansicht

Weitere Informationen finden Sie unter Eingebettete und freigegebene Datasets (Report Builder 3.0 und SSRS) und Eingebettete und freigegebene Datenverbindungen oder Datenquellen (Berichts-Generator 3.0 und SSRS).

Sie können auch einem Bericht Datasets hinzufügen, indem Sie Berichtsteile hinzufügen, die die Datasets einschließen, von denen sie abhängig sind. Berichtsteile sind eigenständige Berichtselemente, die auf dem Berichtsserver gespeichert werden und in andere Berichte eingeschlossen werden können. Verwenden Sie den Berichts-Generator, um Teile im Berichtsteilkatalog zu durchsuchen und auszuwählen, die den Berichten hinzugefügt werden sollen. Speichern Sie Berichtsteile mithilfe von Berichts-Designer oder Berichts-Generator zur Verwendung im Berichtsteilkatalog. Weitere Informationen finden Sie unter Berichtsteile (Berichts-Generator 3.0 und SSRS) und Berichtsteile im Berichts-Designer (SSRS) im Web auf microsoft.com.

Informationen zum Erstellen eines Berichts, in dem Daten aus einer SQL Server-Datenbank angezeigt werden, finden Sie unter Lernprogramm: Erstellen eines einfachen Tabellenberichts (Berichts-Generator 3.0). Um einen Bericht zu erstellen, der eigene Daten enthält, absolvieren Sie das folgende Lernprogramm: Lernprogramm: Erstellen eines Quick-Diagrammberichts offline (Berichts-Generator 3.0).

HinweisHinweis

Sie können Berichtsdefinitionen (RDL) in Berichts-Generator 3.0 und im Berichts-Designer in Business Intelligence Development Studio erstellen und ändern. Jede Erstellungsumgebung bietet verschiedene Methoden zum Erstellen, Öffnen und Speichern von Berichten und verwandten Elementen. Weitere Informationen finden Sie unter Entwerfen von Berichten in Berichts-Designer und Berichts-Generator 3.0 (SSRS) im Web auf microsoft.com.

In diesem Artikel

Hinzufügen von Berichtsdaten

Hinzufügen von Daten mit Berichtsteilen

Abfragen und Abfrage-Designer

Themen zur Vorgehensweise

In diesem Abschnitt

Hinzufügen von Berichtsdaten

Im Berichts-Generator können Berichtsdaten folgendermaßen hinzugefügt werden.

  • Fügen Sie dem Bericht Berichtsteile von einem Berichtsserver hinzu. Jeder Berichtsteil ist in sich abgeschlossen und schließt abhängige Datasets ein. Die Datasets sind vordefiniert.

  • Verwenden Sie die Assistenten für Tabellen/Matrizen, Diagramme und Karten. Mithilfe der Assistenten können Sie freigegebene Datenquellen und freigegebene Datasets auswählen oder neue Datasets erstellen und mit dem Entwurf des Berichts beginnen.

  • Fügen Sie freigegebene Datasets von einem Berichtsserver hinzu. Freigegebene Datasets sind vordefiniert und geben an, welche Daten aus einer vordefinierten Datenquelle verwendet werden sollen. Wenn Sie dem Bericht ein freigegebenes Dataset hinzufügen, können Sie einen Datasetverweis hinzufügen, der auf die Definition des freigegebenen Datasets verweist.

Im Berichts-Generator oder Berichts-Designer können Daten folgendermaßen hinzugefügt werden.

  • Fügen Sie eingebettete Datasets auf Grundlage von freigegebenen Datenquellen hinzu.

  • Fügen Sie eingebettete Datasets auf Grundlage von eingebetteten Datenquellen hinzu.

HinweisHinweis

Auf einem Berichtsserver werden freigegebene Elemente einzeln gesichert oder indem sie die Berechtigungen des Ordners übernehmen, in dem sie veröffentlicht werden. Damit andere Benutzer auf die von Ihnen gespeicherten freigegebenen Datasets zugreifen können, müssen Sie wissen, wie Berechtigungen gewährt werden. Weitere Informationen finden Sie unter Sicherheit (Berichts-Generator 3.0) oder Sichern freigegebener Datasetelemente.

Nachdem Sie einem Bericht Daten hinzugefügt haben, können Sie die Daten auf der Berichtsseite durch Datenbereiche organisieren, Berichtsteile ändern und diese Änderungen für andere freigeben sowie Benutzern ermöglichen, die im Bericht angezeigten Daten einzuschränken oder zu sortieren. Weitere Informationen finden Sie in folgenden verwandten Themen:

Pfeilsymbol, dass mit dem Link 'Zurück zum Anfang' verwendet wirdZurück zum Anfang

Hinzufügen von Daten mit Berichtsteilen

Berichtsteile enthalten die Datasets, von denen sie abhängen. Diese Datasets werden basierend auf freigegebenen Datenquellen erstellt, die auf dem Berichtsserver verfügbar sind. Im Berichts-Generator werden dem Bericht beim Hinzufügen eines Berichtsteils zum Bericht die abhängigen Datasets hinzugefügt (ähnlich wie beim manuellen Hinzufügen). Ein vordefiniertes Diagramm enthält z. B. ein Dataset. Zeigen Sie eine Vorschau des Berichts an, um die Daten anzuzeigen.

HinweisHinweis

Berichtsteile sind eigenständige Berichtselemente, die auf dem Berichtsserver gespeichert werden und in andere Berichte eingeschlossen werden können. Verwenden Sie den Berichts-Generator, um Teile im Berichtsteilkatalog zu durchsuchen und auszuwählen, die den Berichten hinzugefügt werden sollen. Speichern Sie Berichtsteile mithilfe von Berichts-Designer oder Berichts-Generator zur Verwendung im Berichtsteilkatalog. Weitere Informationen finden Sie unter Berichtsteile (Berichts-Generator 3.0 und SSRS) und Berichtsteile im Berichts-Designer (SSRS) im Web auf microsoft.com.

Berichtsteile, freigegebene Datenquellen und freigegebene Datasets werden vorab definiert und auf einem Berichtsserver gespeichert. Für den Zugriff auf diese Elemente müssen Sie den Berichts-Generator im Servermodus öffnen, indem Sie eine Verbindung mit dem Berichtsserver herstellen. Sie können eigene neue Versionen erstellen, wenn Sie über Schreibberechtigungen für den Berichtsserver verfügen.

Pfeilsymbol, dass mit dem Link 'Zurück zum Anfang' verwendet wirdZurück zum Anfang

Abfragen und Abfrage-Designer

Erstellen Sie einen Abfragebefehl, um die gewünschten Daten aus einer Datenquelle anzugeben. Jeder Datenquellentyp stellt einen zugehörigen Abfrage-Designer bereit, damit Sie die Abfrage erstellen können. Der Abfrage-Designer kann grafisch oder textbasiert sein. In einem grafischen Abfrage-Designer zeigen Sie Metadaten an, die die Daten in der externen Datenquelle darstellen, und erstellen durch Ziehen von Feldern oder Entitäten in die Abfrageentwurfsoberfläche interaktiv eine Abfrage. In einem textbasierten Abfrage-Designer schreiben oder importieren Sie Abfragen in der Abfragesyntax, die von der externen Datenquelle unterstützt wird.

Im Abfrage-Designer können Sie die Abfrage ausführen, um Beispieldaten anzuzeigen und die Abfragebefehlssyntax zu überprüfen. Spaltennamen im Resultset werden die Feldnamen, die im Berichtsdatenbereich angezeigt werden. Das Resultset muss ein einzelner Satz von Zeilen und Spalten sein, der die gleiche Anzahl von Werten für jede Datenzeile aufweist. Mehrere Resultsets aus einer einzelnen Abfrage werden nicht unterstützt. Unregelmäßige Hierarchien, die keine konstante Anzahl von Spalten enthalten und für jede Zeile eine andere Anzahl von Datenwerten erzeugen können, werden nicht unterstützt.

Sie benötigen Entwurfszeitanmeldeinformationen, um eine Abfrage auszuführen. Weitere Informationen finden Sie unter Angeben von Anmeldeinformationen im Berichts-Generator 3.0 und Datenverbindungen, Datenquellen und Verbindungszeichenfolgen (SSRS).

Die Kommunikation zwischen einer Datenerweiterung und der externen Datenquelle wird von Datenanbietern behandelt. Die Unterstützung der Abfragebefehlssyntax, Abfrageparameter und Datentypen für Werte im Resultset wird von den einzelnen Datenanbietern bestimmt. Weitere Informationen finden Sie im Thema zum jeweiligen Datenerweiterungstyp und unter Abfrage-Designer (Berichts-Generator 3.0).

Pfeilsymbol, dass mit dem Link 'Zurück zum Anfang' verwendet wirdZurück zum Anfang

Themen zur Vorgehensweise

Vorgehensweise: Hinzufügen und Prüfen einer Datenverbindung oder Datenquelle (Berichts-Generator 3.0 und SSRS)

Vorgehensweise: Erstellen eines freigegebenen Datasets oder eingebetteten Datasets (Berichts-Generator 3.0 und SSRS)

Vorgehensweise: Hinzufügen, Bearbeiten und Aktualisieren von Feldern im Fenster 'Berichtsdaten' (Report Builder 3.0 und SSRS)

Vorgehensweise: Erstellen einer Abfrage im relationalen Abfrage-Designer (Report Builder 3.0 und SSRS)

Vorgehensweise: Anzeigen von ausgeblendeten Datasets für Parameterwerte für mehrdimensionale Datenquellen (Report Builder 3.0 und SSRS)

Vorgehensweise: Hinzufügen eines Filters zu einem Dataset (Berichts-Generator 3.0 und SSRS)

Vorgehensweise: Festlegen einer Meldung über fehlende Daten für einen Datenbereich (Report Builder 3.0 und SSRS)

Vorgehensweise: Zuordnen eines Abfrageparameters zu einem Berichtsparameter (Berichts-Generator 3.0 und SSRS)

Vorgehensweise: Definieren von Parametern im MDX-Abfrage-Designer für Analysis Services (Berichts-Generator 3.0 und SSRS)

Pfeilsymbol, dass mit dem Link 'Zurück zum Anfang' verwendet wirdZurück zum Anfang