Freigeben über


Erstellen eines Berichtsmodellprojekts

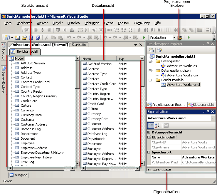
Zum Erstellen eines Modells müssen Sie ein Berichtsmodellprojekt erstellen. Ein Berichtsmodellprojekt ist ein Container für das Modell und besteht aus mindestens einer Datenquellendatei (.ds), mindestens einer Datenquellensichtdatei (.dsv) und mindestens einer Berichtsmodelldatei (.sdml). In einer Berichtsmodelldatei (.smdl) kann nur auf eine Datenquelle und eine Datenquellensicht verwiesen werden. Der Berichtsmodell-Designer kann Berichtsmodelle aus SQL Server- und Oracle-Datenbanken generieren.

Datenquellen

Eine Datenquellendatei enthält die Informationen, die der Berichts-Generator zum Herstellen einer Verbindung mit der Datenbank benötigt. In dieser Datei sind Authentifizierungsinformationen, der Name für ein Datenquellenobjekt und eine Verbindungszeichenfolge enthalten. Im Modell-Designer kann eine DS-Datei nur aus einem SQL-Clientdatenprovider erstellt werden. Weitere Informationen finden Sie unter Definieren von Datenquellen (Analysis Services).

Datenquellensichten

Ein Datenquellensicht-Dokument ist eine Beschreibung der Datenbank, auf die die Datenquellendatei verweist. In dieser DSV-Datei werden die Tabellen, ihre Inhalte und die Beziehungen zwischen ihnen im XML-Format beschrieben. Weitere Informationen zum Bearbeiten von Datenquellensichten finden Sie unter Hinzufügen oder Entfernen von Tabellen oder Sichten in einer Datenquellensicht (Analysis Services) und Lektion 1: Definieren einer Datenquellensicht innerhalb eines Analysis Services-Projekts.

Berichtsmodelldateien

Eine Berichtsmodelldatei ist eine Metadatenbeschreibung der Datenbank, auf die die Datenquellensicht verweist. Beim Generieren der Berichtsmodelldatei werden automatisch Entitäten, Rollen, Felder und Ordner erstellt. In der Regel beziehen sich diese Entitäten, Felder und Ordner wieder auf die Spalten und deren Daten in der Datenbank. Die Modellelemente werden automatisch generiert und verweisen üblicherweise auf Geschäftsnamen, mit denen die Benutzer des Berichts-Generators vertraut sind.

Die Erkennung der Inhalte der Entitäten und der Ordner erfolgt ebenfalls automatisch. Sie können Feldvariationen erstellen, wenn Sie bei der Ausführung des Assistenten die entsprechenden Optionen ausgewählt haben. Nach der Ausführung des Berichtsmodell-Designer-Assistenten kann das Modell im Berichtskatalog veröffentlicht, die entsprechenden Rollenberechtigungen zugewiesen und dann im Berichts-Generator verwendet werden. Sie können die Inhalte des Modells weiter optimieren, um die Erstellung von Berichten mit diesem Modell für Benutzer des Berichts-Generators noch weiter zu vereinfachen.

Berichtsmodellprojekt im BI-Fenster

Optimieren eines Berichtsmodells

Nach der Erstellung Ihres Berichtsmodells möchten Sie wahrscheinlich das Modell optimieren, bevor Sie es veröffentlichen. Sie können beispielsweise die Modellelemente neu organisieren, die Elemente umbenennen und dem Modell Entitäten, Ordner und Perspektiven hinzufügen. Die Elemente innerhalb des Modells können auch weiter optimiert werden, indem Sie ihre Inhalte neu organisieren oder Ordner, Quellfelder, Ausdrücke und Rollen hinzufügen.

Nach der Erstellung und Bereitstellung Ihres Modells müssen Sie möglicherweise die Inhalte des Modells auf Basis des Benutzerfeedbacks anpassen. Sie können die Berichtsmodelldatei öffnen und sie den Anforderungen entsprechend anpassen.

Aktualisieren eines Berichtsmodells

Wenn das zugrunde liegende Schema oder die Datenbank geändert wurde, können Sie das Modell aktualisieren bzw. ein Element innerhalb des Modells aktualisieren, indem Sie die Option zur automatischen Generierung ausführen. Beim Ausführen der Option zur automatischen Generierung wird nie das gesamte Modell überschrieben. Es werden nur die hinzugefügten Elemente erkannt und im Modell eingeschlossen. Bei der automatischen Generierung werden keine gelöschten oder geänderten Datenbankelemente erkannt. Daher müssen Sie das bzw. die entsprechende(n) Modellelement(e) manuell löschen. Andernfalls wird ein Fehler angezeigt, wenn Sie das tatsächliche Feld im Berichts-Generator verwenden.

VorsichtshinweisVorsicht

Veröffentlichen Sie kein neues Modell mit demselben Namen, da sonst vorhandene Berichte ungültig werden, die mit diesem Modell generiert wurden. Wenn Sie ein neues Modell mit demselben Namen erstellen und versuchen, das Modell zu veröffentlichen, wird eine Fehlermeldung angezeigt. Arbeiten Sie stets mit demselben Modell, um sicherzustellen, dass die ID dieselbe bleibt.

Primärschlüssel

Wenn Sie in einer physischen Datenbank Primärschlüssel festgelegt haben, werden diese Informationen beim Ausführen der automatischen Generierung gesammelt. Wenn Sie keine Primärschlüssel festgelegt haben, müssen Sie mithilfe des Datenquellensicht-Designers einen logischen Primärschlüssel festlegen. Die ordnungsgemäße Festlegung des logischen Primärschlüssels ist äußerst wichtig. Andernfalls werden beim Ausführen von Berichten im Berichts-Generator falsche Daten zurückgegeben. Der logische Primärschlüssel muss für die Entität, die erstellt wird, Instanzen eindeutig identifizieren. Weitere Informationen zum Erstellen eines logischen Primärschlüssels finden Sie unter Definieren logischer Primärschlüssel in einer Datenquellensicht (Analysis Services).