Hinweis
Für den Zugriff auf diese Seite ist eine Autorisierung erforderlich. Sie können versuchen, sich anzumelden oder das Verzeichnis zu wechseln.
Für den Zugriff auf diese Seite ist eine Autorisierung erforderlich. Sie können versuchen, das Verzeichnis zu wechseln.
Zur Laufzeit werden von Containern und Tasks Ereignisse ausgelöst. Sie können benutzerdefinierte Ereignishandler erstellen, die auf diese Ereignisse antworten, indem Sie einen Workflow ausführen, wenn das Ereignis ausgelöst wird. Beispielsweise können Sie einen Ereignishandler erstellen, der eine E-Mail-Nachricht sendet, wenn bei einem Task ein Fehler auftritt.
Ein Ereignishandler ist mit einem Paket vergleichbar. Ein Ereignishandler kann wie ein Paket einen Bereich für Variablen bereitstellen und enthält eine Ablaufsteuerung und optionale Datenflüsse. Sie können Ereignishandler für Pakete, den Foreach-Schleifencontainer, den For-Schleifencontainer, den Sequenzcontainer und alle Tasks erstellen.
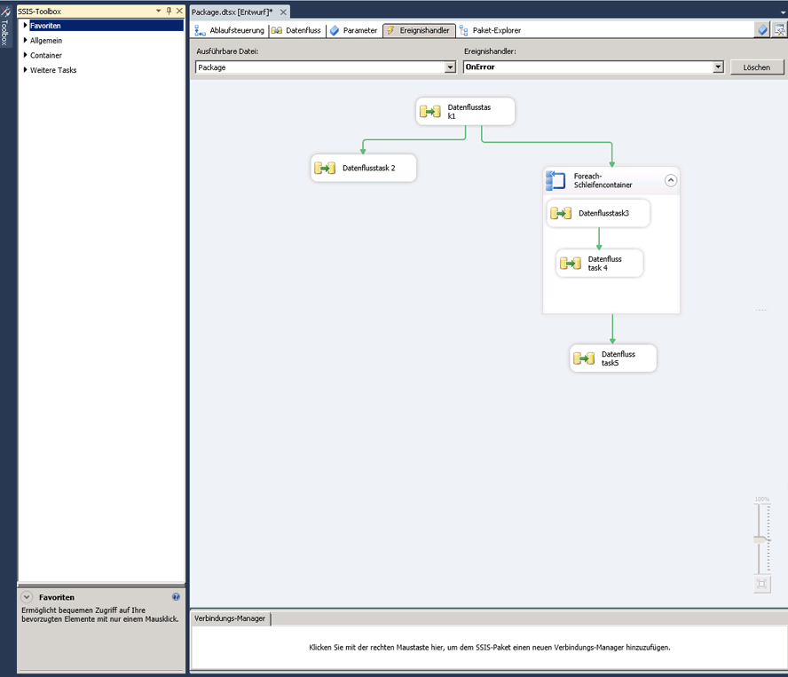
Ereignishandler erstellen Sie mithilfe der Entwurfsoberfläche der Registerkarte Ereignishandler im SSIS-Designer.
Wenn die Registerkarte Ereignishandler aktiv ist, enthalten die Knoten Ablaufsteuerungselemente und Wartungsplantasks der Toolbox im SSIS-Designer den Task und die Container zum Erstellen der Ablaufsteuerung im Ereignishandler. Die Knoten Datenflussquellen, Transformationen und Datenflussziele enthalten die Datenquellen, Transformationen und Ziele zum Erstellen der Datenflüsse im Ereignishandler. Weitere Informationen finden Sie unter Ablaufsteuerung und Datenfluss.
Die Registerkarte Ereignishandler enthält auch den Bereich Verbindungs-Manager, in dem Sie die Verbindungs-Manager erstellen und ändern können, mit deren Hilfe Ereignishandler eine Verbindung mit Servern und Datenquellen herstellen. Weitere Informationen finden Sie unter Erstellen von Verbindungs-Managern.
So erstellen Sie einen Ereignishandler
Öffnen Sie in SQL Server-Datentools (SSDT) das Integration Services-Projekt mit dem gewünschten Paket.
Doppelklicken Sie im Projektmappen-Explorer auf das Paket, um es zu öffnen.
Klicken Sie auf die Registerkarte Ereignishandler.
.gif)
Das Erstellen der Ablaufsteuerung und der Datenflüsse in einem Ereignishandler ist mit dem Erstellen der Ablaufsteuerung und der Datenflüsse in einem Paket vergleichbar. Weitere Informationen finden Sie unter Ablaufsteuerung und Datenfluss.
Wählen Sie in der Liste Ausführbare Datei die ausführbare Datei aus, für die Sie einen Ereignishandler erstellen möchten.
Wählen Sie in der Liste Ereignishandler den Ereignishandler aus, den Sie erstellen möchten.
Klicken Sie auf den Link auf der Entwurfsoberfläche der Registerkarte Ereignishandler.
Fügen Sie dem Ereignishandler Ablaufsteuerungselemente hinzu, und verbinden Sie die Elemente mithilfe einer Rangfolgeneinschränkung, indem Sie die Einschränkung von einem Ablaufsteuerungselement auf ein anderes ziehen. Weitere Informationen finden Sie unter Ablaufsteuerung.
Fügen Sie wahlweise einen Datenfluss-Task hinzu, und erstellen Sie auf der Entwurfsoberfläche der Registerkarte Datenfluss einen Datenfluss für den Ereignis-Handler. Weitere Informationen finden Sie unter Datenfluss.
Klicken Sie im Menü Datei auf Ausgewählte Elemente speichern, um das neue Paket zu speichern.