Hinweis
Für den Zugriff auf diese Seite ist eine Autorisierung erforderlich. Sie können versuchen, sich anzumelden oder das Verzeichnis zu wechseln.
Für den Zugriff auf diese Seite ist eine Autorisierung erforderlich. Sie können versuchen, das Verzeichnis zu wechseln.
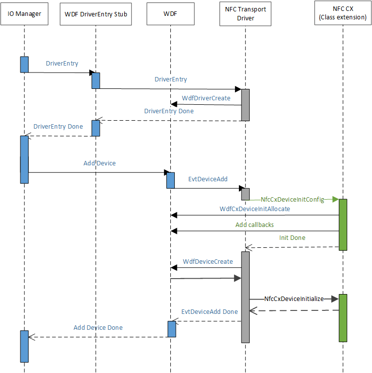
Wenn ACPI den Geräteknoten zur Darstellung der NFCC erstellt, stimmt PnP mit dem vom NFC-Client bereitgestellten INF überein und wird für diesen Geräteknoten installiert. Der NFC-Clienttreiber initialisiert während seiner AddDevice-Routine die Klassenerweiterung, wodurch die von Microsoft bereitgestellte NFC-Klassenerweiterung (NfcCx.dll) geladen werden kann, Diese kann für sich selbst eine E/A-Warteschlangenbehandlung einrichten, die für den oberen Teil des NFC-Klassenerweiterungstreibers implementiert werden muss. Das folgende Diagramm veranschaulicht den Treiberlademechanismus.