Remove Work PT ***remove PII** from teams Account

Ranggih Prs 0 Reputation points
2025-09-30T02:32:39.6733333+00:00

User's image

Hello Support,
Please to Remove Work status in My Microsoft Teams please kindly help and solution Thanks.

Regards

Ranggih

Microsoft Teams | Microsoft Teams for business | Teams and channels | Delete a team or channel
0 comments No comments
{count} votes

3 answers

Sort by: Most helpful
  1. Sophie N 8,125 Reputation points Microsoft External Staff Moderator
    2025-09-30T03:54:17.46+00:00

    Dear @Ranggih Prs

    Thank you for posting your question in the Microsoft Q&A forum.    

    This happens when your account has been added as a guest to another company's Teams environment. You can usually remove this yourself by leaving the organization.  

     

    Step 1: Remove via My account portal  

    1. Open a web browser and go to the Microsoft My Account portal: https://myaccount.microsoft.com/organizations  
    2. Sign in with the same account you use for Microsoft Teams.  
    3. On the Organizations page, you will see a list of organizations you are part of.  
      User's image
    4. Find "your profile you want remove" in the list and click the Leave button next to it.  
    5. Confirm your decision to leave.  

    After you do this, it might take a little while to update, but the organization should disappear from your Teams app. You may need to sign out and sign back into Teams to see the change.  

    Step 2: If you have tried to leave the organization on your own and the account still appears, it means your guest account (B2B collaboration user) still exists in that company's system. 

    To solve this, you must contact the other organization directly to have your account completely removed. 

    You will need to get in touch with the IT department or an administrator at "your account you want remove". Please request that they permanently delete your guest user account from their system (Microsoft Entra ID). 

    They are the only ones with the necessary permissions to do this. 

    To help their administrator, you can provide them with the following information on how the removal process works on their end. 

    Account Removal Process: 

    • When a guest user is removed, their account is first "soft-deleted." It is moved to a Deleted user's area and is recoverable for 30 days. 
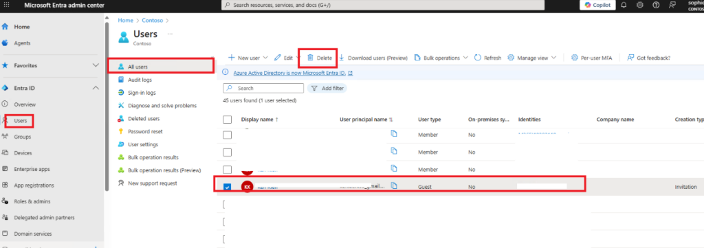
    • To remove it completely, a tenant administrator must go to the Microsoft Entra admin center
    • They need to navigate to Users > Deleted users
      User's image
    • Select the check box next to a deleted user, and then select Delete permanently. 
    • Permanent deletion can be initiated by the admin, or it happens at the end of the soft deletion period. Permanent deletion can take up to an extra 30 days for data removal. 
    • For B2B direct connect users, data removal begins as soon as the user selects Leave in the confirmation message and can take up to 30 days to complete. 

    For more information, you can refer to the official Microsoft documentation here: Leave an Organization - Microsoft Entra External ID | Microsoft Learn  

    This action will ensure your account is completely removed from their organization and no longer appears in your Microsoft Teams. 

    I hope this detailed explanation helps you get this resolved. 


    If the answer is helpful, please click "Accept Answer" and kindly upvote it. If you have extra questions about this answer, please click "Comment".   

    Note: Please follow the steps in our documentation to enable e-mail notifications if you want to receive the related email notification for this thread.User's image


  2. Ranggih Prs 0 Reputation points
    2025-09-30T04:33:08.1133333+00:00

    Hello Support,

    Unfortunattely, i cannt remove , theres a other solution for remove this teams organization please kindly help thanks.

    User's image

    Regards


  3. Ranggih Prs 0 Reputation points
    2025-10-01T03:29:41.3633333+00:00

    Hello got Issue to about delete chat in Teams please Help thanks.

    Regards

    User's image

    0 comments No comments

Your answer

Answers can be marked as 'Accepted' by the question author and 'Recommended' by moderators, which helps users know the answer solved the author's problem.