Note
Access to this page requires authorization. You can try signing in or changing directories.
Access to this page requires authorization. You can try changing directories.

Time to complete: 10 minutes
Objective: In this step, you send the request message to insert records into the Purchase_Order table and receive a response.
Prerequisites
You must have completed Step 2: Map the UPDATE_EMPLOYEE Response Message to Insert Operation Request Message.
To send the request message and receive a response
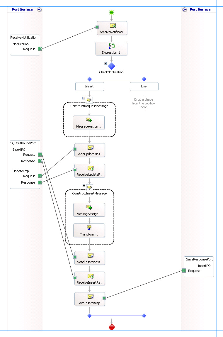
Add the following shapes to the orchestration under the Construct Message shape.
Shape Shape Type Properties SendInsertMessage Send - Set Message to InsertPO
- Set Name to SendInsertMessageReceiveInsertResponse Receive - Set Activate to False
- Set Message to InsertPOResponse
- Set Name to ReceiveInsertResponseSaveInsertResponse Send - Set Message to InsertPOResponse
- Set Name to SaveInsertResponseModify the SQLOutboundPort you created in Step 2: Send the Request Message to SQL Server and Receive Response.
Right-click the port in the Orchestration Designer, and then click New Operation. The port shape changes to add a new operation, Operation_1.
Click Operation_1 and in the properties window, change the value of Identifier to InsertPO.
Add a one-way send port to the orchestration. You will use this port to send the response message for the Insert operation. Set the following properties for the port.
Set this property To this value Communication Direction Send Communication Pattern One-Way Identifier SaveResponsePort Also, change the operation name from Operation_1 to InsertPO.
Connect the port to action shapes. In Orchestration Designer, on the design surface, drag the green arrow-shaped handle for the port to the corresponding green handle of the action shape.
Note
In this step, you use the drag-and-drop method to connect ports to action shapes. You could instead use the operation property of an action shape to connect the action shape to a port.
Connect the ports and action shapes as follows:
Connect the SendInsertMessage action shape to the Request handle of the InsertPO operation of the SQLOutboundPort.
Connect the ReceiveInsertResponse action shape to the Response handle of the InsertPO operation of the SQLOutboundPort.
Connect the SaveInsertResponse action shape to the Request handle of the SaveResponsePort.
The following figure shows the in-progress orchestration.

What did I just do?
You sent the request to insert records into the Purchase_Order table and receive a response.
Next Steps
You build the project, as described in Step 4: Build the Project.
See Also
Step 2: Map the UPDATE_EMPLOYEE Response Message to Insert Operation Request Message
Step 4: Build the Project
Lesson 4: Perform an Insert Operation on the Purchase Order Table