Note
Access to this page requires authorization. You can try signing in or changing directories.
Access to this page requires authorization. You can try changing directories.
Important
This content is archived and is not being updated. For the latest documentation, see Microsoft Dynamics 365 product documentation. For the latest release plans, see Dynamics 365 and Microsoft Power Platform release plans.
Applies To: Microsoft Dynamics AX 2012 R2, Microsoft Dynamics AX 2012 Feature Pack, Microsoft Dynamics AX 2012
The metadata service is one of the system services available in Microsoft Dynamics AX. The metadata service returns information about Application Object Tree (AOT) objects such as tables, services, extended data types (EDTs), enums, and so on. This topic contains class diagrams for some of the commonly used classes in the metadata service. These classes include:
Table and field metadata
Query metadata
Extended data type (EDT) metadata
Enum metadata
Label metadata
Menu and menu item metadata
Service and service group metadata
Info part metadata
Table and Field Metadata
This class diagram illustrates the classes and relationships for table and field metadata.
.gif)
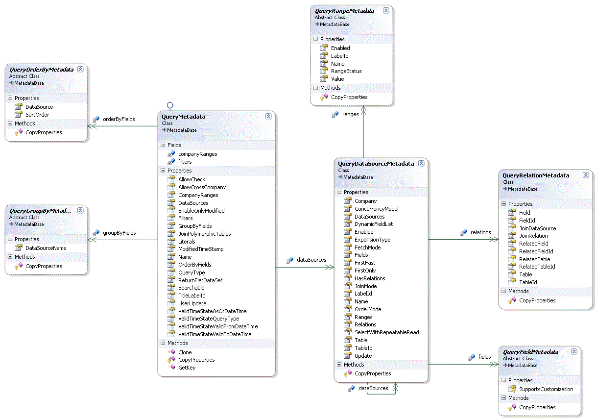
Query Metadata
This class diagram illustrates the classes and relationships for query metadata.
.gif)
Extended Data Type (EDT) Metadata
This class diagram illustrates the classes and relationships for EDT metadata.
.gif)
Enum Metadata
This class diagram illustrates the classes and relationships for enum metadata.
.gif)
Label Metadata
This class diagram illustrates the classes and relationships for label metadata.
.gif)
Menu and Menu Item Metadata
This class diagram illustrates the classes and relationships for menu and menu item metadata.
.gif)
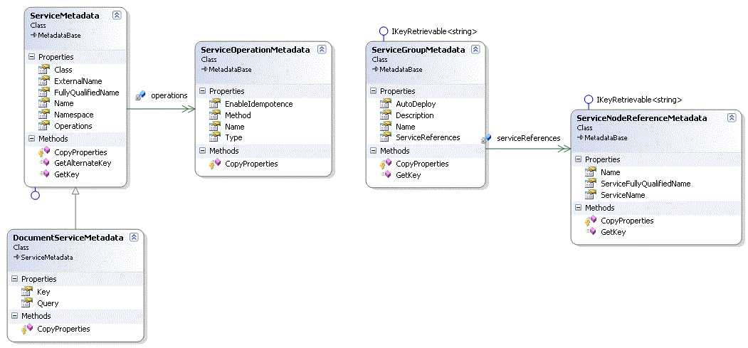
Service and Service Group Metadata
This class diagram illustrates the classes and relationships for service and service group metadata.
.gif)
Info Part Metadata
This class diagram illustrates the classes and relationships for info part metadata.
.gif)