Note
Access to this page requires authorization. You can try signing in or changing directories.
Access to this page requires authorization. You can try changing directories.
![]() |
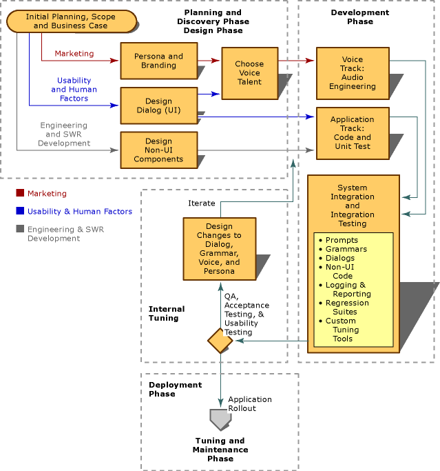
Successful speech application development projects are planned and executed in phases. The phases of a development project reflect an application development lifecycle that begins with planning and discovery, and ends with maintenance and tuning. This model allows a project team to respond to customer requests and to change project direction mid course. It also allows a team to deliver key portions of the product faster than would otherwise be possible.
The project lifecycle is illustrated in the following flowchart.
.gif)
Each phase represents a deliverable for which a baseline should be established before the development process can move to the next phase of the project. The phases of the project lifecycle are discussed in the topics listed in the following table.
| To | See |
|---|---|
| Get more information on gathering the information to create a Design Requirements Specification. | The Planning and Discovery Phase |
| Get more information on creating an approved project plan. | The Design Phase |
| Get more information on building the speech application. | The Development Phase |
| Get more information on deploying the speech application. | The Deployment Phase |
| Get more information on optimizing a system after deployment. | The Maintenance and Tuning Phase |
.jpg)