Share via


Step 2: Edit the Base Node XML File

Applies To: Windows HPC Server 2008

After you generate a base node XML file, you can use an XML authoring tool to edit that file. By editing the base node XML file you can add or change the following information about the compute nodes that you want to add to your HPC cluster:

  • Add additional compute nodes to the base file, if you have not already included all of the compute nodes that you want to add to your cluster.

  • Specify if a compute node has already been configured, or if it will be deployed from bare metal.

  • If you will deploy compute nodes from bare metal, you can specify the following information:

    • A specific computer name (NetBIOS name) for each compute node. This name will be linked to the MAC address or SMBIOS GUID of the compute node, so that the order in which you boot the compute nodes when you are adding them to your cluster will not affect the name of the compute nodes. The names that are specified in the node XML file are the names that will be assigned to the compute nodes.

    • Specify a different Windows product key for each compute node, or for a group of compute nodes. This product key will be used instead of the product key that is specified in the node template that you use to deploy the compute nodes (if a product key has been specified in the node template).

  • Add information about the physical location of each compute node. This includes the name or number of the data center, rack, and chassis where the compute node is located.

  • Specify the node group to which each compute node should be added.

  • If you will integrate scriptable power control tools on your HPC cluster, you can specify the management IP address for each compute node (for example, the IP address for the Base Management Controller (BMC) of the compute node). For more information about scriptable power control tools, see Appendix 5: Scriptable Power Control Tools in the Windows HPC Server 2008 Design and Deployment Guide (https://go.microsoft.com/fwlink/?LinkId=124378).

Although you can edit the base node XML file using any text editor, the advantage of using a tool that was specifically created for authoring XML files is that it can validate the changes that you make to the XML file against a predefined schema and report any errors. Also, most XML authoring tools allow you to enter only those elements and attributes that are defined in the schema, helping you reduce the number of errors.

The procedure in this topic explains how to edit the base node XML file by using XML Notepad 2007, but you can use a different XML authoring tool if you prefer (for example, Microsoft Visual Studio®), or even a simple text editor. If you choose to use a different tool, and especially if you use a simple text editor, be sure to validate your node XML file by following the steps in Verification Steps: Validate the Node XML File.

The schema for node XML files is defined in the XML Schema Definition (XSD) language file NodeConfigurationFile.xsd. This XSD file is available on the head node, in the Bin folder of the installation path for HPC Pack 2008. For example, if you are using the default installation path, the XSD file is available here:

C:\Program Files\Microsoft HPC Pack\Bin\NodeConfigurationFile.xsd

Important

Before you edit the base node XML file, review Appendix 2: Creating a Node XML File in the Windows HPC Server 2008 Design and Deployment Guide (https://go.microsoft.com/fwlink/?LinkID=124145). It contains detailed information about node XML files, including a description of the elements and attributes in the node XML schema.

Example: To edit the base node XML file using XML Notepad 2007

  1. If you have not already downloaded and installed XML Notepad 2007, download it from the Microsoft Download Center (https://go.microsoft.com/fwlink/?LinkId=139128).

  2. Copy NodeConfigurationFile.xsd and the node XML file to the computer on which you installed XML Notepad 2007.

  3. Open XML Notepad 2007. Click Start, point to All Programs, click XML Notepad 2007, and then click XML Notepad 2007.

  4. To load the node XML file, in the File menu, click Open, type or browse to the location of the node XML file, and then click Open.

  5. After the node XML file is loaded, to load the node XML schema so that schema errors are reported while you are editing the node XML file, in the View menu, click Schemas. The XML Schemas dialog box opens.

  6. If there are any schemas listed in the XML Schemas dialog box, in the File menu, click Clear. This will erase any schemas that have been previously loaded.

  7. To add the node XML schema, in the File menu, click Add schemas, type or browse to the location of NodeConfigurationFile.xsd, and then click Open.

  8. To load the node XML schema, click OK. If any errors occur while you are editing the node XML file, they will be reported in the Error List tab, at the bottom of the XML Notepad 2007 window.

  9. To change the value of an element or attribute of a node:

    1. In the Tree View pane, expand the node to see all its elements and attributes.

    2. In the right pane, double-click the value that you want to change and then type or select the new value.

  10. To add an element to a node, you must add each element following the order specified in the node XML schema:

    1. In the Tree View pane, expand the node to see all its elements and attributes.

    2. To specify the location information, right-click the Name attribute, point to Element, click After, and then double-click Location.

    3. To specify the node template that will be used to add the compute node to your cluster, right-click the Name attribute, point to Element, click After, and then double-click Template. You will also need to add the Name attribute that is required for this element, as explained later in this procedure.

    4. To specify the MAC address of a network adapter on the compute node, right-click the Name attribute, point to Element, click After, and then double-click MacAddress.

      Important

      When you specify the MAC address in the node XML file, do not include any blank spaces, colons (“:”), hyphens (“-”), or dots (“.”). Include only the twelve hexadecimal characters for the MAC address. For example, the following MAC address is correctly specified: 00B15AC68FCA.

    5. To specify the name of the node group to which the compute node should be added, right-click the Name attribute, point to Element, click After, and then double-click Tag.

    Important

    If you see an error after you add an element, you need to move that element to its correct location, according to the order that is specified in the node XML schema: the Location element goes first, followed by the Template element, followed by the MacAddress element, and finally followed by the Tag element. To move an element, click it and then drag it to its new location.

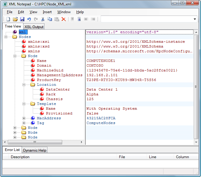
    The following image shows a node with all its available elements in their correct order, in XML Notepad 2007:

    Node elements and attributes in XML Notepad 2007

  11. To add an attribute to an element:

    1. In the Tree View pane, expand the node to see all its elements and attributes.

    2. Right-click the element, point to Attribute, click Child, and then double-click the name of the attribute that you want to add.

  12. To add a new node, duplicate an existing node and then change the values of the elements and attributes that identify it:

    1. In the Tree View pane, right-click a node, and then click Duplicate.

    2. If the new node is not already expanded, expand it to see all its elements and attributes.

    3. In the right pane, in the Name attribute, type the name of the new compute node.

    4. If the MachineGuid attribute is listed for the node, in the right pane, type the SMBIOS GUID of the new compute node.

    5. If the MacAddress element is listed for the node, in the right pane, type the MAC address of the new compute node.

      Important

      When you specify the MAC address in the node XML file, do not include any blank spaces, colons (“:”), hyphens (“-”), or dots (“.”). Include only the twelve hexadecimal characters for the MAC address. For example, the following MAC address is correctly specified: 00B15AC68FCA.

    6. After changing the required values listed above, change the values of other elements or attributes of the node, as needed. For example, change the value of the attributes that specify the location of the node.

  13. Fix any errors that are listed in the Error List tab, at the bottom of the XML Notepad 2007 window. To go to the place in the node XML file where an error was found, double-click that error in the Error List tab.

  14. Save the node XML file and close XML Notepad 2007.