Recomendaciones de automatización

Completado

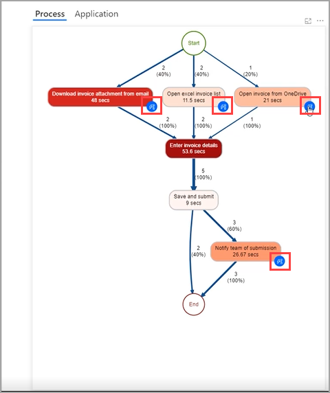
Es posible que vea iconos azules en varias actividades dentro de su mapa de proceso, como se muestra en la siguiente captura de pantalla. Estos iconos azules son recomendaciones para la automatización. Power Automate ha evaluado la información, como el tiempo y las aplicaciones que están relacionadas con esta actividad, y recomienda acciones adicionales.

Al seleccionar un icono azul, se iniciará un nuevo flujo de nube con sugerencias de conectores que se agrupan por actividades según su proceso.

La selección de un conector recomendado agregará la selección a su flujo.

Puede llegar a estas recomendaciones en cualquier momento si selecciona Automatizar actividades. Si desea conectarse a aplicaciones heredadas, Power Automate para escritorio también está disponible como conector.

Las recomendaciones de automatización pueden guiar a los que no sean desarrolladores a crear una solución en su proceso analizado de la manera correcta.