Nota:
El acceso a esta página requiere autorización. Puede intentar iniciar sesión o cambiar directorios.
El acceso a esta página requiere autorización. Puede intentar cambiar los directorios.
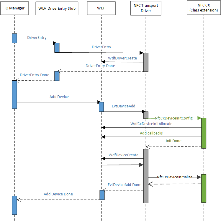
Cuando ACPI crea el nodo de dispositivo para representar el NFCC, PnP coincide con el archivo .inf proporcionado por el controlador de cliente NFC y se instala para ese nodo de dispositivo. Durante su rutina AddDevice, el controlador de cliente NFC inicializará la extensión de clase, lo que permitirá que la extensión de clase NFC proporcionada por Microsoft (NfcCx.dll) se cargue y le permitirá configurar cualquier gestión de colas de entrada/salida que deba implementar para la parte superior del controlador de extensión de clase NFC. En el diagrama siguiente se muestra el mecanismo de carga del controlador.