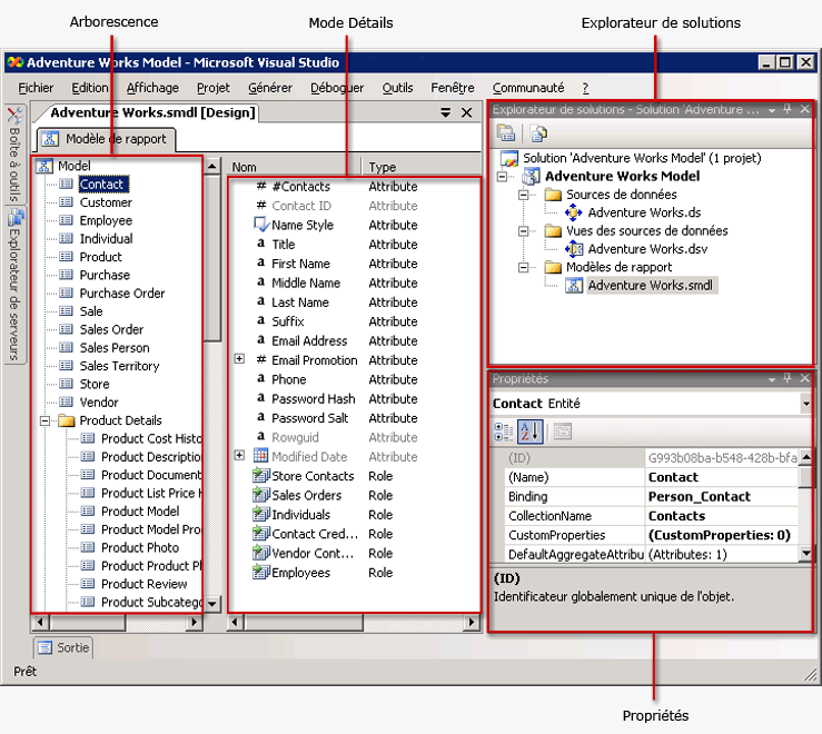
Création d'un projet de modèle de rapport
Pour générer un modèle, vous devez créer un projet de modèle de rapport. Un projet de modèle de rapport est un conteneur pour le modèle et comprend un ou plusieurs fichiers de source de données (.ds), un ou plusieurs fichiers de vue de source de données (.dsv) et un ou plusieurs fichiers de modèle de rapport (.smdl). Une seule source de données et une seule vue de source de données peuvent être référencées dans un fichier de modèle de rapport (.smdl). Le Générateur de modèles de rapports peut générer des modèles de rapports à partir de bases de données SQL Server et Oracle.
Sources de données
Un fichier de source de données contient les informations qui permettent au modèle de rapport de se connecter à la base de données. Ce fichier contient des informations d'authentification, un nom d'objet source de données et une chaîne de connexion. Dans le Générateur de modèles, un fichier .ds ne peut être créé qu'à partir d'un fournisseur de données SQL Client. Pour plus d'informations, consultez Définition de sources de données (Analysis Services).
Notes
Vous pouvez créer des vues de sources de données dans des projets de modèle de rapport ou ajouter des vues de sources de données existantes au projet. Lorsque vous ajoutez des vues de sources de données existantes, vérifiez qu'elles sont basées uniquement sur une source de données.
Vues de sources de données
Un document de vue de source de données est une description de la base de données vers laquelle pointe le fichier de source de données. Ce fichier .dsv décrit les tables, leur contenu et les relations entre elles du point de vue XML. Une vue de source de données peut être basée sur une ou plusieurs sources de données. Cependant, seules les vues de sources de données basées sur une source de données unique peuvent être utilisées pour les modèles de rapport. Pour plus d'informations sur la manipulation des vues de sources de données, consultez Ajout ou suppression de tables ou de vues dans une vue de source de données (Analysis Services) et Leçon 1 : Définition d'une vue de source de données dans un projet Analysis Services.
Notes
Vous pouvez créer des vues de sources de données dans un projet de modèle de rapport ou ajouter des vues de sources de données existantes au projet. Lorsque vous ajoutez des vues de sources de données existantes, vérifiez qu'elles sont basées uniquement sur une source de données.
Fichiers de modèle de rapport
Un fichier de modèle de rapport est une description des métadonnées de la base de données référencée par la vue de source de données. Lorsque le fichier de modèle de rapport est généré, des entités, des rôles, des champs et des dossiers sont automatiquement créés. En règle générale, ces entités, champs et dossiers sont liés aux colonnes de la base de données et à leur contenu. Les éléments de modèle sont automatiquement générés et référencent généralement des noms d'organisation connus des utilisateurs du Générateur de rapports.
Le contenu des entités et des dossiers est aussi automatiquement détecté. Des variantes de champ sont automatiquement créées, si vous avez sélectionné ces options lors de l'exécution de l'Assistant. Une fois l'Assistant Générateur de modèles de rapport exécuté, le modèle peut être publié dans le catalogue de rapports, recevoir les autorisations de rôle appropriées puis être utilisé dans le Générateur de rapports et le Concepteur de rapports. Pour que les utilisateurs puissent encore plus facilement créer des rapports à l'aide de ce modèle, vous pouvez affiner son contenu.
.gif)
Amélioration d'un modèle de rapport
Une fois que vous avez créé le modèle de rapport, il est probable que vous souhaitiez l'affiner avant de le publier. Par exemple, vous pouvez réorganiser les éléments du modèle, les renommer et ajouter des entités, des dossiers et des perspectives supplémentaires au modèle. Vous pouvez affiner davantage les éléments du modèle en réorganisant leur contenu ou en ajoutant des dossiers, des champs sources, des expressions et des rôles.
Après avoir généré et déployé le modèle, vous pouvez être amené à ajuster son contenu en fonction des commentaires que vous adressent les utilisateurs. Vous pouvez ouvrir le fichier de modèle de rapport et l'ajuster en conséquence.
Actualisation d'un modèle de rapport
Si le schéma sous-jacent ou la base de données ont changé, vous pouvez actualiser le modèle ou l'un de ses éléments à l'aide de la commande Créer automatiquement . Pendant son exécution, cette commande ne remplace jamais la totalité du modèle ; elle détecte simplement les éléments ajoutés et les incorpore à celui-ci. La commande Créer automatiquement ne détecte pas les éléments de base de données supprimés ou modifiés ; par conséquent, vous devez supprimer manuellement le ou les éléments du modèle. Sinon, un message d'erreur apparaît lorsque vous utilisez le champ réel dans le Générateur de rapports ou le Concepteur de rapports.
Attention |
|---|
Ne publiez pas un nouveau modèle sous le même nom afin de ne pas invalider les rapports existants générés à partir de ce modèle. Si vous créez un nouveau modèle sous le même nom et que vous essayez de le publier, un message d'erreur apparaît. Travaillez toujours sur le même modèle afin que les ID demeurent identiques. |
Clés primaires
Si des clés primaires sont définies dans la base de données physique, ces informations sont collectées lorsque vous exécutez la commande Créer automatiquement. Si aucune clé primaire n'est définie, vous devez configurer une clé primaire logique à l'aide du concepteur de vue de source de données. Il est très important de définir une clé primaire logique correctement ; sinon, des données incorrectes sont retournées lorsque vous exécutez des rapports dans le Générateur de rapports ou le Concepteur de rapports. Votre clé primaire logique doit identifier de façon unique les instances de l'entité qui sera créée.
La clé primaire dans les vues de sources de données, utilisée par les modèles de rapport, doit être composée uniquement des colonnes qui ne contiennent pas de valeurs Null. Cela peut se produire lorsque les clés primaires ne sont pas définies dans les tables de bases de données, mais ajoutées à la vue de source de données. Si une colonne contient des valeurs Null, les requêtes générées par les vues de sources de données peuvent retourner des résultats inattendus.
Pour plus d'informations sur la définition d'une clé primaire logique, consultez Définition de clés primaires logiques dans une vue de source de données (Analysis Services).
Voir aussi
Référence
Concepts
Historique des modifications
Mise à jour du contenu |
|---|
Précisions sur le fait que seules les vues de sources de données basées sur une source de données unique peuvent être utilisées avec les modèles de rapport. |
Attention