Remarque
L’accès à cette page nécessite une autorisation. Vous pouvez essayer de vous connecter ou de modifier des répertoires.
L’accès à cette page nécessite une autorisation. Vous pouvez essayer de modifier des répertoires.
Le concepteur de schémas dans l’extension MSSQL pour Visual Studio Code simplifie les conceptions de schéma complexes et fournit une compréhension plus intuitive de vos structures de base de données. Il intègre des fonctionnalités de diagramme de base de données pour visualiser des schémas existants et permet aux développeurs de concevoir et de gérer des bases de données directement dans un environnement graphique sans avoir à écrire des instructions Transact-SQL (T-SQL).
Fonctionnalités
Le concepteur de schémas offre ces fonctionnalités :
- Visualiser la structure de base de données avec des diagrammes interactifs.
- Créez ou modifiez des tables, des clés étrangères, des clés primaires et des contraintes.
- Recherchez, glissez-déposez, filtrez, zoomez, utilisez une mini-carte, et organisez automatiquement les diagrammes pour une navigation et une personnalisation efficaces.
- Exportez vos diagrammes de schémas pour partager avec votre équipe ou inclure dans la documentation.
- Générez et affichez automatiquement des scripts T-SQL en lecture seule représentant vos modifications de schéma.
- Passez en revue et appliquez des modifications à la base de données avec la fonctionnalité Publier les modifications.
Ouvrir le concepteur de schémas
Cliquez avec le bouton droit sur la base de données dans l’Explorateur d’objets, puis sélectionnez Schéma de conception dans le menu. Cela ouvre la vue du concepteur de schémas, qui vous permet ensuite de voir le diagramme de base de données visuelle.
Une fois dans le concepteur de schémas, vous trouverez un canevas avec différentes fonctionnalités de navigation. Voici comment contourner :
Panoramique et zoom : sélectionnez et faites glisser n’importe où sur le canevas pour faire défiler le diagramme. Utilisez votre roulette de défilement de la souris ou des mouvements de pavé tactile pour effectuer un zoom avant et arrière pour une vue plus proche ou plus large.
Mini-carte : utilisez la mini-carte intégrée (située dans le coin inférieur droit du concepteur) pour une navigation rapide sur des schémas volumineux ou complexes.
Glisser-déplacer : réorganiser les tables et les relations en faisant glisser des éléments sur le canevas. Cela vous aide à créer une disposition qui est logique pour vous ou votre équipe.
Rechercher et filtrer : Utilisez la zone de recherche (Ctrl+F ou Cmd+F) pour rechercher des tables ou des colonnes spécifiques. Appliquez des filtres pour vous concentrer sur certaines parties du schéma ou masquer les éléments non pertinents.
Organiser automatiquement : le diagramme est automatiquement organisé dans une disposition claire et lisible par défaut. Si vous avez repositionné manuellement les tables et que vous souhaitez réinitialiser l’affichage, sélectionnez le bouton Réorganiser automatiquement les tables dans la disposition optimisée par défaut.
Comprendre la structure et les relations de table
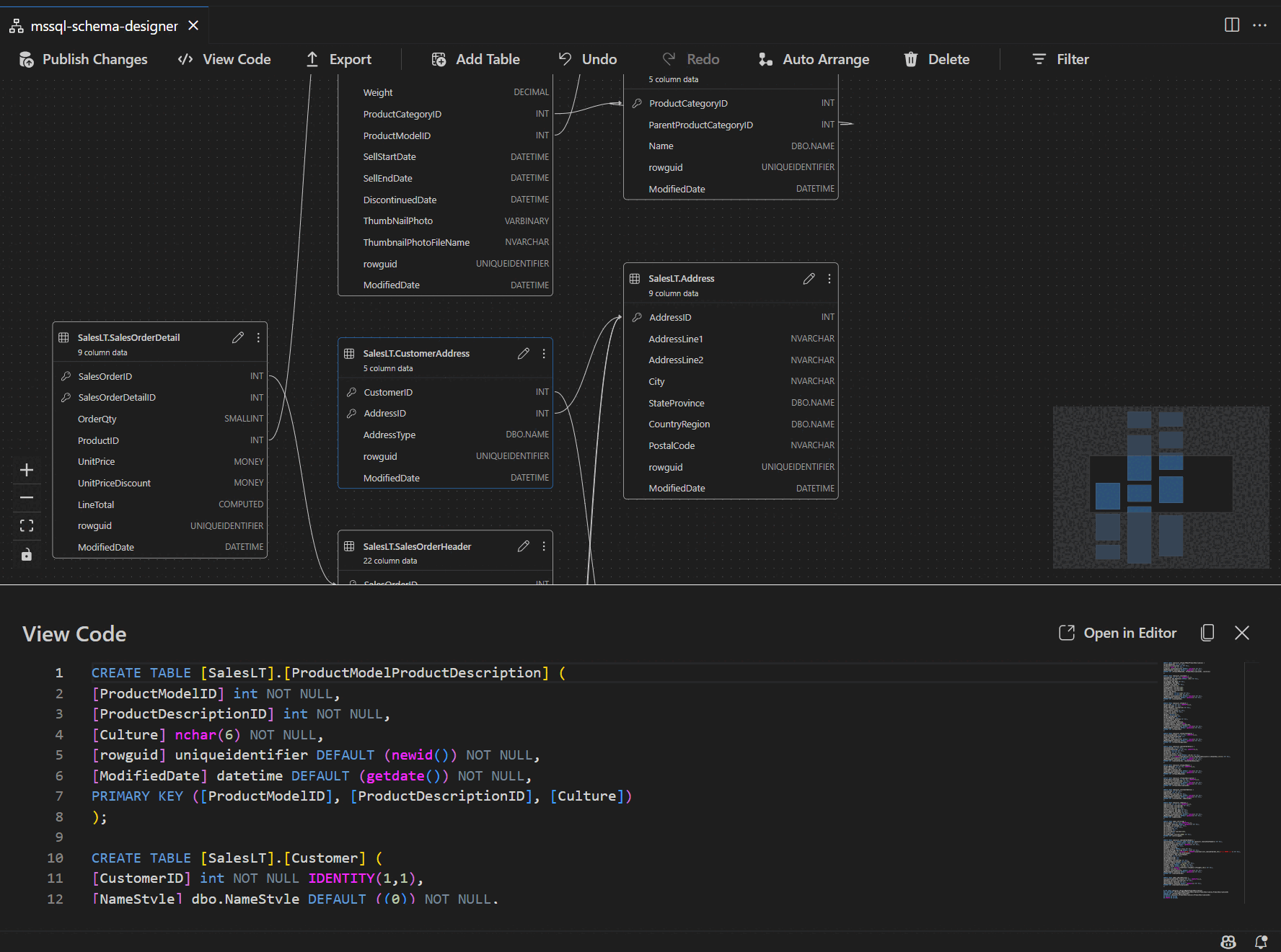
Une fois que vous avez entré la vue du concepteur de schémas, vous voyez la visualisation de vos tables de base de données. Chaque table affiche son schéma et son nom de table, ses colonnes, ses types de données et ses clés primaires comme icône de clé.
Les relations de clé étrangère sont affichées avec des flèches de connexion entre les colonnes. Par exemple, dans le diagramme précédent, la AddressID colonne de la CustomerAddress table fait référence à la AddressID colonne de la Address table, représentant visuellement la relation entre elles.
Ajouter ou modifier des tables
Pour ajouter une nouvelle table, sélectionnez le bouton Ajouter un tableau dans la barre d’outils supérieure. Pour modifier une table existante, sélectionnez l’icône de crayon sur la table que vous souhaitez modifier directement dans le diagramme.
Cette action ouvre l’onglet Tableau dans l’Éditeur de tableau dans un volet latéral, où vous pouvez :
- Sélectionner ou modifier le schéma
- Définir le nom de la table
- Ajouter de nouvelles colonnes avec le nom, le type de données, la valeur par défaut et les contraintes
- Marquer une ou plusieurs colonnes en tant que clés primaires
- Supprimer ou mettre à jour les colonnes existantes si nécessaire
Une fois que vous avez apporté vos modifications, sélectionnez Enregistrer pour les appliquer. Le diagramme est mis à jour pour refléter vos modifications. Pour obtenir des fonctionnalités de modification de table plus avancées, telles que la création d’index ou la configuration de règles de contrainte, utilisez le concepteur de tables dans l’extension MSSQL pour Visual Studio Code.
Ajouter ou modifier des relations de clé étrangère
Pour gérer les relations de clé étrangère, sélectionnez les points de suspension (...) sur une table du diagramme, puis sélectionnez Gérer les relations.
Cette option ouvre l’onglet Clés étrangères dans le volet latéral éditeur de tableau, où vous pouvez :
- Ajouter de nouvelles relations de clés étrangères en référençant les clés primaires dans d’autres tables
- Définir le nom de la clé étrangère
- Modifier les clés étrangères existantes pour mettre à jour ou corriger les relations
Les modifications sont automatiquement reflétées dans le diagramme visuel, avec des flèches montrant la direction de chaque relation.
Vous pouvez également créer une relation en faisant glisser une flèche d’une colonne vers une autre directement dans le diagramme. Cette méthode définit une relation un-à-un entre les colonnes sélectionnées.
Afficher la définition de schéma dans le volet script
Dans la barre d’outils du ruban, sélectionnez le bouton Afficher le code pour ouvrir le volet inférieur. Ce volet affiche le script T-SQL en lecture seule qui affiche les actions effectuées sur le concepteur de schémas en temps réel.
Passer en revue et publier vos modifications
Une fois que vous avez fini de modifier des tables ou des relations, sélectionnez le bouton Publier les modifications dans la barre d’outils supérieure. Cela génère un rapport de synthèse des modifications répertoriant toutes les modifications en attente de votre schéma.
Passez en revue attentivement le rapport et cochez la case de confirmation pour accuser réception et accepter les risques potentiels associés à l’application des modifications. Ce processus est alimenté par DacFX (Data-tier Application Framework), ce qui garantit que vos mises à jour de schéma sont déployées de manière fluide, fiable et avec une interruption minimale de votre base de données.