Recommandations d’automatisation

Effectué

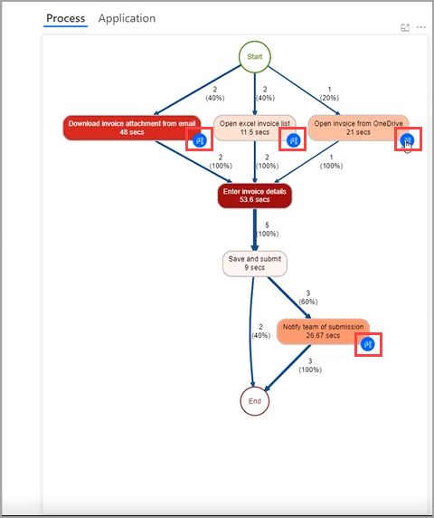
Dans votre carte de processus, des icônes bleues peuvent apparaître sur diverses activités, comme illustré dans la capture d’écran suivante. Ces icônes bleues sont des recommandations d’automatisation. Power Automate a évalué les informations telles que l’heure et les applications impliquées dans cette activité et a recommandé d’autres actions.

La sélection d’une icône bleue lance un nouveau flux de cloud avec des suggestions de connecteurs regroupés par activités en fonction de votre processus.

La sélection d’un connecteur recommandé ajoute la sélection à votre flux.

Vous pouvez accéder à ces recommandations à tout moment en sélectionnant Activités automatiques. Si vous souhaitez vous connecter à des applications héritées, Power Automate pour le bureau est également disponible sous la forme d’un connecteur.

Les recommandations d’automatisation peuvent aider les non-développeurs à créer correctement une solution sur leur processus analysé.