Remarque
L’accès à cette page nécessite une autorisation. Vous pouvez essayer de vous connecter ou de modifier des répertoires.
L’accès à cette page nécessite une autorisation. Vous pouvez essayer de modifier des répertoires.
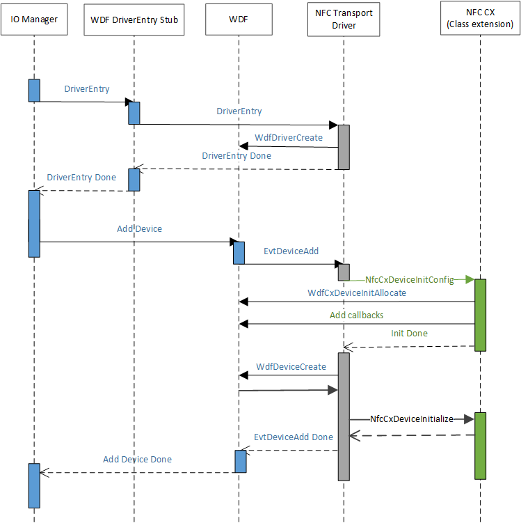
Quand ACPI crée le nœud d’appareil pour représenter le NFCC, PnP correspond au fichier .inf fourni par le client NFC et est installé pour ce nœud d’appareil. Le pilote client NFC, pendant sa routine AddDevice, initialise l’extension de classe, ce qui permet à l’extension de classe NFC fournie par Microsoft (NfcCx.dll) de charger et de configurer toute gestion de file d’attente d’E/S qu’elle doit implémenter pour la partie supérieure du pilote d’extension de classe NFC. Le diagramme suivant illustre le mécanisme de chargement du pilote.