次の方法で共有


アプリケーション要求ルーティング処理の要求集約機能を構成する

作成者: Won Yoo

ドキュメントのこのセクションは、IIS 7 以降向けの Microsoft アプリケーション要求ルーティング処理バージョン 2 に適用されます。

目的

アプリケーション要求ルーティング処理 (ARR) の要求集約機能を理解して構成する。

前提条件

これは ARR の高度な機能です。 この記事は、ユーザーが ARR の全体的な機能に慣れており、ディスク キャッシュを使用して ARR を展開および構成する方法を理解していることを前提としています。 まだ行っていない場合は、続行する前に次のチュートリアルを確認することを強くお勧めします。

アプリケーション要求ルーティング処理バージョン 2 がインストールされていない場合は、次のページからダウンロードできます。

  • IIS 7 (x86) 用 Microsoft アプリケーション要求ルーティング処理バージョン 2 (https://download.microsoft.com/download/4/D/F/4DFDA851-515F-474E-BA7A-5802B3C95101/ARRv2_setup_x86.EXE)。
  • IIS 7 (x64) 用 Microsoft アプリケーション要求ルーティング処理バージョン 2 (https://download.microsoft.com/download/3/4/1/3415F3F9-5698-44FE-A072-D4AF09728390/ARRv2_setup_x64.EXE)。

このドキュメントに記載されている手順に従って、ARR バージョン 2 をインストールします。

手順 1 - ARR の要求集約機能の概要。

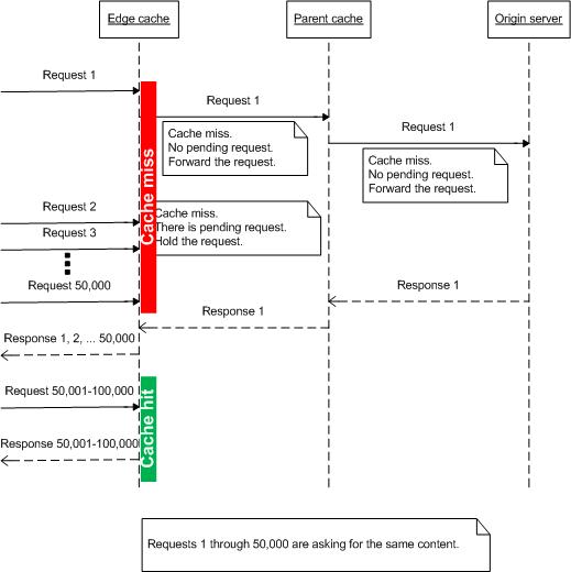
キャッシュ プロキシが効果的に機能するのは、利用できるコンテンツが既にある場合です。 しかしライブ ストリーミング データを扱うときは、キャッシュ プロキシはあまり効果がありません。ライブ コンテンツを事前にキャッシュすることはできないからです。 たとえば数万人の視聴者が、インターネットで生中継されたバスケットボールの試合を視聴する場合、ライブ コンテンツはどのようにキャッシュすればよいのでしょうか。 また、ユーザーがそのイベントに対して一斉にチャンネルを合わせたために、キャッシュ ノードでキャッシュ ミスが連鎖し、すべての要求が配信元サーバーに転送されたときは、配信元サーバーをどのように保護すればよいのでしょうか。

この問題に対処するために、ARR には要求集約という概念が導入されています。 配信元サーバーに要求を転送する (キャッシュ ノードが階層化されている場合は、要求が次の層のサーバーに送信される) 前に、"転送中" のキャッシュ ミス要求をチェックするものです。以下に示したようにシンプルなアイデアではありますが、特にライブ ストリーミング コンテンツにおける要求数の削減に大きな効果があります。

階層化キャッシュ システム内の配信元サーバーに要求を転送するプロセスを示す図。

手順 2 - ARR の要求集約機能を構成する。

既定では、この機能は無効です。 この機能の構成は、プロキシの設定の一部であることに注意してください。 要求集約機能は、ARR がサーバー プロキシとして使用されている場合はサーバー レベルで構成でき、サーバー ファーム機能が使用されている場合はサーバー ファーム レベルで設定できます。

このチュートリアルでは、サーバー ファーム レベルでのプロキシの設定を紹介しています。

  1. IIS マネージャーを起動します。

  2. [サーバー ファーム] を選択します。

  3. 作成したサーバー ファームを選択します。

  4. 次のアイコンが表示されます。

    I I S マネージャーの [サーバー ファーム] アイコンのスクリーンショット。

  5. [キャッシュ] をダブルクリックします。

  6. [Enable request consolidation](要求集約を有効にする) チェック ボックスをオンにします。

    ディスク キャッシュと要求の統合が有効になっている [キャッシュ] ウィンドウのスクリーンショット。

  7. [適用] をクリックして変更を保存します。 要求集約機能を有効にすることができました。 注: 同じ構成設定は、[Server Proxy Settings](サーバー プロキシ設定) ページのサーバー プロキシ レベルで利用できます。

まとめ

ARR によって要求が集約されるしくみを段階的に見てきました。この機能はライブ ストリーミング コンテンツの処理で特に役立ちます。

その他の ARR バージョン 2 のチュートリアルについては、こちらの記事のドキュメントを参照してください。