作成者: Won Yoo
ドキュメントのこのセクションは、IIS 7 以降向けの Microsoft アプリケーション要求ルーティング処理バージョン 2 に適用されます。
目的
アプリケーション要求ルーティング処理 (ARR) のコンテンツ エンコード圧縮機能を理解して構成する。
前提条件
これは ARR の高度な機能です。 この記事は、ユーザーが ARR の全体的な機能に慣れており、ディスク キャッシュを使用して ARR を展開および構成する方法を理解していることを前提としています。 まだ行っていない場合は、続行する前に次のチュートリアルを確認することを強くお勧めします。
- アプリケーション要求ルーティング処理でディスク キャッシュを構成して有効にする
- アプリケーション要求ルーティング処理を使用したキャッシュ階層管理
- CDN でのアプリケーション要求ルーティング処理の展開
- アプリケーション要求ルーティング処理でディスク上のキャッシュ済みコンテンツを参照する
- キャッシュされたオブジェクトを削除する
- アプリケーション要求ルーティング処理を使用してキャッシュ制御ディレクティブを手動でオーバーライドする
- アプリケーション要求ルーティング処理でのキャッシュ ノードのウォーム アップ
アプリケーション要求ルーティング処理バージョン 2 がインストールされていない場合は、次のページからダウンロードできます。
- IIS 7 (x86) 用 Microsoft アプリケーション要求ルーティング処理バージョン 2 (
https://download.microsoft.com/download/4/D/F/4DFDA851-515F-474E-BA7A-5802B3C95101/ARRv2_setup_x86.EXE)。 - IIS 7 (x64) 用 Microsoft アプリケーション要求ルーティング処理バージョン 2 (
https://download.microsoft.com/download/3/4/1/3415F3F9-5698-44FE-A072-D4AF09728390/ARRv2_setup_x64.EXE)。
こちらのドキュメントに記載されている手順に従って、ARR バージョン 2 をインストールします。
手順 1 - ARR の圧縮機能の概要。
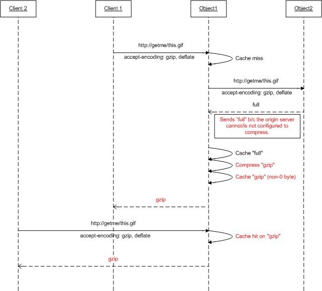
accept-encoding 要求ヘッダーに基づいて、Web サーバーは、クライアントが理解できるエンコード (圧縮) 形式で応答を圧縮できます。 Web サーバーの多くは、gzip や deflate などの各種圧縮形式に対応していますが、有効になっていない可能性があります。 ARR を使用して要求がプロキシされ、ARR がキャッシュ プロキシとして使用されるように構成されている場合、配信元 Web サーバーが accept-encoding ヘッダーに基づいて応答を圧縮できない場合でも、ARR で応答を圧縮するように構成できます (したがって、コンテンツが圧縮オブジェクトとしてキャッシュされます)。
下図は、この機能がどのように動作するように設計されているかをさらに示しています。
手順 2 - ARR での圧縮の有効化/無効化。
この機能は既定で有効になっており、[Cache Configuration]\(キャッシュの構成\) ページにあります。
IIS マネージャーを起動します。
ARR のディスク キャッシュは、サーバー レベルで構成されます。 ナビゲーション ツリー ビューでサーバーを選択します。
![I I S Manager ナビゲーション ツリーのスクリーンショット。[A R R one A R R one Administrator] オプションが選択されています。](using-compression-in-application-request-routing/_static/image3.jpg)
[アプリケーション要求ルーティング処理キャッシュ] をダブルクリックします。
[操作] ウィンドウで、[Cache Configuration]\(キャッシュの構成\) をクリックします。
ARR でこの機能を有効または無効にするには、 [圧縮を有効にする] チェック ボックスを使用します。
まとめ
これで、ARR のディスク キャッシュが正常に構成され、有効になりました。 その他の ARR バージョン 2 のチュートリアルについては、こちらの記事のドキュメントを参照してください。

![[I I S Manager] ダイアログ ボックスのスクリーンショット。左側のウィンドウにはナビゲーション ツリーがあります。[A R R 管理者] オプションが強調表示されています。A R R one ホーム ページが表示されます。](using-compression-in-application-request-routing/_static/image5.jpg)
![[操作] ウィンドウのスクリーンショット。[キャッシュ管理] という見出しの下の [キャッシュ構成] ボタンが最初のオプションです。](using-compression-in-application-request-routing/_static/image7.jpg)
![[キャッシュ構成] ダイアログ ボックスのスクリーンショット。[圧縮を有効にする] が選択されています。](using-compression-in-application-request-routing/_static/image9.jpg)