次の方法で共有


データベース エンジン チューニング アドバイザー (DTA) での列ストア インデックスの推奨事項

適用対象: SQL Server

データ ウェアハウスと分析ワークロードでは、列ストア インデックスおよび従来の行ストア インデックスから大きな効果を得ることができます。 データベースを構築するために選択する行ストア インデックスおよび列ストア インデックスは、アプリケーションのワークロードに依存します。 SQL Server 2016 では、データベース エンジン チューニング アドバイザー (DTA) でワークロードを分析し、データベースに構築するために適切な行ストア インデックスと列ストア インデックスの組み合わせが推奨されます。

この機能は、バージョン 16.4 以降の SQL Server Management Studio で使用できます。

データベース エンジン チューニング アドバイザー GUI での列ストア インデックスの推奨事項を有効にする方法

  1. データベース エンジン チューニング アドバイザーを起動し、新しいチューニング セッションを開きます。

  2. [全般] ウィンドウで、チューニングを行うデータベースとワークロードを選択します。

  3. [チューニング オプション] ウィンドウで、[列ストア インデックスを推奨する] チェック ボックスをオンにします (次の図を参照してください)。 DTA 列ストア インデックスのチューニング オプション

  4. その他のチューニング オプションを選択し、[分析の開始] ボタンをクリックします。

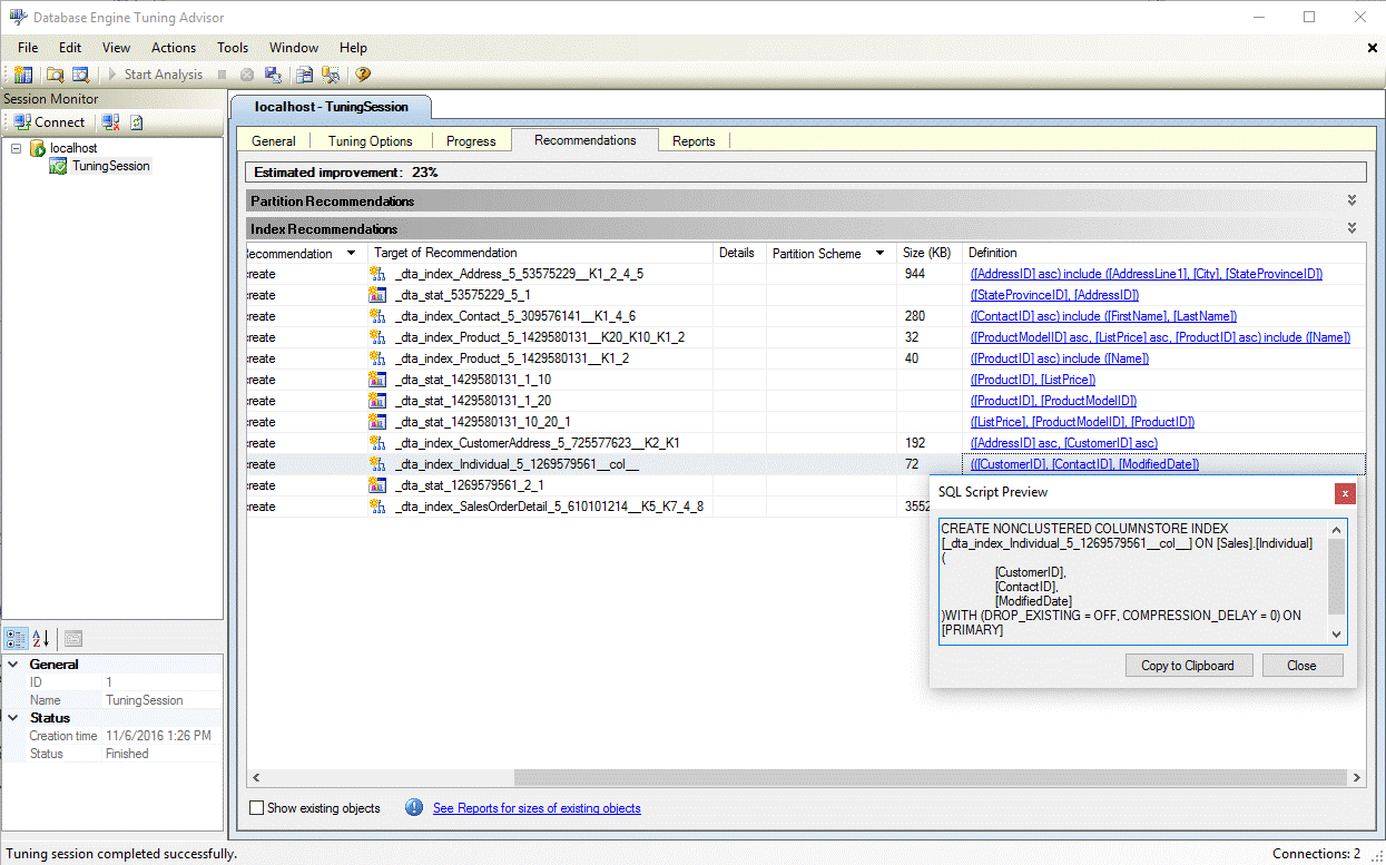
  5. チューニングが完了したら、[推奨事項] ウィンドウに列ストア インデックスを含む、すべての推奨事項が表示されます (次の図を参照してください)。
    DTA 列ストア インデックスの推奨事項

  6. [定義] ハイパーリンクを選択して、推奨インデックスを作成できる、SQL データ定義言語 (DDL) ステートメントを表示します。 既定では、DTA は、列ストア インデックスを簡単に識別できるように、列ストア インデックスの名前にサフィックス col を使用します (次の図を参照してください)。 DTA 列ストア インデックスの定義

dta.exe ユーティリティで列ストア インデックスの推奨事項を有効にする方法

dta.exe コマンド ライン ユーティリティを使用するときに、列ストアの推奨事項を有効にするには、コマンド ライン パラメーター -fc を使用します。

dta.exe コマンド ライン ユーティリティの詳細については、「dta Utility」 (dta ユーティリティ) を参照してください。

参照

列ストア インデックスの説明
Database Engine Tuning Advisor
チュートリアル:データベース エンジン チューニング アドバイザー