다음을 통해 공유


자습서: MVC 5 웹앱에 대한 고급 EF 시나리오에 대해 알아보기

이전 자습서에서는 계층당 테이블 상속을 구현했습니다. 이 자습서에는 Entity Framework Code First를 사용하는 ASP.NET 웹 애플리케이션 개발의 기본 사항을 넘어서는 경우에 유의하는 데 유용한 몇 가지 topics 소개합니다. 처음 몇 개의 섹션에는 코드를 안내하고 Visual Studio를 사용하여 작업을 완료하는 단계별 지침이 있습니다. 다음 섹션에서는 간단한 소개와 함께 몇 가지 topics 소개하고 리소스에 대한 링크를 통해 자세한 내용을 확인할 수 있습니다.

이러한 topics 대부분 이미 만든 페이지로 작업합니다. 원시 SQL을 사용하여 대량 업데이트를 수행하려면 데이터베이스에 있는 모든 과정의 크레딧 수를 업데이트하는 새 페이지를 만듭니다.

Update_Course_Credits_initial_page

이 자습서에서는 다음과 같은 작업을 수행합니다.

  • 원시 SQL 쿼리 수행
  • 추적 없음 쿼리 수행
  • 데이터베이스로 전송된 SQL 쿼리 검사

또한 다음 항목에 대해서도 알아봅니다.

  • 추상화 계층 만들기
  • 프록시 클래스
  • 자동 변경 내용 검색
  • 자동 유효성 검사
  • Entity Framework Power Tools
  • Entity Framework 소스 코드

필수 조건

원시 SQL 쿼리 수행

Entity Framework Code First API에는 SQL 명령을 데이터베이스에 직접 전달할 수 있는 메서드가 포함되어 있습니다. 다음과 같은 옵션이 있습니다.

  • 엔터티 형식을 반환하는 쿼리에는 DbSet.SqlQuery 메서드를 사용합니다. 반환된 개체는 개체에 필요한 DbSet 형식이어야 하며 추적을 해제하지 않는 한 데이터베이스 컨텍스트에서 자동으로 추적됩니다. AsNoTracking 메서드에 대한 다음 섹션을 참조하세요.
  • 엔터티가 아닌 형식을 반환하는 쿼리에는 Database.SqlQuery 메서드를 사용합니다. 이 메서드를 사용하여 엔터티 형식을 검색하더라도 반환된 데이터는 데이터베이스 컨텍스트에 의해 추적되지 않습니다.
  • 쿼리가 아닌 명령에 는 Database.ExecuteSqlCommand 를 사용합니다.

Entity Framework를 사용할 때 장점 중 하나는 코드가 데이터를 저장하는 특정 메서드에 너무 얽매이지 않아도 된다는 점입니다. 이것은 사용자를 위한 SQL 쿼리와 명령이 생성되므로 가능하며 사용자는 코드를 직접 작성할 필요가 없습니다. 그러나 수동으로 만든 특정 SQL 쿼리를 실행해야 하는 경우 예외적인 시나리오가 있으며, 이러한 메서드를 사용하면 이러한 예외를 처리할 수 있습니다.

웹 애플리케이션에서 SQL 명령을 실행할 때 항상 그렇듯이 SQL 삽입 공격으로부터 사이트를 보호하기 위한 예방 조치를 취해야 합니다. 이를 수행하는 한 가지 방법은 매개 변수가 있는 쿼리를 사용하여 웹 페이지에서 제출한 문자열을 SQL 명령으로 해석할 수 없도록 하는 것입니다. 이 자습서에서는 사용자 입력을 쿼리에 통합할 때 매개 변수가 있는 쿼리를 사용합니다.

엔터티를 반환하는 쿼리 호출

DbSet<TEntity> 클래스는 형식TEntity의 엔터티를 반환하는 쿼리를 실행하는 데 사용할 수 있는 메서드를 제공합니다. 이 작동 방식을 확인하려면 컨트롤러의 Department 메서드에서 Details 코드를 변경합니다.

DepartmentController.csDetails 메서드에서 다음 강조 표시된 코드와 db.Departments.SqlQuery 같이 메서드 호출을 메서드 호출로 바꿉 db.Departments.FindAsync 니다.

public async Task<ActionResult> Details(int? id)
{
    if (id == null)
    {
        return new HttpStatusCodeResult(HttpStatusCode.BadRequest);
    }

    // Commenting out original code to show how to use a raw SQL query.
    //Department department = await db.Departments.FindAsync(id);

    // Create and execute raw SQL query.
    string query = "SELECT * FROM Department WHERE DepartmentID = @p0";
    Department department = await db.Departments.SqlQuery(query, id).SingleOrDefaultAsync();
    
    if (department == null)
    {
        return HttpNotFound();
    }
    return View(department);
}

새 코드가 올바르게 작동하는지 확인하려면 부서 탭을 선택한 후 부서 중 하나에 대해 세부 정보를 선택합니다. 모든 데이터가 예상대로 표시되는지 확인합니다.

다른 유형의 개체를 반환하는 쿼리 호출

이전에 등록 날짜별로 학생 수를 보여주는 [정보] 페이지의 학생 통계 표를 만들었습니다. HomeController.cs에서 이 작업을 수행하는 코드는 LINQ를 사용합니다.

var data = from student in db.Students
           group student by student.EnrollmentDate into dateGroup
           select new EnrollmentDateGroup()
           {
               EnrollmentDate = dateGroup.Key,
               StudentCount = dateGroup.Count()
           };

LINQ를 사용하는 대신 SQL에서 직접 이 데이터를 검색하는 코드를 작성한다고 가정해 보겠습니다. 이렇게 하려면 엔터티 개체 이외의 항목을 반환하는 쿼리를 실행해야 합니다. 즉, Database.SqlQuery 메서드를 사용해야 합니다.

HomeController.cs에서 다음 강조 표시된 코드와 같이 메서드의 About LINQ 문을 SQL 문으로 바꿉니다.

public ActionResult About()
{
    // Commenting out LINQ to show how to do the same thing in SQL.
    //IQueryable<EnrollmentDateGroup> = from student in db.Students
    //           group student by student.EnrollmentDate into dateGroup
    //           select new EnrollmentDateGroup()
    //           {
    //               EnrollmentDate = dateGroup.Key,
    //               StudentCount = dateGroup.Count()
    //           };

    // SQL version of the above LINQ code.
    string query = "SELECT EnrollmentDate, COUNT(*) AS StudentCount "
        + "FROM Person "
        + "WHERE Discriminator = 'Student' "
        + "GROUP BY EnrollmentDate";
    IEnumerable<EnrollmentDateGroup> data = db.Database.SqlQuery<EnrollmentDateGroup>(query);

    return View(data.ToList());
}

정보 페이지를 실행합니다. 이전에 했던 것과 동일한 데이터가 표시되는지 확인합니다.

업데이트 쿼리 호출

Contoso University 관리자가 모든 과정의 학점 수를 변경하는 등 데이터베이스에서 대량 변경을 수행할 수 있기를 원한다고 가정합니다. 대학에 과목이 많은 경우 엔터티로 모두 검색하여 개별적으로 변경하는 것은 비효율적입니다. 이 섹션에서는 사용자가 모든 과정의 크레딧 수를 변경할 요소를 지정할 수 있는 웹 페이지를 구현하고 SQL UPDATE 문을 실행하여 변경합니다.

CourseController.cs에서 및 HttpPost에 대한 메서드를 HttpGet 추가 UpdateCourseCredits 합니다.

public ActionResult UpdateCourseCredits()
{
    return View();
}

[HttpPost]
public ActionResult UpdateCourseCredits(int? multiplier)
{
    if (multiplier != null)
    {
        ViewBag.RowsAffected = db.Database.ExecuteSqlCommand("UPDATE Course SET Credits = Credits * {0}", multiplier);
    }
    return View();
}

컨트롤러가 요청을 처리 HttpGet 하면 변수에 ViewBag.RowsAffected 아무것도 반환되지 않으며 보기에 빈 텍스트 상자와 제출 단추가 표시됩니다.

업데이트 단추를 클릭하면 메서드가 HttpPost 호출되고 multiplier 텍스트 상자에 값이 입력됩니다. 그런 다음, 코드를 실행하여 과정을 업데이트하고 영향을 받는 행 수를 변수의 뷰에 ViewBag.RowsAffected 반환합니다. 뷰가 해당 변수의 값을 가져오면 텍스트 상자 및 제출 단추 대신 업데이트된 행 수가 표시됩니다.

CourseController.cs에서 메서드 중 UpdateCourseCredits 하나를 마우스 오른쪽 단추로 클릭한 다음 보기 추가를 클릭합니다. 보기 추가 대화 상자가 나타납니다. 기본값을 그대로 두고 추가를 선택합니다.

Views\Course\UpdateCourseCredits.cshtml에서 템플릿 코드를 다음 코드로 바꿉니다.

@model ContosoUniversity.Models.Course

@{
    ViewBag.Title = "UpdateCourseCredits";
}

<h2>Update Course Credits</h2>

@if (ViewBag.RowsAffected == null)
{
    using (Html.BeginForm())
    {
        <p>
            Enter a number to multiply every course's credits by: @Html.TextBox("multiplier")
        </p>
        <p>
            <input type="submit" value="Update" />
        </p>
    }
}
@if (ViewBag.RowsAffected != null)
{
    <p>
        Number of rows updated: @ViewBag.RowsAffected
    </p>
}
<div>
    @Html.ActionLink("Back to List", "Index")
</div>

Courses(과정) 탭을 선택하여 UpdateCourseCredits 메서드를 실행한 후 브라우저의 주소 표시줄에서 URL 끝에 "/UpdateCourseCredits"를 추가합니다(예: http://localhost:50205/Course/UpdateCourseCredits). 텍스트 상자에 숫자를 입력합니다.

Update_Course_Credits_initial_page_with_2_entered

업데이트를 클릭합니다. 영향을 받는 행 수가 표시됩니다.

학점 수가 수정된 과정 목록을 보려면 목록으로 돌아가기를 클릭합니다.

원시 SQL 쿼리에 대한 자세한 내용은 MSDN의 원시 SQL 쿼리를 참조하세요.

비 추적 쿼리

데이터베이스 컨텍스트가 테이블 행을 검색하고 해당 내용을 나타내는 엔터티 개체를 만드는 경우 기본적으로 메모리의 엔터티가 데이터베이스의 해당 내용과 동기화 상태인지 여부의 추적을 유지합니다. 메모리의 데이터는 캐시의 역할을 하고 엔터티를 업데이트할 때 사용됩니다. 컨텍스트 인스턴스는 일반적으로 수명이 짧으며(각 요청에 대해 새 것이 만들어지고 삭제됨) 엔터티를 읽는 컨텍스트는 일반적으로 해당 엔터티가 다시 사용되기 전에 삭제되므로 이 캐싱은 웹 애플리케이션에 종종 필요하지 않습니다.

AsNoTracking 메서드를 사용하여 메모리의 엔터티 개체 추적을 사용하지 않도록 설정할 수 있습니다. 이러한 작업을 수행할 수 있는 일반적인 시나리오는 다음을 포함합니다.

  • 쿼리는 추적을 해제하면 성능이 크게 향상될 수 있는 대량의 데이터를 검색합니다.
  • 엔터티를 업데이트하기 위해 연결하려고 했지만 이전에 다른 용도로 동일한 엔터티를 검색했습니다. 엔터티는 데이터베이스 컨텍스트에서 이미 추적 중이므로 변경하려는 엔터티를 연결할 수 없습니다. 이 상황을 처리하는 한 가지 방법은 이전 쿼리와 AsNoTracking 함께 옵션을 사용하는 것입니다.

AsNoTracking 메서드를 사용하는 방법을 보여 주는 예제는 이 자습서의 이전 버전을 참조하세요. 이 자습서 버전은 Edit 메서드에서 모델 바인더에서 만든 엔터티에 대해 Modified 플래그를 설정하지 않으므로 이 필요하지 AsNoTracking않습니다.

데이터베이스로 전송된 SQL 검사

때로는 데이터베이스로 전송된 실제 SQL 쿼리를 볼 수 있는 것이 도움이 됩니다. 이전 자습서에서는 인터셉터 코드에서 이 작업을 수행하는 방법을 알아보았습니다. 이제 인터셉터 코드를 작성하지 않고 수행할 수 있는 몇 가지 방법이 표시됩니다. 이를 시도하려면 간단한 쿼리를 살펴본 다음 즉시 로드, 필터링 및 정렬과 같은 옵션을 추가할 때 어떤 일이 발생하는지 살펴보겠습니다.

Controllers/CourseController에서 즉시 로드를 Index 일시적으로 중지하기 위해 메서드를 다음 코드로 바꿉니다.

public ActionResult Index()
{
    var courses = db.Courses;
    var sql = courses.ToString();
    return View(courses.ToList());
}

이제 문에 중단점을 설정합니다(해당 줄에 return 커서가 있는 F9). F5 키를 눌러 디버그 모드에서 프로젝트를 실행하고 과정 인덱스 페이지를 선택합니다. 코드가 중단점에 도달하면 변수를 검사합니다 sql . SQL Server 전송된 쿼리가 표시됩니다. 간단한 문입니다 Select .

{SELECT 
[Extent1].[CourseID] AS [CourseID], 
[Extent1].[Title] AS [Title], 
[Extent1].[Credits] AS [Credits], 
[Extent1].[DepartmentID] AS [DepartmentID]
FROM [Course] AS [Extent1]}

텍스트 시각화 도우미에서 쿼리를 보려면 돋보기를 클릭합니다.

코드 줄이 강조 표시된 과정 컨트롤러를 보여 주는 스크린샷 1개. 텍스트 시각화 도우미가 열려 있고 돋보기가 값 필드에 빨간색으로 동그라미를 그리는 것을 보여주는 또 다른 스크린샷.

이제 사용자가 특정 부서를 필터링할 수 있도록 강좌 인덱스 페이지에 드롭다운 목록을 추가합니다. 강좌를 제목별로 정렬하고 탐색 속성에 대한 즉시 로드를 Department 지정합니다.

CourseController.cs에서 메서드를 Index 다음 코드로 바꿉니다.

public ActionResult Index(int? SelectedDepartment)
{
    var departments = db.Departments.OrderBy(q => q.Name).ToList();
    ViewBag.SelectedDepartment = new SelectList(departments, "DepartmentID", "Name", SelectedDepartment);
    int departmentID = SelectedDepartment.GetValueOrDefault();

    IQueryable<Course> courses = db.Courses
        .Where(c => !SelectedDepartment.HasValue || c.DepartmentID == departmentID)
        .OrderBy(d => d.CourseID)
        .Include(d => d.Department);
    var sql = courses.ToString();
    return View(courses.ToList());
}

문의 중단점을 복원합니다 return .

메서드는 매개 변수에서 드롭다운 목록의 선택한 값을 받습니다 SelectedDepartment . 아무것도 선택하지 않으면 이 매개 변수는 null이 됩니다.

SelectList 모든 부서를 포함하는 컬렉션이 드롭다운 목록의 보기로 전달됩니다. 생성자에 전달된 SelectList 매개 변수는 값 필드 이름, 텍스트 필드 이름 및 선택한 항목을 지정합니다.

Get 리포지토리의 메서드에 Course 대해 코드는 탐색 속성에 대한 Department 필터 식, 정렬 순서 및 즉시 로드를 지정합니다. 드롭다운 목록에서 아무 것도 선택하지 않으면 필터 식이 항상 반환 true 됩니다(즉, SelectedDepartment null임).

Views\Course\Index.cshtml에서 여 table 는 태그 바로 앞에 다음 코드를 추가하여 드롭다운 목록과 제출 단추를 만듭니다.

@using (Html.BeginForm())
{
    <p>Select Department: @Html.DropDownList("SelectedDepartment","All")   
    <input type="submit" value="Filter" /></p>
}

중단점이 여전히 설정된 상태에서 과정 인덱스 페이지를 실행합니다. 페이지가 브라우저에 표시되도록 코드가 중단점에 도달한 첫 번째 시간까지 계속합니다. 드롭다운 목록에서 부서를 선택하고 필터를 클릭합니다.

이번에는 드롭다운 목록에 대한 부서 쿼리에 대한 첫 번째 중단점이 됩니다. 이를 건너뛰고 다음에 코드가 query 중단점에 도달할 때 변수를 확인하여 쿼리의 Course 모양을 확인합니다. 다음과 같은 내용이 표시됩니다.

SELECT 
    [Project1].[CourseID] AS [CourseID], 
    [Project1].[Title] AS [Title], 
    [Project1].[Credits] AS [Credits], 
    [Project1].[DepartmentID] AS [DepartmentID], 
    [Project1].[DepartmentID1] AS [DepartmentID1], 
    [Project1].[Name] AS [Name], 
    [Project1].[Budget] AS [Budget], 
    [Project1].[StartDate] AS [StartDate], 
    [Project1].[InstructorID] AS [InstructorID], 
    [Project1].[RowVersion] AS [RowVersion]
    FROM ( SELECT 
        [Extent1].[CourseID] AS [CourseID], 
        [Extent1].[Title] AS [Title], 
        [Extent1].[Credits] AS [Credits], 
        [Extent1].[DepartmentID] AS [DepartmentID], 
        [Extent2].[DepartmentID] AS [DepartmentID1], 
        [Extent2].[Name] AS [Name], 
        [Extent2].[Budget] AS [Budget], 
        [Extent2].[StartDate] AS [StartDate], 
        [Extent2].[InstructorID] AS [InstructorID], 
        [Extent2].[RowVersion] AS [RowVersion]
        FROM  [dbo].[Course] AS [Extent1]
        INNER JOIN [dbo].[Department] AS [Extent2] ON [Extent1].[DepartmentID] = [Extent2].[DepartmentID]
        WHERE @p__linq__0 IS NULL OR [Extent1].[DepartmentID] = @p__linq__1
    )  AS [Project1]
    ORDER BY [Project1].[CourseID] ASC

이제 JOIN 쿼리가 데이터와 Course 함께 데이터를 로드 Department 하고 절을 포함하는 쿼리임을 WHERE 알 수 있습니다.

줄을 제거합니다 var sql = courses.ToString() .

추상화 계층 만들기

대부분의 개발자는 리포지토리 및 작업 패턴 단위를 구현하기 위한 코드를 Entity Framework에서 작동하는 코드를 둘러싼 래퍼로 작성합니다. 이러한 패턴은 애플리케이션의 데이터 액세스 계층 및 비즈니스 논리 계층 간에 추상화 계층을 만드는 데 사용됩니다. 이러한 패턴을 구현하면 데이터 저장소의 변경 내용으로부터 애플리케이션을 격리할 수 있으며 자동화된 단위 테스트 또는 TDD(테스트 중심 개발)를 용이하게 수행할 수 있습니다. 그러나 이러한 패턴을 구현하기 위해 추가 코드를 작성하는 것이 EF를 사용하는 애플리케이션에 항상 가장 적합한 것은 아닙니다.

  • EF 컨텍스트 클래스 자체에서 데이터 저장소별 코드로부터 사용자 코드를 격리합니다.
  • EF 컨텍스트 클래스는 EF를 사용하여 수행하는 데이터베이스 업데이트에 대해 작업 단위 클래스로 사용될 수 있습니다.
  • Entity Framework 6에 도입된 기능을 사용하면 리포지토리 코드를 작성하지 않고도 TDD를 더 쉽게 구현할 수 있습니다.

리포지토리 및 작업 패턴 단위를 구현하는 방법에 대한 자세한 내용은 이 자습서 시리즈의 Entity Framework 5 버전을 참조하세요. Entity Framework 6에서 TDD를 구현하는 방법에 대한 자세한 내용은 다음 리소스를 참조하세요.

프록시 클래스

Entity Framework에서 엔터티 인스턴스를 만들 때(예: 쿼리를 실행할 때) 엔터티에 대한 프록시 역할을 하는 동적으로 생성된 파생 형식의 인스턴스로 만드는 경우가 많습니다. 예를 들어 다음 두 디버거 이미지를 참조하세요. 첫 번째 이미지에서는 엔터티를 인스턴스화한 student 직후 변수가 예상 Student 형식임을 알 수 있습니다. 두 번째 이미지에서 EF를 사용하여 데이터베이스에서 학생 엔터티를 읽은 후 프록시 클래스가 표시됩니다.

프록시 클래스 이전

프록시 클래스 이후

이 프록시 클래스는 속성에 액세스할 때 자동으로 작업을 수행하기 위한 후크를 삽입하도록 엔터티의 일부 가상 속성을 재정의합니다. 이 메커니즘에 사용되는 한 가지 함수는 지연 로드입니다.

대부분의 경우 이러한 프록시 사용을 인식할 필요가 없지만 예외가 있습니다.

  • 일부 시나리오에서는 Entity Framework가 프록시 인스턴스를 만들지 못하도록 방지할 수 있습니다. 예를 들어 엔터티를 직렬화하는 경우 일반적으로 프록시 클래스가 아닌 POCO 클래스를 원합니다. 직렬화 문제를 방지하는 한 가지 방법은 Entity Framework에서 Web API 사용 자습서와 같이 엔터티 개체 대신 DTO(데이터 전송 개체)를 직렬화하는 것입니다. 또 다른 방법은 프록시 만들기를 사용하지 않도록 설정하는 것입니다.
  • 연산자를 사용하여 엔터티 클래스를 new 인스턴스화할 때 프록시 instance 가져옵니다. 즉, 지연 로드 및 자동 변경 내용 추적과 같은 기능을 얻을 수 없습니다. 일반적으로 괜찮습니다. 일반적으로 데이터베이스에 없는 새 엔터티를 만들고 엔터티를 로 명시적으로 표시하는 경우 변경 내용 추적이 필요하지 않으므로 지연 로드가 Added필요하지 않습니다. 그러나 지연 로드가 필요하고 변경 내용 추적이 필요한 경우 클래스의 Create 메서드를 사용하여 프록시를 사용하여 새 엔터티 인스턴스를 DbSet 만들 수 있습니다.
  • 프록시 형식에서 실제 엔터티 형식을 가져올 수 있습니다. 클래스의 GetObjectType 메서드를 ObjectContext 사용하여 instance 프록시 형식의 실제 엔터티 형식을 가져올 수 있습니다.

자세한 내용은 MSDN에서 프록시 작업을 참조하세요.

자동 변경 내용 검색

Entity Framework는 엔터티의 현재 값을 원래 값과 비교하여 엔터티가 변경된 방법(즉, 데이터베이스에 전송해야 하는 업데이트)을 결정합니다. 원래 값은 엔터티가 쿼리 또는 연결될 때 저장됩니다. 자동 변경 내용 검색을 발생시키는 일부 메서드는 다음과 같습니다.

  • DbSet.Find
  • DbSet.Local
  • DbSet.Remove
  • DbSet.Add
  • DbSet.Attach
  • DbContext.SaveChanges
  • DbContext.GetValidationErrors
  • DbContext.Entry
  • DbChangeTracker.Entries

많은 수의 엔터티를 추적하고 루프에서 이러한 메서드 중 하나를 여러 번 호출하는 경우 AutoDetectChangesEnabled 속성을 사용하여 자동 변경 검색을 일시적으로 해제하여 성능이 크게 향상될 수 있습니다. 자세한 내용은 MSDN에서 변경 내용 자동 검색을 참조하세요.

자동 유효성 검사

메서드를 SaveChanges 호출할 때 기본적으로 Entity Framework는 데이터베이스를 업데이트하기 전에 변경된 모든 엔터티의 모든 속성에서 데이터의 유효성을 검사합니다. 많은 수의 엔터티를 업데이트했고 이미 데이터의 유효성을 검사한 경우 이 작업은 필요하지 않으며, 일시적으로 유효성 검사를 해제하여 변경 내용을 저장하는 프로세스에 시간이 덜 걸릴 수 있습니다. ValidateOnSaveEnabled 속성을 사용하여 이 작업을 수행할 수 있습니다. 자세한 내용은 MSDN의 유효성 검사를 참조하세요.

Entity Framework Power Tools

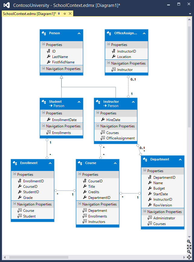
Entity Framework Power Tools 는 이러한 자습서에 표시된 데이터 모델 다이어그램을 만드는 데 사용된 Visual Studio 추가 기능입니다. 또한 도구는 기존 데이터베이스의 테이블을 기반으로 엔터티 클래스를 생성하는 등의 다른 함수를 수행할 수 있으므로 Code First에서 데이터베이스를 사용할 수 있습니다. 도구를 설치한 후 상황에 맞는 메뉴에 몇 가지 추가 옵션이 표시됩니다. 예를 들어 솔루션 탐색기 컨텍스트 클래스를 마우스 오른쪽 단추로 클릭하면 및 Entity Framework 옵션이 표시됩니다. 이렇게 하면 다이어그램을 생성할 수 있습니다. Code First를 사용하는 경우 다이어그램에서 데이터 모델을 변경할 수 없지만 쉽게 이해할 수 있도록 이동할 수 있습니다.

EF 다이어그램

Entity Framework 소스 코드

Entity Framework 6의 소스 코드는 GitHub에서 사용할 수 있습니다. 버그를 제출할 수 있으며 EF 소스 코드에 고유한 향상된 기능을 적용할 수 있습니다.

소스 코드가 열려 있지만 Entity Framework는 Microsoft 제품으로 완전히 지원됩니다. Microsoft Entity Framework 팀이 어떤 참가자를 수락할지 관리하고 각 릴리스의 품질을 보장하기 위해 모든 코드 변경 내용을 테스트합니다.

감사의 글

  • Tom Dykstra는 이 자습서의 원래 버전을 작성하고 EF 5 업데이트를 공동 작성하고 EF 6 업데이트를 작성했습니다. Tom은 Microsoft 웹 플랫폼 및 도구 콘텐츠 팀의 선임 프로그래밍 작성자입니다.
  • Rick Anderson (twitter @RickAndMSFT)은 EF 5 및 MVC 4에 대한 자습서를 업데이트하는 대부분의 작업을 수행하고 EF 6 업데이트를 공동 작성했습니다. Rick은 Azure 및 MVC에 중점을 둔 Microsoft의 선임 프로그래밍 작성자입니다.
  • Rowan Miller 와 Entity Framework 팀의 다른 구성원은 코드 검토를 지원하고 EF 5 및 EF 6에 대한 자습서를 업데이트하는 동안 발생한 마이그레이션과 관련된 많은 문제를 디버그하는 데 도움을 주었습니다.

일반 오류 문제 해결

만들 수 없음/섀도 복사본

오류 메시지:

해당 파일이 이미 있는 경우 '<filename>'을 만들거나 섀도 복사본을 만들 수 없습니다.

해결 방법

몇 초 정도 기다렸다가 페이지를 새로 고칩니다.

Update-Database 인식되지 않음

오류 메시지(PMC의 Update-Database 명령에서):

'Update-Database'라는 용어는 cmdlet, 함수, 스크립트 파일 또는 작동 가능한 프로그램의 이름으로 인식되지 않습니다. 이름의 철자를 확인하거나 경로가 포함되어 있으면 경로가 올바른지 확인하고 다시 시도합니다.

해결 방법

Visual Studio를 끝냅니다. 프로젝트를 다시 열고 다시 시도합니다.

유효성 검사 실패

오류 메시지(PMC의 Update-Database 명령에서):

하나 이상의 엔터티에 대한 유효성 검사에 실패했습니다. 자세한 내용은 'EntityValidationErrors' 속성을 참조하세요.

해결 방법

이 문제의 한 가지 원인은 메서드가 실행될 때 유효성 검사 오류입니다 Seed . 메서드 디버깅에 대한 팁은 EF(Entity Framework) DB 시드 및 디버깅을 Seed 참조하세요.

HTTP 500.19 오류

오류 메시지:

HTTP 오류 500.19 - 내부 서버 오류 페이지의 관련 구성 데이터가 잘못되었으므로 요청된 페이지에 액세스할 수 없습니다.

해결 방법

이 오류를 얻을 수 있는 한 가지 방법은 솔루션의 복사본을 여러 개 갖는 것입니다. 각 복사본은 동일한 포트 번호를 사용합니다. 일반적으로 Visual Studio의 모든 인스턴스를 종료한 다음, 작업 중인 프로젝트를 다시 시작하여 이 문제를 해결할 수 있습니다. 작동하지 않는 경우 포트 번호를 변경해 보세요. 프로젝트 파일을 마우스 오른쪽 단추로 클릭한 다음 속성을 클릭합니다. 탭을 선택한 다음 프로젝트 URL 텍스트 상자에서 포트 번호를 변경합니다.

SQL Server 인스턴스 찾기 오류

오류 메시지:

SQL Server에 연결하는 중에 네트워크 관련 오류 또는 인스턴스별 오류가 발생했습니다. 서버를 찾을 수 없거나 액세스할 수 없습니다. 인스턴스 이름이 올바르고 SQL Server가 원격 연결을 허용하도록 구성되어 있는지 확인합니다. (공급자: SQL 네트워크 인터페이스, 오류: 26 - 지정된 서버/인스턴스 찾기 오류)

해결 방법

연결 문자열을 확인합니다. 데이터베이스를 수동으로 삭제한 경우 생성 문자열에서 데이터베이스의 이름을 변경합니다.

코드 가져오기

완료된 프로젝트 다운로드

추가 리소스

Entity Framework를 사용하여 데이터를 사용하는 방법에 대한 자세한 내용은 MSDN의 EF 설명서 페이지데이터 액세스 ASP.NET - 권장 리소스를 참조하세요.

웹 애플리케이션을 빌드한 후 배포하는 방법에 대한 자세한 내용은 MSDN 라이브러리의 ASP.NET 웹 배포 - 권장 리소스 를 참조하세요.

인증 및 권한 부여와 같은 MVC와 관련된 다른 topics 대한 자세한 내용은 ASP.NET MVC - 권장 리소스를 참조하세요.

다음 단계

이 자습서에서는 다음과 같은 작업을 수행합니다.

  • 원시 SQL 쿼리 수행
  • 추적 안 됨 쿼리 수행
  • 데이터베이스로 전송된 SQL 쿼리 검사

또한 다음 항목에 대해서도 알아보았습니다.

  • 추상화 계층 만들기
  • 프록시 클래스
  • 자동 변경 내용 검색
  • 자동 유효성 검사
  • Entity Framework Power Tools
  • Entity Framework 소스 코드

이렇게 하면 ASP.NET MVC 애플리케이션에서 Entity Framework를 사용하는 방법에 대한 이 자습서 시리즈가 완료됩니다. EF Database First에 대해 알아보려면 DB First 자습서 시리즈를 참조하세요.