다음을 통해 공유


애플리케이션 요청 라우팅에서 요청 통합 기능 구성

작성자: Won Yoo

문서의 이 섹션은 IIS 7 이상용 Microsoft 애플리케이션 요청 라우팅 버전 2에 적용됩니다.

Goal

ARR(애플리케이션 요청 라우팅)에서 요청 통합 기능을 이해하고 구성합니다.

사전 요구 사항

ARR의 고급 기능입니다. 이 문서에서는 ARR의 전반적인 기능에 익숙하고 디스크 캐시를 사용하여 ARR을 배포하고 구성하는 방법을 알고 있다고 가정합니다. 아직 수행하지 않은 경우 계속하기 전에 다음 연습을 검토하는 것이 좋습니다.

애플리케이션 요청 라우팅 버전 2가 설치되지 않은 경우 다음 위치에서 다운로드할 수 있습니다.

  • IIS 7용 Microsoft 애플리케이션 요청 라우팅 버전 2(x86)는 여기(https://download.microsoft.com/download/4/D/F/4DFDA851-515F-474E-BA7A-5802B3C95101/ARRv2_setup_x86.EXE)입니다.
  • IIS 7용 Microsoft 애플리케이션 요청 라우팅 버전 2(x64)는 여기(https://download.microsoft.com/download/3/4/1/3415F3F9-5698-44FE-A072-D4AF09728390/ARRv2_setup_x64.EXE)입니다.

문서에 설명된 단계에 따라 ARR 버전 2를 설치합니다.

1단계 - ARR의 요청 통합 기능 개요

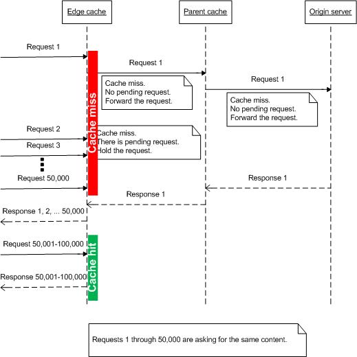
캐시 프록시는 콘텐츠를 이미 사용할 수 있는 경우에 잘 작동합니다. 그러나 라이브 스트리밍 데이터를 관리할 때는 라이브 콘텐츠를 미리 캐시할 수 없으므로 캐시 프록시는 효과적이지 않습니다. 예를 들어 수만 명의 시청자가 인터넷을 사용하여 라이브 농구 경기를 watch 때 라이브 콘텐츠를 캐시하려면 어떻게 해야 할까요? 또한 사용자가 이벤트를 동시에 튜닝하기 때문에 캐시 노드에 연속 캐시 누락이 있고 모든 요청이 원본 서버로 전달될 때 원본 서버를 어떻게 보호할 수 있나요?

이 문제를 해결하기 위해 ARR은 요청 통합 개념을 도입했습니다. 이 아이디어는 원본 서버에 요청을 전달하기 전에 "진행 중"인 캐시 누락 요청을 검사 것입니다(또는 캐시 노드가 계층화된 경우 요청은 다음 계층 서버로 전송됩니다.) 아래와 같이 아이디어는 간단하지만 특히 라이브 스트리밍 콘텐츠의 경우 요청 수를 줄이는 데 큰 영향을 줍니다.

계층화된 캐시 시스템의 원본 서버에 요청을 전달하는 프로세스를 보여 주는 다이어그램

2단계 - ARR에서 요청 통합 기능 구성

이 기능은 기본적으로 해제되어 있습니다. 이 기능에 대한 구성은 프록시 설정의 일부입니다. ARR을 서버 프록시로 사용 중이거나 서버 팜 기능을 사용하는 경우 서버 팜 수준에서 설정할 수 있는 경우 요청 통합 기능을 서버 수준에서 구성할 수 있습니다.

이 연습에서는 서버 팜 수준에서 프록시 설정을 보여 줍니다.

  1. IIS 관리자를 시작합니다.

  2. 서버 팜을 선택합니다.

  3. 만든 서버 팜을 선택합니다.

  4. 다음 아이콘이 표시됩니다.

    I S 관리자의 서버 팜 아이콘 스크린샷

  5. 캐싱을 두 번 클릭합니다.

  6. 요청 통합 사용 확인란을 선택합니다.

    디스크 캐시 및 요청 통합이 활성화된 캐싱 창의 스크린샷

  7. 클릭 적용 변경 내용을 저장 합니다. 이제 요청 통합 기능을 사용하도록 설정했습니다. 참고: 동일한 구성 설정은 서버 프록시 설정 페이지의 서버 프록시 수준에서 사용할 수 있습니다.

요약

ARR이 요청을 통합하는 방법을 성공적으로 살펴보았으며, 이는 라이브 스트리밍 콘텐츠를 처리하는 데 특히 유용합니다.

다른 ARR 버전 2 연습은 문서의 문서를 참조하세요.