다음을 통해 공유


애플리케이션 요청 라우팅에서 압축 사용

작성자: Won Yoo

문서의 이 섹션은 IIS 7 이상용 Microsoft 애플리케이션 요청 라우팅 버전 2에 적용됩니다.

Goal

ARR(애플리케이션 요청 라우팅)에서 콘텐츠 인코딩 압축 기능을 이해하고 구성합니다.

사전 요구 사항

ARR의 고급 기능입니다. 이 문서에서는 ARR의 전반적인 기능에 익숙하고 디스크 캐시를 사용하여 ARR을 배포하고 구성하는 방법을 알고 있다고 가정합니다. 아직 수행하지 않은 경우 계속하기 전에 다음 연습을 검토하는 것이 좋습니다.

애플리케이션 요청 라우팅 버전 2가 설치되지 않은 경우 다음 위치에서 다운로드할 수 있습니다.

  • IIS 7용 Microsoft 애플리케이션 요청 라우팅 버전 2(x86)는 여기(https://download.microsoft.com/download/4/D/F/4DFDA851-515F-474E-BA7A-5802B3C95101/ARRv2_setup_x86.EXE)입니다.
  • IIS 7용 Microsoft 애플리케이션 요청 라우팅 버전 2(x64)는 여기(https://download.microsoft.com/download/3/4/1/3415F3F9-5698-44FE-A072-D4AF09728390/ARRv2_setup_x64.EXE)입니다.

문서에 설명된 단계에 따라 ARR 버전 2를 설치합니다.

1단계 - ARR의 압축 기능 개요입니다.

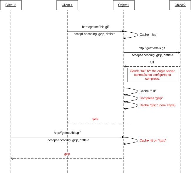
수락 인코딩 요청 헤더에 따라 웹 서버는 클라이언트가 이해할 수 있는 인코딩된(압축된) 형식으로 응답을 압축할 수 있습니다. 대부분의 웹 서버는 gzip 또는 deflate와 같은 다양한 압축 형식을 사용할 수 있지만 사용하도록 설정되지 않을 수 있습니다. ARR을 사용하여 요청이 프록시되고 ARR이 캐시 프록시로 사용하도록 구성된 경우 원본 웹 서버가 accept-encoding 헤더를 기반으로 응답을 압축하지 않더라도 응답을 압축하도록 ARR을 구성할 수 있습니다(따라서 압축된 개체로 콘텐츠 캐시).

아래 다이어그램은 이 기능이 작동하는 방식을 보여줍니다.

A R R의 압축 기능 다이어그램

2단계 - ARR에서 압축을 사용하거나 사용하지 않도록 설정합니다.

이 기능은 기본적으로 사용하도록 설정되며 캐시 구성 페이지에서 찾을 수 있습니다.

  1. IIS 관리자를 시작합니다.

  2. ARR의 디스크 캐시는 서버 수준에서 구성됩니다. 탐색 트리 보기에서 서버를 선택합니다.

    I S Manager 탐색 트리의 스크린샷. A R R One A R One Administrator 옵션이 선택되어 있습니다.

  3. 애플리케이션 요청 라우팅 캐시를 두 번 클릭합니다.

    I S 관리자 대화 상자의 스크린샷. 왼쪽 창에는 탐색 트리가 있습니다. A R R 관리자 옵션이 강조 표시되어 있습니다. A R R One 홈 페이지가 표시됩니다.

  4. 작업 창에서 캐시 구성을 클릭합니다.

    작업 창의 스크린샷. 캐시 관리 제목 아래에서 캐시 구성 단추가 첫 번째 옵션입니다.

  5. 압축 사용 확인란을 사용하여 ARR에서 이 기능을 사용하거나 사용하지 않도록 설정합니다.

    캐시 구성 대화 상자의 스크린샷. 압축 사용이 선택되었습니다.

요약

이제 ARR에 대한 디스크 캐시를 성공적으로 구성하고 사용하도록 설정했습니다. 다른 ARR 버전 2 연습은 문서의 문서를 참조하세요.