Dodawanie danych do raportu (program Report Builder 3.0 i usługi SSRS)
Aby dodać dane do raportu, należy utworzyć zestawy danych.Każdy zestaw danych reprezentuje zestaw wyników uruchomienia polecenia zapytania w źródle danych.Kolumny w zestawie wyników to kolekcja pól.Wiersze w zestawie wyników to dane.Zestaw danych nie zawiera rzeczywistych danych.Zestaw danych zawiera informacje niezbędne do pobrania określonego zbioru danych ze źródła danych.
Istnieją dwa rodzaje zestawów danych: osadzone i współużytkowane.Osadzony zestaw danych jest zdefiniowany w raporcie i tylko w nim używany.Udostępniony zestaw danych jest zdefiniowany na serwerze raportów lub w witrynie programu SharePoint i może być używany w wielu raportach.Program Report Builder umożliwia tworzenie udostępnionych zestawów danych w trybie udostępnionego zestawu danych oraz osadzonych zestawów danych w trybie projektanta raportów.W Projektant raportów w Business Intelligence Development Studio, można utworzyć udostępniony zestawów danych w ramach projektu lub osadzonych obiektów DataSet jako część raportu.
**Osadzonych obiektów DataSet.**w przeciwieństwie do aplikacji, takich jak Microsoft Office Excel, w którym pracujesz z danymi bezpośrednio w arkuszu, w Konstruktorze raportów lub Projektant raportów podczas pracy z metadane reprezentująca dane będą pobierane, gdy raport jest przetwarzany.Aby utworzyć osadzony zestaw danych, należy wybrać źródło danych i określić zapytanie.Po utworzeniu zestawu danych w okienku Dane raportu można przejrzeć kolekcję pól.Dane z zestawu danych można wyświetlić w obszarze danych, takim jak tabela lub wykres.W każdym obszarze danych można grupować, filtrować i sortować dane w celu zorganizowania ich.Po zaprojektowaniu układu raportu należy uruchomić raport, aby zobaczyć rzeczywiste dane.
Na poniższym rysunku, w okienku danych raport wyświetla źródło danych o nazwie AdventureWorks2008R2, zestawu danych o nazwie DataSet1 i pięć pole kolekcja pole dataset.W okienku Układ jest pokazana tabela z górnym wierszem nagłówków kolumn i dolnym wierszem z komórkami tabeli, w których znajduje się tekst.Tekst zastępczy [Name] jest metadane dla pole Name.Po uruchomieniu raportu tekst zastępczy jest zamieniany na rzeczywiste wartości danych.Tabela jest w razie potrzeby rozwijana w celu wyświetlenia wszystkich danych.
.gif)
**Udostępnione obiektów DataSet.**Utworzyć udostępniony zestawu danych, należy użyć zestawu danych w więcej niż jeden raport.Aby utworzyć i zapisać udostępniony zestaw danych na serwerze raportów lub w witrynie programu SharePoint, należy użyć programu Report Builder w widoku projektu udostępnionego zestawu danych.Aby utworzyć udostępniony zestaw danych jako część projektu, który można wdrożyć na serwerze lub w witrynie, należy użyć programu Report Designer.
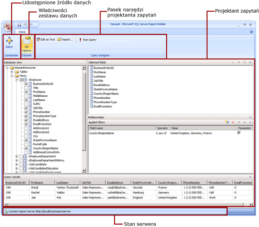
Na poniższej ilustracji pokazano widok projektu udostępnionego zestawu danych w programie Report BuilderMożna wybrać lub zmodyfikować połączenie danych, właściwości zestawu danych, zapytanie i filtry, można opcjonalnie oznaczyć filtry jako parametry, a także można wyświetlić wyniki zapytania.Następnie należy zapisać zmiany z powrotem na serwerze lub w witrynie.
.gif)
Aby uzyskać więcej informacji, zobacz Osadzone i udostępnione zestawy danych (program Report Builder 3.0 i usługi SSRS) i Osadzone i udostępnione połączenia danych lub źródła danych (program Report Builder 3.0 i usługi SSRS).
Zestawy danych można też dodać do raportu, dodając składniki Report Part zawierające zestawy danych, od których są zależne.Składniki Report Part to niezależne elementy raportu, które są przechowywane na serwerze raportów i mogą być używane w innych raportach. Program Report Builder umożliwia przeglądanie i wybieranie tych składników w Galerii składników Report Part w celu dodania ich do raportu. Składniki Report Part, które mają być używane, można zapisywać w Galerii składników Report Part za pomocą programów Report Designer i Report Builder. Aby uzyskać więcej informacji, zobacz tematy Składniki Report Part (program Report Builder 3.0 i usługi SSRS) i Składniki Report Part w programie Report Designer (usługi SSRS) w witrynie sieci Web microsoft.com.
Aby dowiedzieć się, jak utworzyć raport, który wyświetla dane z SQL Server bazy danych, zobacz Samouczek: Tworzenie raportu tabeli podstawowej (Konstruktora raportów 3.0).Aby utworzyć raport, który zawiera własnych danych, zobacz Samouczek: Tworzenie szybkiego wykresu raportu w trybie Offline (Konstruktora raportów 3.0).
Ostrzeżenie
Program Business Intelligence Development Studio umożliwia tworzenie i modyfikowanie definicji raportów (rdl) przy użyciu programów Report Builder 3.0 i Report Designer. Każde ze środowisk obsługuje różne sposoby tworzenia, otwierania i zapisywania raportów oraz powiązanych z nimi elementów. Aby uzyskać więcej informacji, zobacz temat Projektowanie raportów w programach Report Designer i Report Builder 3.0 (usługi SSRS) w witrynie sieci Web microsoft.com.
W tym dokumencie
Dodawanie danych raportu
Dodawanie danych za pomocą składników Report Part
Zapytania i projektanci zapytań
Tematy dotyczące sposobów wykonywania określonych zadań
W tej sekcji
Dodawanie danych raportu
W Konstruktorze raportów można dodać danych raportu w następujący sposób.
Dodanie do raportu składników Report Part z serwera raportów.Każdy składnik Report Part jest składnikiem niezależnym i zawiera zależne zestawy danych.Te zestawy danych są wstępnie zdefiniowane.
Użycie Kreatora tabeli/macierzy, wykresu lub mapy.Za pomocą tych kreatorów można wybrać udostępnione źródła danych i udostępnione zestawy danych albo utworzyć nowe zestawy danych i kontynuować projektowanie raportu.
Dodanie udostępnionych zestawów danych z serwera raportów.Udostępnione zestawy danych są wstępnie zdefiniowane i określają, które dane ze wstępnie zdefiniowanego źródła danych są używane.Dodanie udostępnionego zestawu danych do raportu powoduje dodanie odwołania do zestawu danych, które wskazuje definicję udostępnionego zestawu danych.
W programie Report Builder lub Report Designer można dodawać dane przy użyciu następujących metod.
Dodawanie osadzonych zestawów danych opartych na źródłach danych udostępnionych.
Dodawanie osadzonych zestawów danych opartych na źródłach danych osadzonych.
Ostrzeżenie
Na serwerze raportów elementy udostępnione są zabezpieczane indywidualnie lub przez dziedziczenie uprawnień z folderu, w którym zostały opublikowane.Aby umożliwić innym użytkownikom dostęp do zapisanych przez siebie udostępnionych zestawów danych, należy wiedzieć, w jaki sposób są udzielane uprawnienia.Aby uzyskać więcej informacji, zobacz Zabezpieczenia (program Report Builder 3.0) lub Zabezpieczanie udostępnionych elementów zestawu danych.
Po dodaniu danych do raportu można organizować dane na stronie raportu, używając obszarów danych, modyfikować składniki Report Part i udostępniać te zmiany innym użytkownikom oraz umożliwiać użytkownikom sortowanie lub ograniczanie ilości danych widocznych w raporcie.Aby uzyskać więcej informacji, zobacz następujące tematy pokrewne:
Tabele, macierze i listy (program Report Builder 3.0 i usługi SSRS)
Wykresy przebiegu w czasie i paski danych (program Report Builder 3.0 i usługi SSRS)
Filtrowanie, grupowanie i sortowanie danych (program Report Builder 3.0 i usługi SSRS)
Powrót do początku
Dodawanie danych za pomocą składników Report Part
Składniki Report Part zawierają zestawy danych, od których są zależne.Te zestawy danych są tworzone na podstawie udostępnionych źródeł danych dostępnych na serwerze raportów.Podczas dodawania do raportu składnika Report Part w programie Report Builder do raportu są dodawane także zależne zestawy danych, tak jakby były dodawane ręcznie.Na przykład wstępnie zdefiniowany wykres zawiera zestaw danych.Aby zobaczyć dane, należy wyświetlić podgląd raportu.
Ostrzeżenie
Składniki Report Part to niezależne elementy raportu, które są przechowywane na serwerze raportów i mogą być używane w innych raportach. Program Report Builder umożliwia przeglądanie i wybieranie tych składników w Galerii składników Report Part w celu dodania ich do raportu. Składniki Report Part, które mają być używane, można zapisywać w Galerii składników Report Part za pomocą programów Report Designer i Report Builder. Aby uzyskać więcej informacji, zobacz tematy Składniki Report Part (program Report Builder 3.0 i usługi SSRS) i Składniki Report Part w programie Report Designer (usługi SSRS) w witrynie sieci Web microsoft.com.
Składniki Report Part, udostępnione źródła danych i udostępnione zestawy danych są definiowane z wyprzedzeniem i zapisywane na serwerze raportów.Aby uzyskać do nich dostęp, należy otworzyć program Report Builder w trybie serwera, nawiązując połączenie z serwerem raportów.Mając uprawnienia do zapisu na serwerze raportów, można ich używać do tworzenia nowych wersji własnych źródeł danych i zestawów danych.
- Aby uzyskać więcej informacji, zobacz Składniki Report Part (program Report Builder 3.0) i Raport części Projektant raportów (SSRS).
Powrót do początku
Zapytania i projektanci zapytań
Aby określić, które dane mają być pobierane ze źródła danych, należy utworzyć polecenie zapytania.Każdy typ źródło danych zawiera pokrewne projektant zapytań pozwalających tworzyć kwerendy.Projektant zapytań może być graficzny lub tekstowy.W graficznym projektancie zapytań można wyświetlić metadane reprezentujące dane w zewnętrznym źródle danych i interakcyjnie tworzyć zapytanie, przeciągając pola lub jednostki na powierzchnię projektową zapytania.W tekstowym projektancie zapytań można pisać i importować zapytania, używając składni zapytań obsługiwanej przez zewnętrzne źródło danych.
W projektancie zapytań można uruchomić zapytanie w celu wyświetlenia przykładowych danych i sprawdzenia poprawności składni polecenia zapytania.Nazwy kolumn w zestawie wyników staną się nazwami pól widocznych w okienku Dane raportu.Zestaw wyników musi być pojedynczym zestawem wierszy i kolumn, w którym dla każdego wiersza danych istnieje taka sama liczba wartości.Jedno zapytanie może zwracać tylko jeden zestaw wyników.Niewyrównane hierarchie, które nie mają stałej liczby kolumn i mogą zwracać różne liczby wartości danych dla każdego wiersza, są nieobsługiwane.
Do uruchomienia zapytania niezbędne są poświadczenia czasu projektowania.Aby uzyskać więcej informacji, zobacz Określanie poświadczeń w programie Report Builder 3.0 i Połączenia danych, źródeł danych i ciągów połączenia (SSRS).
Komunikacja między rozszerzeniem danych a zewnętrznym źródłem danych jest obsługiwana przez dostawców danych.Obsługa składni poleceń zapytań, parametrów zapytań i typów danych wartości w zestawie wyników jest ustalana przez każdego dostawcę danych.Aby uzyskać więcej informacji, zobacz temat dotyczący określonego typu danych rozszerzenia i Projektanci zapytań (program Report Builder 3.0).
Powrót do początku
Tematy dotyczące sposobów wykonywania określonych zadań
Jak Dodawanie i sprawdź połączenie danych lub źródła danych (Konstruktora raportów 3.0 i SSRS)
Jak Tworzenie zestawu danych udostępnionych lub osadzone Dataset (Konstruktora raportów 3.0 i SSRS)
Jak Dodawanie, edytowanie, Odśwież pól w okienku danych raportu (Konstruktora raportów 3.0 i SSRS)
Jak Konstruowanie kwerendy w Projektancie kwerend relacyjnych (Konstruktora raportów 3.0 i SSRS)
Jak Dodaj filtr DataSet (Konstruktora raportów 3.0 i SSRS)
Jak Ustawić komunikat nr danych dla regionu danych (Konstruktora raportów 3.0 i SSRS)
Jak Kojarzenie parametr kwerendy z parametrem raportu (Konstruktora raportów 3.0 i SSRS)
Powrót do początku
W tej sekcji
Praca ze składnikami Report Part i zestawami danych w programie Report Builder 3.0
Połączenia danych, źródła danych i parametry połączeń w programie Report Builder 3.0
Określanie poświadczeń w programie Report Builder 3.0
Tworzenie i dodawanie zestawów danych (program Report Builder 3.0 i usługi SSRS)
Praca z polami w zestawie danych raportu (program Report Builder 3.0 i usługi SSRS)
Powrót do początku