Creating a Report Model Project
W celu budowania modelu, należy utworzyć projekt model raportu.Projekt model raportu jest kontener dla modelu i składa się z jednego lub większej liczby plików źródłowych (.ds) danych, jeden lub więcej widok urządzenie źródłowe danych (DSV) plików i co najmniej jeden raport modelu (.smdl).urządzenie źródłowe danych tylko jednego i widok urządzenie źródłowe danych można się odwoływać w modelu (.smdl) pliku raportu.Projektant model raportu może generować modele raportów z SQL Server i baz danych Oracle.
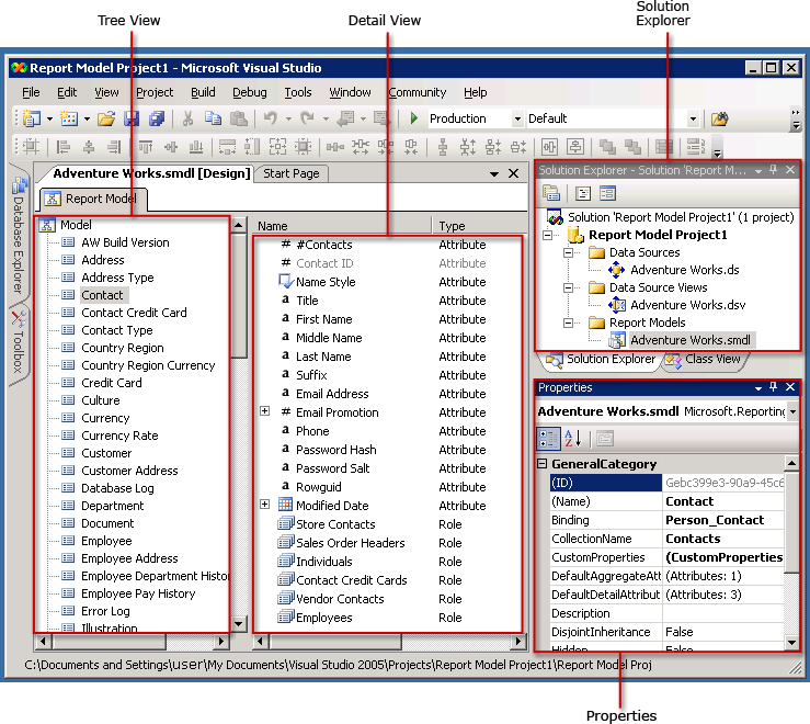
Źródła danych
Plik urządzenie źródłowe danych zawiera informacje wymagane przez Konstruktora raportów do łączenia się z bazą danych.Ten plik zawiera informacje o uwierzytelnianiu, nazwa obiektu urządzenie źródłowe danych i ciąg połączenia.W Projektancie modelu pliku .ds tylko może być budowany od dostawca danych klient SQL.Aby uzyskać więcej informacji zobacz Określanie źródła danych (Analysis Services).
Widoki urządzenie źródłowe danych
A widok urządzenie źródłowe danych dokument znajduje się opis bazy danych, na które wskazuje do pliku urządzenie źródłowe danych.Ten plik DSV opisuje tabel, wraz z zawartością i relacje między nimi z punktu widzenia XML.Aby uzyskać więcej informacji na temat modyfikowania widoków urządzenie źródłowe danych zobacz Dodawanie lub usuwanie tabel lub widoków w widok urządzenie źródłowe danych (Analysis Services) i Lekcja 1: Definiowanie widok urządzenie źródłowe danych w projekcie programu Analysis Services.
Pliki model raportu
Plik model raportu jest opis metadane bazy danych, które odwołują się do niej widok urządzenie źródłowe danych.Podczas generowania raportu plik modelu obiektów, role, pola i foldery są tworzone automatycznie.Zazwyczaj te podmioty, pola i foldery odnoszą się do kolumny i ich w bazie danych.Elementy modelu są generowane automatycznie i zwykle się odwoływać do nazw biznesowych, które Konstruktora raportów użytkownicy znają.
Zawartość obiektów i foldery są wykrywane automatycznie zbyt.Zmiany pole są tworzone, jeśli te opcje są zaznaczone, po uruchomieniu kreatora.Po uruchomieniu kreatora Projekt model raportu modelu można publikowane do katalogu raportu, roli odpowiednie uprawnienia i następnie używane w Konstruktorze raportów.Aby ułatwić nawet użytkownikom Konstruktora raportów umożliwia tworzenie raportów przy użyciu tego modelu, możesz ulepszyć zawartość w modelu.
.gif)
Aktualizowanie model raportu
Po utworzeniu model raportu, prawdopodobnie trzeba dopracować go przed opublikowaniem go.Na przykład można ponownie organizować elementy modelu, zmienianie nazw elementów i dodać dodatkowe jednostki, folderów i perspektywy w modelu.Elementy w ramach może modelu przez dalsze Elegancja, zmiana ich zawartości lub dodawanie folderów, urządzenie źródłowe pola wyrażenia i ról.
Po konstruowania wdrożyć modelu, należy dostosować zawartość w modelu na podstawie opinii z użytkowników.Można otworzyć pliku model raportu i dostosować go, w zależności od potrzeb.
Odświeżanie model raportu
Jeśli odpowiedniego schematu został zmieniony lub jeśli baza danych uległa zmianie, można odświeżyć modelu lub odświeżyć, uruchamiając automatyczne tworzenie element w ramach modelu.Po uruchomieniu automatyczne tworzenie nigdy nie zastępuje on całego modelu; po prostu wykrywa elementów dodanych i dołącza je do modelu.Automatyczne tworzenie nie wykrywa elementy usunięte lub zmodyfikowane bazy danych, dlatego należy ręcznie usunąć elementy modelu.W przeciwnym wypadku zostanie wyświetlony błąd podczas używania pole Rzeczywista z Konstruktora raportów.
Ostrzeżenie
Nie opublikować nowy model o tej samej nazwie, ponieważ spowoduje unieważnienia istniejących raportów, które są generowane dla tego modelu.Utworzyć nowy model o tej samej nazwie, próbuje się opublikować modelu pojawi się komunikat o błędzie.Zawsze działa w ten sam model zapewniające, że identyfikatory pozostają takie same.
Klucze podstawowe
Jeśli klucze podstawowe zestaw w fizycznej bazie danych, te informacje są gromadzone podczas uruchamiania automatycznie generowany.Jeśli nie ma kluczy podstawowych zestaw, trzeba zestaw logiczne klucz podstawowy przy użyciu projektanta widoku urządzenie źródłowe danych.Jest bardzo ważne, aby poprawnie ustawić logiczną klucz podstawowy; w przeciwnym razie niepoprawne dane będą zwracane po uruchomieniu raportów w Konstruktorze raportów.Logiczne klucz podstawowy musi jednoznacznie identyfikują wystąpienia dla obiektu, który zostanie utworzony.Aby uzyskać więcej informacji na temat ustawiania logiczne klucz podstawowy zobacz Definiowanie logicznych kluczy podstawowych w widok urządzenie źródłowe danych (Analysis Services).
See Also