Udostępnij przez


Kolejki IRP bezpieczne przed anulowaniem

Sterowniki implementujące własne kolejkowanie IRP powinny używać mechanizmu kolejki IRP z bezpiecznym anulowaniem. Kolejki IRP zapewniające bezpieczeństwo anulacji dzielą obsługę IRP na dwie części:

  1. Sterownik udostępnia zestaw procedur wywołania zwrotnego, które implementują standardowe operacje w kolejce IRP sterownika. Podane operacje obejmują wstawianie i usuwanie IRP z kolejki oraz blokowanie i odblokowywanie kolejki. Zobacz Implementowanie kolejki IRP Cancel-Safe.

  2. Za każdym razem, gdy sterownik musi rzeczywiście wstawić lub usunąć protokół IRP z kolejki, używa procedur IoCsqXxx dostarczanych przez system. Te procedury obsługują całą logikę synchronizacji i anulowania protokołu IRP dla sterownika.

Sterowniki korzystające z kolejek IRP z bezpiecznym anulowaniem nie muszą implementować procedur Anulowania w celu obsługi anulowania IRP.

Struktura zapewnia, że sterowniki atomowo wstawiają i usuwają pakiety IRP z kolejki. Gwarantuje również, że anulowanie IRP zostało prawidłowo wdrożone. Sterowniki, które nie korzystają z platformy, muszą ręcznie blokować i odblokowywać kolejkę przed wykonaniem wstawiania i usuwania. Muszą również unikać warunków wyścigu, które mogą wynikać podczas implementowania procedury Cancel . (Opis warunków wyścigu, które mogą wystąpić, zobacz Synchronizowanie anulowania IRP).

Framework kolejki IRP zabezpieczony przed anulowaniem jest dostępny w systemie Windows XP i nowszych wersjach. Sterowniki, które muszą również współdziałać z systemami Windows 2000 i Windows 98/Me, mogą łączyć się z biblioteką Csq.lib, która jest zawarta w zestawie Windows Driver Kit (WDK). Biblioteka Csq.lib udostępnia implementację tej platformy.

Procedury IoCsqXxx są deklarowane w systemie Windows XP i nowszych wersjach Wdm.h i Ntddk.h. Sterowniki, które muszą również współdziałać z systemami Windows 2000 i Windows 98/Me, muszą zawierać pliki Csq.h dla deklaracji.

Pełny pokaz sposobu używania kolejek IRP do anulowania w katalogu \src\general\cancel zestawu WDK. Aby uzyskać więcej informacji na temat tych kolejek, zobacz również Przepływ sterowania dla Cancel-Safe białej księgi kolejkowania IRP .

Implementowanie kolejki IRP Cancel-Safe

Aby zaimplementować bezpieczną pod kątem anulowania kolejkę IRP, sterowniki muszą zapewnić następujące procedury:

  • Jedną z następujących procedur wstawiania irps do kolejki: CsqInsertIrp lub CsqInsertIrpEx. CsqInsertIrpEx to rozszerzona wersja csqInsertIrp; kolejka jest implementowana przy użyciu jednej lub drugiej.

  • Procedura CsqRemoveIrp, która usuwa określony IRP z kolejki.

  • Procedura CsqPeekNextIrp, która zwraca wskaźnik do następnego IRP następującego po określonym IRP w kolejce. W tym miejscu system przekazuje wartość PeekContext odbieraną z IoCsqRemoveNextIrp. Sterownik może interpretować wartość w dowolny sposób.

  • Obie poniższe procedury umożliwiają systemowi blokowanie i odblokowywanie kolejki IRP: CsqAcquireLock i CsqReleaseLock.

  • Procedura CsqCompleteCanceledIrp, która kończy anulowany IRP.

Wskaźniki do procedur sterownika są przechowywane w strukturze IO_CSQ , która opisuje kolejkę. Sterownik przydziela magazyn dla struktury IO_CSQ . Struktura IO_CSQ ma gwarantowany stały rozmiar, dzięki czemu sterownik może bezpiecznie osadzić strukturę w rozszerzeniu urządzenia.

Sterownik używa funkcji IoCsqInitialize lub IoCsqInitializeEx, aby zainicjować strukturę. Użyj IoCsqInitialize, jeśli kolejka implementuje CsqInsertIrp, lub IoCsqInitializeEx, jeśli kolejka implementuje CsqInsertIrpEx.

Sterowniki muszą zapewniać tylko podstawową funkcjonalność w każdej procedurze wywołania zwrotnego. Na przykład tylko procedury CsqAcquireLock i CsqReleaseLock implementują obsługę blokady. System automatycznie wywołuje te procedury, aby zablokować i odblokować kolejkę w razie potrzeby.

W sterowniku można zaimplementować dowolny typ mechanizmu kolejkowania IRP, o ile są dostępne odpowiednie procedury wysyłania. Na przykład sterownik może zaimplementować kolejkę jako połączoną listę lub jako kolejkę priorytetową.

CsqInsertIrpEx zapewnia bardziej elastyczny interfejs do kolejki niż csqInsertIrp. Sterownik może użyć jego wartości zwracanej, aby wskazać wynik operacji; jeśli zwraca kod błędu, wstawienie nie powiodło się. Rutyna CsqInsertIrp nie zwraca wartości, więc nie ma prostego sposobu wskazywania, że wstawienie nie powiodło się. Ponadto csqInsertIrpEx przyjmuje dodatkowy parametr InsertContext zdefiniowany przez sterownik, który może służyć do określania dodatkowych informacji specyficznych dla sterownika, które mają być używane przez implementację kolejki.

Sterowniki mogą używać csqInsertIrpEx do implementowania bardziej zaawansowanej obsługi IRP. Na przykład, jeśli nie ma oczekujących IRP, procedura CsqInsertIrpEx może zwrócić kod błędu, a sterownik może natychmiast przetworzyć IRP. Podobnie, jeśli nie można już kolejkować IRP, CsqInsertIrpEx może zwrócić kod błędu, aby to wskazać.

Sterownik jest odizolowany od wszystkich procedur anulowania IRP. System udostępnia procedurę Anulowanie dla IRP w kolejce. Ta procedura wywołuje CsqRemoveIrp, aby usunąć IRP z kolejki, a CsqCompleteCanceledIrp, aby ukończyć anulowanie IRP.

Na poniższym diagramie przedstawiono przepływ sterowania anulowania IRP.

diagram przedstawiający przepływ kontroli dla anulowania IRP.

Podstawowa implementacja CsqCompleteCanceledIrp jest następująca.

VOID CsqCompleteCanceledIrp(PIO_CSQ Csq, PIRP Irp) {
  Irp->IoStatus.Status = STATUS_CANCELLED;
  Irp->IoStatus.Information = 0;

  IoCompleteRequest(Irp, IO_NO_INCREMENT);
}

Sterowniki mogą używać dowolnych elementów pierwotnych synchronizacji systemu operacyjnego do implementowania procedur CsqAcquireLock i CsqReleaseLock . Dostępne typy pierwotne synchronizacji obejmują blokady spin i obiekty mutex.

Oto przykład sposobu, w jaki sterownik może zaimplementować blokowanie przy użyciu blokad spin.

/* 
  The driver has previously initialized the SpinLock variable with
  KeInitializeSpinLock.
 */

VOID CsqAcquireLock(PIO_CSQ IoCsq, PKIRQL PIrql)
{
    KeAcquireSpinLock(SpinLock, PIrql);
}

VOID CsqReleaseLock(PIO_CSQ IoCsq, KIRQL Irql)
{
    KeReleaseSpinLock(SpinLock, Irql);
}

System przekazuje wskaźnik do zmiennej IRQL do CsqAcquireLock i CsqReleaseLock. Jeśli sterownik używa blokady spin do zaimplementowania blokady kolejki, sterownik może użyć tej zmiennej do przechowywania bieżącego środowiska IRQL, gdy kolejka jest zablokowana.

Sterowniki nie muszą używać blokad spinowych. Na przykład sterownik może użyć mutexu, aby zablokować kolejkę. Opis technik synchronizacji dostępnych dla sterowników można znaleźć w temacie Techniki synchronizacji.

Korzystanie z kolejki IRP Cancel-Safe

Sterowniki używają następujących procedur systemowych podczas kolejkowania i dequeuing IRPs:

Na poniższym diagramie przedstawiono przepływ sterowania dla IoCsqRemoveNextIrp.

diagram ilustrujący przepływ sterowania dla iocsqremovenextirp.

Na poniższym diagramie przedstawiono przepływ sterowania dla IoCsqRemoveIrp.

diagram ilustrujący przepływ sterowania dla iocsqremoveirp.

Te procedury z kolei przekierowują do procedur dostarczonych przez sterowników.

Procedury IoCsqInsertIrpEx zapewniają dostęp do rozszerzonych funkcji procedury CsqInsertIrpEx . Zwraca wartość stanu zwróconą przez csqInsertIrpEx. Obiekt wywołujący może użyć tej wartości, aby określić, czy IRP został pomyślnie dodany do kolejki. Funkcja IoCsqInsertIrpEx umożliwia również obiektowi wywołującym określenie wartości parametru InsertContext csqInsertIrpEx.

Należy pamiętać, że zarówno IoCsqInsertIrp, jak i IoCsqInsertIrpEx mogą być wywoływane na dowolnej kolejce bezpiecznej przed anulowaniem, niezależnie od tego, czy kolejka ma procedurę CsqInsertIrp, czy procedurę CsqInsertIrpEx. IoCsqInsertIrp zachowuje się tak samo w obu przypadkach. Jeśli IoCsqInsertIrpEx jest przekazywana do kolejki, która ma procedurę CsqInsertIrp, zachowuje się identycznie jak IoCsqInsertIrp.

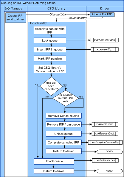
Na poniższym diagramie przedstawiono przepływ sterowania dla IoCsqInsertIrp.

diagram ilustrujący przepływ sterowania dla iocsqinsertirp.

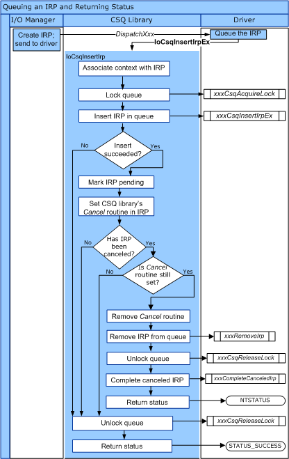
Na poniższym diagramie przedstawiono przepływ sterowania dla IoCsqInsertIrpEx.

diagram ilustrujący przepływ kontroli dla iocsqinsertirpex.

Istnieje kilka naturalnych sposobów używania procedur IoCsqXxx do kolejkowania i usuwania z kolejki IRP. Na przykład sterownik może po prostu kolejkować IRPy do przetworzenia w kolejności, w której są otrzymywane. Kierowca mógł umieścić IRP w kolejce w następujący sposób:

    status = IoCsqInsertIrpEx(IoCsq, Irp, NULL, NULL);

Jeśli sterownik nie jest wymagany do rozróżnienia między określonymi środowiskami IRPs, może po prostu usunąć je w kolejce w kolejności, w której zostały one w kolejce, w następujący sposób:

    IoCsqRemoveNextIrp(IoCsq, NULL);

Alternatywnie sterownik może kolejkować i usuwać z kolejki określone żądania IRP. Procedury używają nieprzezroczystej struktury IO_CSQ_IRP_CONTEXT do identyfikowania określonych IRP w kolejce. Sterownik kolejkuje protokół IRP w następujący sposób:

    IO_CSQ_IRP_CONTEXT ParticularIrpInQueue;
    IoCsqInsertIrp(IoCsq, Irp, &ParticularIrpInQueue);

Sterownik może następnie usunąć z kolejki ten sam protokół IRP przy użyciu wartości IO_CSQ_IRP_CONTEXT .

    IoCsqRemoveIrp(IoCsq, Irp, &ParticularIrpInQueue);

Sterownik może być również zobowiązany do usunięcia IRPs z kolejki na podstawie określonego kryterium. Na przykład sterownik może przypisać priorytet każdemu IRP, tak aby IRP o wyższym priorytecie były usuwane z kolejki jako pierwsze. Sterownik może przekazać wartość PeekContext do IoCsqRemoveNextIrp, który system zwraca do sterownika, gdy żąda kolejnego IRP w kolejce.