Nuta
Dostęp do tej strony wymaga autoryzacji. Możesz spróbować się zalogować lub zmienić katalog.
Dostęp do tej strony wymaga autoryzacji. Możesz spróbować zmienić katalogi.
Ten artykuł zawiera omówienie architektury stosu sterowników uniwersalnej magistrali szeregowej (USB).
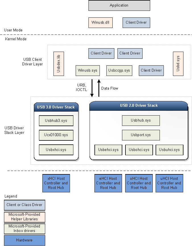
Na poniższej ilustracji przedstawiono diagram bloków architektury stosu sterowników USB dla systemu Windows. Na diagramie przedstawiono oddzielne stosy sterowników USB dla usb 2.0 i USB 3.0. System Windows ładuje stos sterowników USB 3.0, gdy urządzenie jest podłączone do kontrolera xHCI.
System Windows ładuje stos sterowników USB 2.0 dla urządzeń dołączonych do kontrolerów eHCI, oHCI lub uHCI. Stos sterowników USB 2.0 dostarczany jest w systemie Windows XP z dodatkiem Service Pack 1 (SP1) oraz w nowszych wersjach systemu operacyjnego Windows.
Stos sterowników USB 3.0
Microsoft utworzył sterowniki USB 3.0 przy użyciu interfejsów KMDF (Kernel Mode Driver Framework - struktura sterowników trybu jądra). Model sterowników KMDF zmniejsza złożoność i poprawia stabilność.
Sterownik kontrolera hosta USB 3.0 (Usbxhci.sys)
Sterownik xHCI jest sterownikiem kontrolera hosta USB 3.0. Obowiązki sterownika xHCI obejmują inicjowanie rejestrów MMIO i struktur danych opartych na pamięci hosta dla sprzętu kontrolera xHCI, mapowanie żądań transferu z sterowników wyższej warstwy do bloków żądania transferu i przesyłanie żądań do sprzętu. Po zakończeniu transferu sterownik obsługuje zdarzenia związane z zakończeniem transferu ze sprzętu i przekazuje te zdarzenia w górę stosu sterowników. Steruje również gniazdami urządzeń kontrolera xHCI i kontekstami punktów końcowych.
System Windows ładuje sterownik xHCI jako obiekt urządzenia sterującego (FDO) na stosie urządzeń dla kontrolera hosta.
Rozszerzenie kontrolera hosta USB (Ucx01000.sys)
Sterownik rozszerzenia kontrolera hosta USB (rozszerzenie do usługi KMDF) to nowe rozszerzenie do podstawowego sterownika kontrolera hosta specyficznego dla klasy, takiego jak sterownik xHCI. Nowy sterownik jest rozszerzalny i jest przeznaczony do obsługi innych typów sterowników kontrolera hosta, które mają zostać opracowane w przyszłości. Rozszerzenie kontrolera hosta USB służy jako wspólny abstrakcyjny interfejs sterownika koncentratora, zapewnia ogólny mechanizm kolejkowania żądań do sterownika kontrolera hosta i zastępuje niektóre wybrane funkcje. Wszystkie żądania wejścia/wyjścia inicjowane przez sterowniki wyższej warstwy docierają do sterownika rozszerzenia kontrolera hosta przed sterownikiem xHCI. Po otrzymaniu żądania we/wy rozszerzenie kontrolera hosta weryfikuje żądanie, a następnie przekazuje je do odpowiedniej kolejki KMDF skojarzonej z docelowym punktem końcowym. Sterownik xHCI pobiera żądanie z kolejki, gdy jest gotowy do przetworzenia. Obowiązki sterownika rozszerzenia kontrolera hosta USB są następujące:
- Udostępnia obiekty specyficzne dla usb dla sterownika xHCI.
- Udostępnia procedury wywołania zwrotnego zdarzeń KMDF dla sterownika xHCI.
- Zarządza operacjami centrum głównego skojarzonego z kontrolerem hosta i steruje nimi.
- Implementuje funkcje konfigurowalne przez sterownik klienta, takie jak łańcuchowe listy MDL, strumienie itd.
Sterownik koncentratora USB (Usbhub3.sys)
Nowy sterownik koncentratora w stosie sterowników USB dla urządzeń w wersji 3.0 używa modelu sterownika KMDF. Sterownik koncentratora wykonuje przede wszystkim następujące zadania:
- Zarządza koncentratorami USB i ich portami.
- Wylicza urządzenia i inne koncentratory podłączone do portów podrzędnych.
- Tworzy obiekty urządzeń fizycznych (PDO) dla wyliczonych urządzeń i hubów.
System Windows ładuje sterownik koncentratora jako FDO w stosie urządzenia koncentratora. Wyliczanie urządzeń i zarządzanie koncentratorem w nowym sterowniku są implementowane za pośrednictwem zestawu maszyn stanu. Sterownik koncentratora opiera się na usłudze KMDF na potrzeby zarządzania energią i funkcji PnP. Oprócz zarządzania koncentratorem sterownik koncentratora wykonuje również wstępne kontrole i przetwarzanie niektórych żądań wysyłanych przez warstwę sterownika klienta USB. ** Na przykład sterownik koncentratora analizuje żądanie wyboru konfiguracji, aby określić, które punkty końcowe zostaną skonfigurowane na jego podstawie. Po przeanalizowaniu informacji sterownik koncentratora przesyła żądanie do rozszerzenia kontrolera hosta USB w celu dalszego przetwarzania.
Stos sterowników USB 2.0
System Windows ładuje stos sterowników USB 2.0 dla urządzeń dołączonych do kontrolerów eHCI, oHCI lub uHCI. Sterowniki w stosie sterowników USB 2.0 są dostarczane w systemie Windows XP z dodatkiem SP1 i nowszymi wersjami systemu operacyjnego Windows. Stos sterowników USB 2.0 został zaprojektowany, aby wspierać urządzenia USB o dużej szybkości zgodnie ze specyfikacją USB 2.0.
W dolnej części stosu sterowników USB znajduje się sterownik kontrolera hosta. Składa się ze sterownika portu, Usbport.sysi co najmniej jednego z trzech sterowników miniportu, które działają współbieżnie. Gdy system wykryje sprzęt kontrolera hosta, ładuje jeden z tych sterowników miniportu. Sterownik miniportu, po załadowaniu, ładuje sterownik portu, Usbport.sys. Sterownik portu obsługuje te aspekty obowiązków sterownika kontrolera hosta, które są niezależne od określonego protokołu.
Sterownik miniportu Usbuhci.sys (uniwersalny interfejs kontrolera hosta) zastępuje sterownik Uhcd.sys miniklasy dostarczany z systemem Windows 2000. Sterownik miniportu Usbohci.sys (otwarty interfejs kontrolera hosta) zastępuje Openhci.sys. Sterownik Usbehci.sys miniport obsługuje wysokoprzepustowe urządzenia USB i został wprowadzony w systemie Windows XP z dodatkiem SP1 i nowszymi oraz systemami operacyjnymi Windows Server 2003 i nowszymi.
We wszystkich wersjach systemu Windows które obsługują USB 2.0, system operacyjny jest w stanie jednocześnie zarządzać kontrolerami hosta USB 1.1 i USB 2.0. Za każdym razem, gdy system operacyjny wykryje, że oba typy kontrolerów są obecne, tworzy dwa oddzielne węzły urządzenia, po jednym dla każdego kontrolera hosta. System Windows następnie ładuje sterownik miniportu Usbehci.sys dla sprzętu kontrolera hosta zgodnego ze standardem USB 2.0 i Usbohci.sys lub Openhci.sys dla sprzętu zgodnego z usb 1.1, w zależności od konfiguracji systemu.
Nad sterownikiem portu znajduje się sterownik magistrali USB, Usbhub.sys, znany również jako sterownik koncentratora. Jest to sterownik urządzenia dla każdego huba w systemie.
Ogólny sterownik nadrzędny uniwersalnej klasy USB (Usbccgp.sys)
Wspólny sterownik nadrzędny klasy USB to dostarczany przez firmę Microsoft sterownik nadrzędny dla urządzeń złożonych. Sterownik koncentratora wylicza i ładuje nadrzędny sterownik złożony, jeśli deviceClass ma wartość 0 lub 0xef, a numInterfaces jest większy niż 1 w deskryptorze urządzenia. Sterownik koncentratora generuje zgodny identyfikator nadrzędnego sterownika złożonego jako "USB\COMPOSITE". Usbccgp.sys używa procedur modelu sterowników systemu Windows (WDM).
Nadrzędny sterownik złożony wylicza wszystkie funkcje w urządzeniu złożonym i tworzy obiekt PDO dla każdego z nich. Powoduje to załadowanie odpowiedniej klasy lub sterownika klienta dla każdej funkcji na urządzeniu. Każdy sterownik funkcji (podrzędny obiekt PDO) wysyła żądania do sterownika nadrzędnego, który przesyła je do sterownika koncentratora USB.
Usbccgp.sys jest dołączony do systemu Windows XP z dodatkiem SP1 i nowszymi wersjami systemu operacyjnego Windows. W systemie Windows 8 sterownik został zaktualizowany w celu zaimplementowania funkcji wstrzymania i zdalnego wznawiania zgodnie ze specyfikacją USB 3.0.
Aby uzyskać więcej informacji, zobacz Ogólny sterownik nadrzędny USB (Usbccgp.sys).
WinUSB (Winusb.sys)
Windows USB (WinUSB) to ogólny sterownik firmy Microsoft dla urządzeń USB. Architektura WinUSB składa się ze sterownika trybu jądra (Winusb.sys) i biblioteki linków dynamicznych trybu użytkownika (Winusb.dll). W przypadku urządzeń, które nie wymagają niestandardowego sterownika funkcji, Winusb.sys można zainstalować w stosie trybu jądra urządzenia jako sterownik funkcjonalny. Procesy trybu użytkownika mogą następnie komunikować się z Winusb.sys przy użyciu zestawu żądań sterowania we/wy urządzenia lub wywołując funkcje WinUsb_Xxx . Aby uzyskać więcej informacji, zobacz Wprowadzenie do winUSB dla deweloperów.
W systemie Windows 8 plik informacji dostarczonych przez firmę Microsoft (INF) dla WinUSB, Winusb.inf zawiera USB\MS_COMP_WINUSB jako ciąg identyfikatora urządzenia. Dzięki temu Winusb.sys jest automatycznie ładowany jako sterownik funkcji dla tych urządzeń, które mają pasujący identyfikator zgodny z WinUSB w deskryptorze systemu operacyjnego MS. Takie urządzenia są nazywane urządzeniami WinUSB. Producenci sprzętu nie muszą rozpowszechniać pliku INF dla swojego urządzenia WinUSB, dzięki czemu proces instalacji sterownika jest prostszy dla użytkownika końcowego. Aby uzyskać więcej informacji, zobacz WinUSB Device (Urządzenie WinUSB).
Sterownik klienta USB
Każde urządzenie USB, złożone lub nieskładne, jest zarządzane przez sterownik klienta. Sterownik klienta USB to klasa lub sterownik urządzenia, który jest klientem stosu sterowników USB. Takie sterowniki obejmują sterowniki klasy i urządzeń firmy Microsoft lub zewnętrznego dostawcy. Aby wyświetlić listę sterowników klas dostarczonych przez firmę Microsoft, zobacz Sterowniki obsługiwanych klas urządzeń USB. Sterownik klienta tworzy żądania komunikacji z urządzeniem przez wywołanie publicznych interfejsów uwidocznionych przez stos sterowników USB.
Sterownik klienta dla urządzenia złożonego nie różni się od sterownika klienta dla urządzenia nieskładkowego, z wyjątkiem jego lokalizacji w stosie sterowników.
Sterownik klienta dla urządzenia niekompozytowego jest warstwowy bezpośrednio nad sterownikiem koncentratora.
W przypadku złożonego urządzenia USB, które uwidacznia wiele funkcji i nie ma sterownika klasy nadrzędnej, system Windows ładuje ogólny sterownik nadrzędny USB (Usbccgp.sys) między sterownikiem koncentratora a warstwą sterownika klienta. Sterownik nadrzędny tworzy oddzielny obiekt PDO dla każdej funkcji urządzenia złożonego. Sterowniki klienta (FDO dla funkcji) są ładowane powyżej ogólnego sterownika nadrzędnego. Dostawcy mogą podać oddzielny sterownik klienta dla każdej funkcji.
Sterownik klienta USB może działać w trybie użytkownika lub w trybie jądra, w zależności od wymagań sterownika. Sterowniki klienta USB można zapisywać przy użyciu procedur KMDF, UMDF lub WDM.
Biblioteki pomocnicze dla sterowników klienta
Firma Microsoft udostępnia następujące biblioteki pomocnicze, które ułatwiają sterownikom i aplikacjom trybu jądra komunikowanie się ze stosem sterowników USB:
Usbd.sys
Firma Microsoft udostępnia bibliotekę Usbd.sys, która eksportuje procedury dla sterowników klientów USB. Procedury pomocnicze upraszczają zadania operacyjne sterownika klienta. Na przykład przy użyciu funkcji pomocniczych sterownik klienta USB może zbudować bloki żądań USB (URB) dla określonych operacji, takich jak wybranie konfiguracji, i przesłać te URB-y do stosu sterowników USB.
Usbdex.lib
Ta biblioteka pomocnika jest nowa dla systemu Windows 8. Biblioteka eksportuje procedury przede wszystkim do przydzielania i tworzenia adresów URL. Te procedury zastępują niektóre starsze procedury eksportowane przez Usbd.sys. Nowe procedury wymagają, aby sterownik klienta zarejestrował się w stosie sterowników USB, który utrzymuje dojście do rejestracji. Ten uchwyt jest używany do wywołań do innych funkcji Usbdex.lib. Niektóre adresy URL przydzielone przez nowe procedury mają kontekst URB używany przez sterownik USB do lepszego śledzenia i przetwarzania. Aby uzyskać więcej informacji, zobacz Przydzielanie i tworzenie adresów URL.
Winusb.dll
Winusb.dll to biblioteka DLL trybu użytkownika, która uwidacznia funkcje WinUSB do komunikowania się z Winusb.sys, która jest ładowana jako sterownik funkcji urządzenia w trybie jądra. Aplikacje używają tych funkcji do konfigurowania urządzenia, pobierania informacji o urządzeniu i wykonywania operacji we/wy. Aby uzyskać informacje na temat korzystania z tych funkcji, zobacz How to Access a USB Device by Using WinUSB Functions (Jak uzyskać dostęp do urządzenia USB przy użyciu funkcji WinUSB).
Tematy pokrewne
- Sterowniki uniwersalnej magistrali szeregowej (USB)
- Przewodnik rozwoju sterowników USB