Compartilhar via


Designer de Esquema

O designer de esquema na extensão MSSQL para Visual Studio Code simplifica designs de esquema complexos e fornece uma compreensão mais intuitiva de suas estruturas de banco de dados. Ele integra a funcionalidade de diagrama de banco de dados para visualizar esquemas existentes e permite que os desenvolvedores projetem e gerenciem bancos de dados diretamente em um ambiente gráfico sem a necessidade de gravar instruções Transact-SQL (T-SQL).

Captura de tela da visão geral do designer de esquema mostrando um diagrama de esquema de banco de dados.

Características

O designer de esquema oferece estes recursos:

  • Visualizar a estrutura do banco de dados com diagramas interativos.
  • Crie ou edite tabelas, chaves estrangeiras, chaves primárias e restrições.
  • Pesquise, arraste e solte, filtre, aproxime, use um mini-mapa e organize automaticamente os diagramas para uma navegação e personalização eficientes.
  • Exporte seus diagramas de esquema para compartilhar com sua equipe ou incluir na documentação.
  • Gere automaticamente e exiba scripts T-SQL de somente leitura que representem as alterações no seu esquema.
  • Examine e aplique alterações ao banco de dados com o recurso Publicar Alterações.

Abrir o editor de esquema

Clique com o botão direito do mouse no banco de dados no pesquisador de objetos e selecione Esquema de Design no menu. Isso abre a exibição do designer de esquema, que permite que você veja o diagrama do banco de dados visual.

Captura de tela do ponto de entrada para abrir o designer de esquema na extensão MSSQL do Visual Studio Code.

Uma vez dentro do designer de esquema, você encontra uma tela com várias funcionalidades de navegação. Veja como se locomover:

  • Painel e zoom: selecione e arraste qualquer lugar na tela para atravessar o diagrama. Use a roda de rolagem do mouse ou gestos de trackpad para ampliar e reduzir para uma exibição mais próxima ou mais ampla.

  • Mini-mapa: Utilize o mini-mapa interno (localizado no canto inferior direito do designer) para navegação rápida em esquemas grandes ou complexos.

    Captura de tela do recurso de mini-mapa no designer de esquema para navegação rápida.

  • Arrastar e soltar: reorganizar tabelas e relações arrastando elementos na tela. Isso ajuda você a criar um layout que faça sentido para você ou sua equipe.

  • Pesquisar e filtrar: use a caixa de pesquisa (Ctrl+F ou Cmd+F) para localizar tabelas ou colunas específicas. Aplique filtros para se concentrar em determinadas partes do esquema ou ocultar elementos irrelevantes.

  • Organizar automaticamente: o diagrama é organizado automaticamente em um layout claro e legível por padrão. Se você reposicionou manualmente tabelas e deseja redefinir a exibição, selecione o botão Reorganizar Automaticamente para reorganizar as tabelas no layout otimizado padrão.

Entender a estrutura e as relações da tabela

Depois de inserir o modo de exibição do designer de esquema, você verá a visualização das tabelas de banco de dados. Cada tabela exibe seu esquema e nome da tabela, colunas, tipos de dados e chaves primárias mostradas como um ícone de chave.

Captura de tela de uma estrutura de tabela mostrando colunas, tipos de dados e chaves primárias no designer de esquema.

Relações de chave estrangeira são mostradas com setas de conexão entre colunas. Por exemplo, no diagrama anterior, a AddressID coluna na CustomerAddress tabela faz referência à AddressID coluna na Address tabela, representando visualmente a relação entre elas.

Adicionar ou editar tabelas

Para adicionar uma nova tabela, selecione o botão Adicionar Tabela na barra de ferramentas superior. Para editar uma tabela existente, selecione o ícone de lápis na tabela que você deseja modificar diretamente no diagrama.

Captura de tela do painel editor de tabela para adicionar ou modificar detalhes da tabela no designer de esquema.

Essa ação abre a guia Tabela no Editor de Tabelas em um painel lateral, onde você pode:

  • Selecionar ou alterar o esquema
  • Definir o nome da tabela
  • Adicionar novas colunas com nome, tipo de dados, valor padrão e restrições
  • Marcar uma ou mais colunas como chaves primárias
  • Excluir ou atualizar colunas existentes conforme necessário

Depois de fazer as alterações, selecione Salvar para aplicá-las. O diagrama é atualizado para refletir suas alterações. Para recursos mais avançados de edição de tabela, como criar índices ou configurar regras de restrição, use o designer de tabela na extensão MSSQL para Visual Studio Code.

Adicionar ou editar relações de chave estrangeira

Para gerenciar relações de chave estrangeira, selecione as reticências (...) em uma tabela no diagrama e selecione Gerenciar Relações.

Captura de tela do ponto de entrada de gerenciamento de relações no designer de esquema.

Essa opção abre a guia Chaves Estrangeiras no painel lateral do Editor de Tabelas, onde você pode:

  • Adicionar novas relações de chave estrangeira referenciando chaves primárias em outras tabelas
  • Definir o nome da chave estrangeira
  • Editar chaves estrangeiras existentes para atualizar ou corrigir relações

Captura de tela do painel de gerenciamento de relações de chave estrangeira no designer de esquema.

As alterações são refletidas automaticamente no diagrama visual, com setas mostrando a direção de cada relação.

Captura de tela de setas que representam relações de chave estrangeira entre tabelas no designer de esquema.

Como alternativa, você pode criar uma relação arrastando uma seta de uma coluna para outra diretamente no diagrama. Esse método define uma relação um-para-um entre as colunas selecionadas.

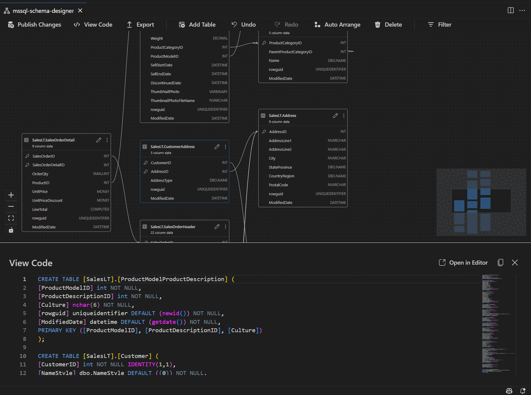
Exibir definição de esquema no painel de script

Na faixa de opções, selecione o botão Exibir Código para abrir o painel inferior. Este painel mostra o script T-SQL somente leitura que exibe ações executadas no designer de esquema em tempo real.

Captura de tela do painel de exibição de código mostrando scripts T-SQL gerados pelo designer de esquema.

Examinar e publicar suas alterações

Depois de concluir a edição de tabelas ou relações, selecione o botão Publicar Alterações na barra de ferramentas superior. Isso gera um relatório de resumo de alterações listando todas as modificações pendentes no esquema.

Captura de tela do recurso publicar alterações no designer de esquema resumindo modificações de esquema.

Examine o relatório cuidadosamente e marque a caixa de confirmação para reconhecer e aceitar quaisquer riscos potenciais associados à aplicação das alterações. Esse processo é alimentado pelo DacFX (Data-tier Application Framework), que garante que suas atualizações de esquema sejam implantadas de forma suave, confiável e com interrupção mínima no banco de dados.