Observação
O acesso a essa página exige autorização. Você pode tentar entrar ou alterar diretórios.
O acesso a essa página exige autorização. Você pode tentar alterar os diretórios.
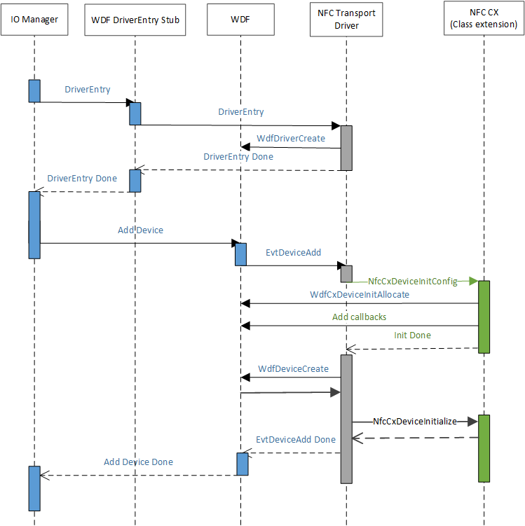
Quando a ACPI cria o nó do dispositivo para representar o NFCC, o PnP faz a correspondência com o .inf fornecido pelo driver do cliente NFC e é instalado para esse nó do dispositivo. O driver do cliente NFC, durante sua rotina AddDevice, inicializará a extensão de classe, o que permitirá que a extensão de classe NFC fornecida pela Microsoft (NfcCx.dll) seja carregada e configure qualquer tratamento de fila de E/S que precise implementar para a parte superior do driver de extensão de classe NFC. O diagrama a seguir ilustra o mecanismo de carga do driver.