Nota
O acesso a esta página requer autorização. Podes tentar iniciar sessão ou mudar de diretório.
O acesso a esta página requer autorização. Podes tentar mudar de diretório.
por Won Yoo
Esta seção do documento se aplica ao Microsoft Application Request Routing Versão 2 para IIS 7 e Superior.
Meta
Para entender e configurar o recurso de consolidação de solicitação no ARR (Application Request Routing).
Pré-requisitos
Esse é um recurso avançado no ARR. Este artigo pressupõe que você esteja familiarizado com a funcionalidade geral do ARR e saiba como implantar e configurar o ARR com o cache de disco. Caso ainda não o tenha feito, é altamente recomendável examinar as seguintes instruções passo a passo antes de prosseguir:
- Configurar e Habilitar o Cache de Disco no Application Request Routing
- Gerenciamento de hierarquia de cache usando o Application Request Routing
- Implantação do Application Request Routing na CDN
- Procurar conteúdo armazenado em cache no disco no Application Request Routing
- Excluir objetos armazenados em cache
- Substituir manualmente diretivas de controle de cache usando o Application Request Routing
- Aquecimento dos nós de cache no Application Request Routing
Se o Application Request Routing Versão 2 não tiver sido instalado, baixe-o em:
- Baixe o Microsoft Application Request Routing Versão 2 para IIS 7 (x86) aqui (
https://download.microsoft.com/download/4/D/F/4DFDA851-515F-474E-BA7A-5802B3C95101/ARRv2_setup_x86.EXE). - Baixe o Microsoft Application Request Routing Versão 2 para IIS 7 (x64) aqui (
https://download.microsoft.com/download/3/4/1/3415F3F9-5698-44FE-A072-D4AF09728390/ARRv2_setup_x64.EXE).
Siga as etapas descritas neste documento para instalar o ARR Versão 2.
Etapa 1 – Visão geral do recurso de consolidação de solicitações no ARR.
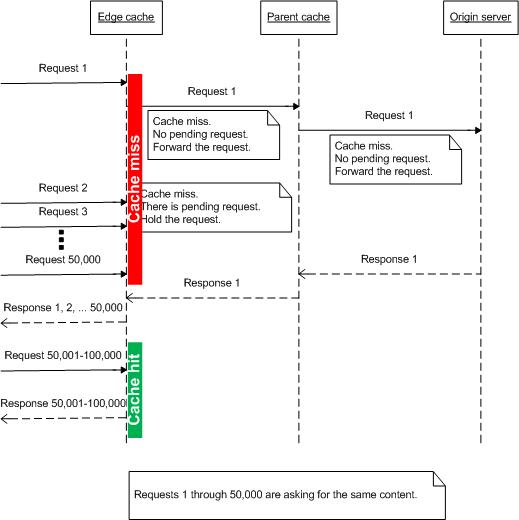
Os proxies de cache funcionam bem quando o conteúdo já está disponível. No entanto, ao gerenciar dados de transmissão ao vivo, os proxies de cache não são tão eficazes, pois o conteúdo ao vivo não está disponível com antecedência para o cache. Por exemplo, quando dezenas de milhares de espectadores sintonizam para assistir a um jogo de basquete ao vivo usando a Internet, como você armazena em cache o conteúdo ao vivo? Além disso, como os usuários estão ajustando para o evento ao mesmo tempo, como você protege o servidor de origem quando há erros de cache em cascata nos nós de cache e todas as solicitações estão sendo encaminhadas para o servidor de origem?
Para resolver esse problema, o ARR introduziu o conceito de consolidação de solicitações. A ideia é verificar as solicitações de cache-miss que estão "em versão de pré-lançamento" antes de encaminhar as solicitações para o servidor de origem (ou se os nós de cache estiverem em camadas, as solicitações serão enviadas para o próximo servidor de camada.) Conforme mostrado abaixo, a ideia é simples, mas tem um grande impacto na redução do número de solicitações, especialmente para conteúdo de transmissão ao vivo.

Etapa 2 – Configurar o recurso de consolidação de solicitação no ARR.
Por padrão, esse recurso está desabilitado. Observe que a configuração desse recurso faz parte das configurações de proxy. O recurso de consolidação de solicitação pode ser configurado no nível do servidor, se o ARR estiver sendo usado como um proxy de servidor ou pode ser definido no nível do farm de servidores, se o recurso de farm de servidores for usado.
Este passo a passo mostra a configuração do proxy no nível do farm de servidores.
Inicie o Gerenciador do IIS.
Selecione Farms de Servidores.
Selecione o farm de servidores que você criou.
Os seguintes ícones são mostrados:

Clique duas vezes em Cache.
Selecione a caixa de seleção Habilitar consolidação de solicitação.

Clique em Aplicar para salvar as alterações. Agora você habilitou com êxito o recurso de consolidação de solicitação. Observação: a mesma configuração está disponível no nível do proxy do servidor na página Configurações de Proxy do Servidor.
Resumo
Você percorreu com êxito como o ARR consolida as solicitações, o que é especialmente útil para lidar com conteúdo de transmissão ao vivo.
Para obter outros passo a passo do ARR Versão 2, consulte os documentos neste artigo.