Nota
O acesso a esta página requer autorização. Podes tentar iniciar sessão ou mudar de diretório.
O acesso a esta página requer autorização. Podes tentar mudar de diretório.
por Won Yoo
Esta seção do documento se aplica ao Microsoft Application Request Routing Versão 2 para IIS 7 e Superior.
Meta
Para entender e configurar o recurso de compactação de codificação de conteúdo no ARR (Application Request Routing).
Pré-requisitos
Esse é um recurso avançado no ARR. Este artigo pressupõe que você esteja familiarizado com a funcionalidade geral do ARR e saiba como implantar e configurar o ARR com o cache de disco. Caso ainda não o tenha feito, é altamente recomendável examinar as seguintes instruções passo a passo antes de prosseguir:
- Configurar e Habilitar o Cache de Disco no Application Request Routing
- Gerenciamento de hierarquia de cache usando o Application Request Routing
- Implantar o Application Request Routing na CDN
- Procurar conteúdo armazenado em cache no disco no Application Request Routing
- Excluir objetos armazenados em cache
- Substituir manualmente diretivas de controle de cache usando o Application Request Routing
- Aquecimento dos nós de cache no Application Request Routing
Se o Application Request Routing Versão 2 não tiver sido instalado, baixe-o em:
- Baixe o Microsoft Application Request Routing Versão 2 para IIS 7 (x86) aqui (
https://download.microsoft.com/download/4/D/F/4DFDA851-515F-474E-BA7A-5802B3C95101/ARRv2_setup_x86.EXE). - Baixe o Microsoft Application Request Routing Versão 2 para IIS 7 (x64) aqui (
https://download.microsoft.com/download/3/4/1/3415F3F9-5698-44FE-A072-D4AF09728390/ARRv2_setup_x64.EXE).
Siga as etapas descritas neste documento para instalar o ARR Versão 2.
Etapa 1 – Visão geral do recurso de compactação no ARR.
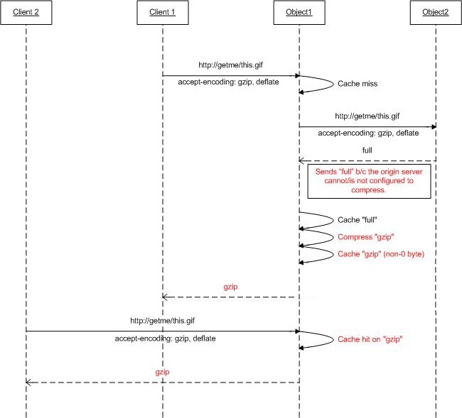
Com base no cabeçalho da solicitação de codificação de aceitação, os servidores Web podem compactar uma resposta em um formato codificado (compactado) que o cliente possa entender. Embora muitos dos servidores Web sejam capazes de diferentes formatos de compactação, como gzip ou deflate, eles podem não estar habilitados. Quando as solicitações são proxies usando o ARR e ARR é configurado para serem usadas como um proxy de cache, o ARR pode ser configurado para compactar as respostas (e, portanto, armazenar em cache o conteúdo como objetos compactados), mesmo que os servidores Web de origem não possam compactar as respostas com base no cabeçalho de aceitação.
O diagrama abaixo mostra ainda mais como esse recurso foi projetado para funcionar:
Etapa 2 – Habilitar/desabilitar a compactação no ARR.
Esse recurso é habilitado por padrão e pode ser encontrado na página de Configuração de Cache.
Inicie o Gerenciador do IIS.
O cache de disco para o ARR é configurado no nível do servidor. Selecione o servidor no modo de exibição de árvore de navegação.

Clique duas vezes no Cache do Application Request Routing.
No painel Ações, selecione Configuração de Cache.
Use a caixa de seleção Habilitar compactação para habilitar ou desabilitar esse recurso no ARR.
Resumo
Agora você configurou e habilitou com êxito um cache de disco para o ARR. Para obter outros passo a passo do ARR Versão 2, consulte os documentos neste artigo.



