Nota
O acesso a esta página requer autorização. Podes tentar iniciar sessão ou mudar de diretório.
O acesso a esta página requer autorização. Podes tentar mudar de diretório.
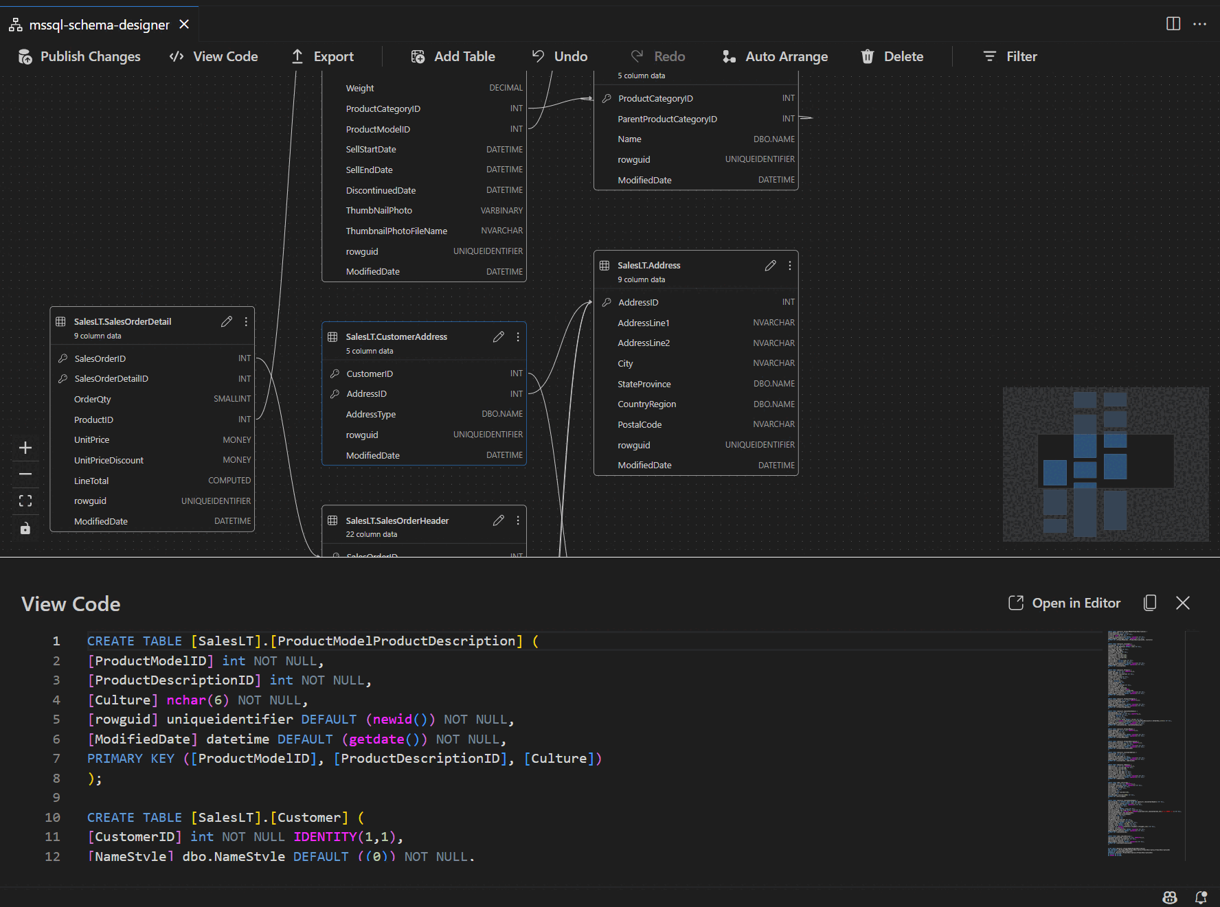
O designer de esquema na extensão MSSQL para Visual Studio Code simplifica designs de esquema complexos e fornece uma compreensão mais intuitiva de suas estruturas de banco de dados. Ele integra a funcionalidade de diagrama de banco de dados para visualizar esquemas existentes e permite que os desenvolvedores projetem e gerenciem bancos de dados diretamente em um ambiente gráfico sem a necessidade de escrever instruções Transact-SQL (T-SQL).
Caraterísticas
O designer de esquema oferece estes recursos:
- Visualize a estrutura do banco de dados com diagramas interativos.
- Crie ou edite tabelas, chaves estrangeiras, chaves primárias e restrições.
- Pesquise, arraste e solte, filtre, amplie, use um minimapa e organize diagramas automaticamente para navegação e personalização eficientes.
- Exporte seus diagramas de esquema para compartilhar com sua equipe ou incluir na documentação.
- Gere e visualize automaticamente scripts T-SQL somente leitura que representam as suas alterações de esquema.
- Revise e aplique alterações ao banco de dados com o recurso Publicar alterações.
Abrir editor de esquemas
Clique com o botão direito do mouse no banco de dados no pesquisador de objetos e selecione Design Schema no menu. Isso abre a exibição do designer de esquema, que permite que você veja o diagrama de banco de dados visual.
Uma vez dentro do designer de esquema, você encontra uma tela com vários recursos de navegação. As instruções para se orientar:
Panorâmica e zoom: selecione e arraste para qualquer lugar na tela para mover o diagrama. Use a roda de rolagem do mouse ou gestos do trackpad para aumentar e diminuir o zoom para uma visão mais próxima ou mais ampla.
Minimapa: Utilize o minimapa integrado (localizado no canto inferior direito do designer) para navegar rapidamente por esquemas grandes ou complexos.
Arrastar e soltar: reorganize tabelas e relacionamentos arrastando elementos na tela. Isso ajuda você a criar um layout que faça sentido para você ou sua equipe.
Pesquisar e filtrar: use a caixa de pesquisa (Ctrl+F ou Cmd+F) para localizar tabelas ou colunas específicas. Aplique filtros para se concentrar em determinadas partes do esquema ou ocultar elementos irrelevantes.
Organizar automaticamente: O diagrama é organizado automaticamente em um layout claro e legível por padrão. Se você tiver reposicionado tabelas manualmente e quiser redefinir a exibição, selecione o botão Autoorganizar para reorganizar as tabelas no layout otimizado padrão.
Compreender a estrutura e as relações da tabela
Depois de entrar na vista do designer de esquema, vê a visualização das tabelas do banco de dados. Cada tabela exibe seu esquema e nome da tabela, colunas, tipos de dados e chaves primárias mostrados como um ícone de chave.
As relações de chave estrangeira são representadas por setas de ligação entre as colunas. Por exemplo, no diagrama anterior, a AddressID coluna na tabela faz referência CustomerAddress à AddressID coluna na Address tabela, representando visualmente a relação entre elas.
Adicionar ou editar tabelas
Para adicionar uma nova tabela, selecione o botão Adicionar tabela na barra de ferramentas superior. Para editar uma tabela existente, selecione o ícone de lápis na tabela que deseja modificar diretamente no diagrama.
Esta ação abre a guia Tabela no Editor de Tabela em um painel lateral, onde você pode:
- Selecionar ou alterar o esquema
- Definir o nome da tabela
- Adicionar novas colunas com nome, tipo de dados, valor padrão e restrições
- Marcar uma ou mais colunas como chaves primárias
- Excluir ou atualizar colunas existentes conforme necessário
Depois de fazer as alterações, selecione Salvar para aplicá-las. O diagrama é atualizado para refletir suas alterações. Para recursos mais avançados de edição de tabela, como a criação de índices ou a configuração de regras de restrição, use o designer de tabela na extensão MSSQL para Visual Studio Code.
Adicionar ou editar relações de chave estrangeira
Para gerir relações de chave estrangeira, selecione os três pontos (...) numa tabela no diagrama e selecione Gerir Relações.
Esta opção abre a guia Teclas Estrangeiras no painel lateral Editor de Tabela, onde você pode:
- Adicionar novas relações de chave estrangeira fazendo referência a chaves primárias em outras tabelas
- Definir o nome da chave estrangeira
- Editar chaves estrangeiras existentes para atualizar ou corrigir relações
As alterações são refletidas automaticamente no diagrama visual, com setas mostrando a direção de cada relação.
Como alternativa, você pode criar uma relação arrastando uma seta de uma coluna para outra diretamente no diagrama. Este método define uma relação um-para-um entre as colunas selecionadas.
Exibir definição de esquema no painel de script
Na barra de ferramentas da faixa de opções, selecione o botão Exibir código para abrir o painel inferior. Este painel mostra o script T-SQL somente leitura que exibe em tempo real as ações executadas no designer de esquema.
Rever e publicar as alterações
Quando terminar de editar tabelas ou relações, selecione o botão Publicar alterações na barra de ferramentas superior. Isso gera um relatório de resumo de alterações listando todas as modificações pendentes no seu esquema.
Analise o relatório cuidadosamente e marque a caixa de confirmação para reconhecer e aceitar quaisquer riscos potenciais associados à aplicação das alterações. Esse processo é alimentado pelo DacFX (Data-tier Application Framework), que garante que as atualizações de esquema sejam implantadas sem problemas, de forma confiável e com o mínimo de interrupção no banco de dados.