Recomendações de automação

Concluído

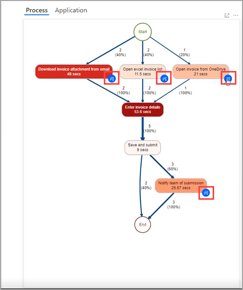
Em seu mapa de processo, você pode ver ícones azuis em várias atividades, conforme mostrado na captura de tela a seguir. Esses ícones azuis são recomendações para automação. O Power Automate avaliou as informações, como o tempo e os aplicativos envolvidos nessa atividade, e recomendou ações adicionais.

Selecionar um ícone azul iniciará um novo fluxo de nuvem com sugestões para conectores que são agrupados por atividades com base em seu processo.

A seleção de um conector recomendado adicionará a seleção ao fluxo.

Você pode acessar essas recomendações a qualquer momento selecionando Automatizar atividades. Se você deseja se conectar a aplicativos herdados, o Power Automate para área de trabalho também está disponível como conector.

As recomendações de automação podem orientar usuários que não são desenvolvedores a criar uma solução com base em seu processo analisado da maneira correta.