หมายเหตุ
การเข้าถึงหน้านี้ต้องได้รับการอนุญาต คุณสามารถลอง ลงชื่อเข้าใช้หรือเปลี่ยนไดเรกทอรีได้
การเข้าถึงหน้านี้ต้องได้รับการอนุญาต คุณสามารถลองเปลี่ยนไดเรกทอรีได้
ตามค่าเริ่มต้น วิดเจ็ตผู้ช่วยจะพร้อมใช้งานเฉพาะในฟอร์มแบบสำเร็จรูปเท่านั้น ได้แก่ ผู้ติดต่อ โอกาสทางการขาย ลูกค้าเป้าหมาย บัญชี และกรณีปัญหา หากคุณกำลังใช้ฟอร์มที่กำหนดเอง คุณสามารถแสดงวิดเจ็ตผู้ช่วยบนฟอร์มที่กำหนดเองได้
เพิ่มวิดเจ็ต
หมายเหตุ
- รองรับการเพิ่มวิดเจ็ตผู้ช่วยในแอปส่วนติดต่อแบบรวมเท่านั้น
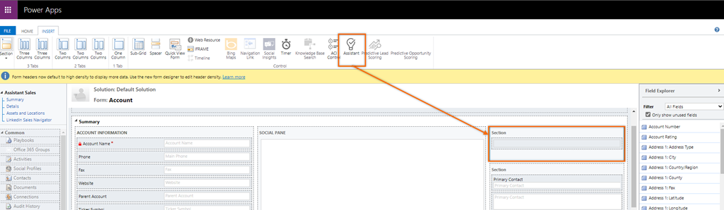
- ไม่สามารถเพิ่มวิดเจ็ตผู้ช่วยโดยใช้ประสบการณ์ใหม่ใน Power Apps
ในแอปการขาย ให้ไปที่ การตั้งค่า>การตั้งค่าขั้นสูง
ไปที่ การเลือกกำหนด>คำถามในการสนทนา>กำหนดระบบเอง
ภายใต้ ส่วนประกอบ ให้ขยาย เอนทิตี แล้วจึงขยายเอนทิตีที่คุณต้องการ และเลือก ฟอร์ม
ในรายการของฟอร์ม เลือกฟอร์มที่คุณต้องการเพิ่มวิดเจ็ตผู้ช่วย
ไปที่แท็บ แทรก และเพิ่มส่วนที่มีคอลัมน์ในฟอร์ม
เลือกส่วนที่เพิ่ม จากนั้นบนแถบเครื่องมือ เลือก ผู้ช่วย
เพิ่มวิดเจ็ตผู้ช่วยในส่วนนี้แล้ว
หมายเหตุ
- เมื่อคุณเพิ่มวิดเจ็ตลงในฟอร์ม ไอคอนผู้ช่วยในแถบเครื่องมือจะไม่ทำงาน และคุณไม่สามารถเพิ่มลงในฟอร์มเดียวกันได้
- เมื่อคุณเปิดฟอร์มและเห็นว่าไอคอนผู้ช่วยไม่ทำงาน ให้ระบุว่าวิดเจ็ตผู้ช่วยถูกเพิ่มลงในฟอร์มแล้ว
บันทึกและเผยแพร่ฟอร์ม
ไม่เจอคุณลักษณะในแอปของคุณใช่หรือไม่
มีความเป็นไปได้สองสามทางดังต่อไปนี้
- คุณไม่มีสิทธิการใช้งานที่จำเป็นในการใช้คุณลักษณะนี้ ดูตารางเปรียบเทียบและคู่มือการให้สิทธิการใช้งานเพื่อดูว่าใบสิทธิการใช้งานของคุณมีคุณลักษณะใดบ้าง
- คุณไม่มีบทบาทความปลอดภัยที่จำเป็นในการใช้คุณลักษณะนี้
- เมื่อต้องการกำหนดค่าหรือตั้งค่าคุณลักษณะ คุณต้องมีบทบาทการดูแลระบบและการปรับแต่ง
- หากต้องการใช้คุณลักษณะที่เกี่ยวข้องกับการขาย คุณจะต้องมีบทบาทการขายหลัก
- งานบางอย่างต้องการบทบาทการทำงานเฉพาะ
- ผู้ดูแลระบบของคุณยังไม่ได้เปิดคุณลักษณะนี้
- องค์กรของคุณกำลังใช้แอปที่กำหนดเอง โปรดตรวจสอบกับผู้ดูแลระบบของคุณสำหรับขั้นตอนที่แน่นอน ขั้นตอนที่อธิบายในบทความนี้ใช้กับแอปฮับการขายหรือ Sales Professional ที่ใช้งานได้ทันทีโดยเฉพาะ