คิวรีและแปลงข้อมูล

เสร็จสมบูรณ์เมื่อ

หลังจากที่คุณทราบวิธีการใช้คลังข้อมูลใน Fabric เรามาเตรียมข้อมูลสําหรับการวิเคราะห์กัน

มีสองวิธีในการคิวรีข้อมูลจากคลังข้อมูลของคุณ ตัวแก้ไขคิวรีวิชวลให้ประสบการณ์แบบไม่มีโค้ด ลากและปล่อยเพื่อสร้างคิวรีของคุณ หากคุณคุ้นเคยกับ T-SQL คุณอาจต้องการใช้ ตัวแก้ไขคิวรี SQL เพื่อเขียนคิวรีของคุณ ในทั้งสองกรณี คุณสามารถสร้างตาราง มุมมอง และขั้นตอนการจัดเก็บเพื่อคิวรีข้อมูลในคลังข้อมูลและเลคเฮ้าส์ได้

นอกจากนี้ยังมีจุดสิ้นสุดการวิเคราะห์ SQL ที่คุณสามารถเชื่อมต่อจากเครื่องมือใดก็ได้

คิวรีข้อมูลโดยใช้ตัวแก้ไขคิวรี SQL

ตัวแก้ไขคิวรี SQL ให้ประสบการณ์คิวรีที่ประกอบด้วย intellisense การเติมรหัส การเน้นไวยากรณ์ การแยกวิเคราะห์ฝั่งไคลเอ็นต์ และการตรวจสอบความถูกต้อง ถ้าคุณเขียน T-SQL ใน SQL Server Management Studio (SSMS) หรือ Azure Data Studio (ADS) คุณจะพบว่าคุ้นเคย

หากต้องการสร้างคิวรีใหม่ ให้ใช้ปุ่ม คิวรี SQL ใหม่ ในเมนู คุณสามารถเขียนและเรียกใช้คิวรี T-SQL ของคุณได้ที่นี่ ในตัวอย่างด้านล่าง เรากําลังสร้างมุมมองใหม่สําหรับนักวิเคราะห์เพื่อใช้สําหรับการรายงานใน Power BI

ภาพหน้าจอของตัวแก้ไขคิวรี SQL ที่แสดงคิวรี T-SQL ที่สร้างมุมมอง

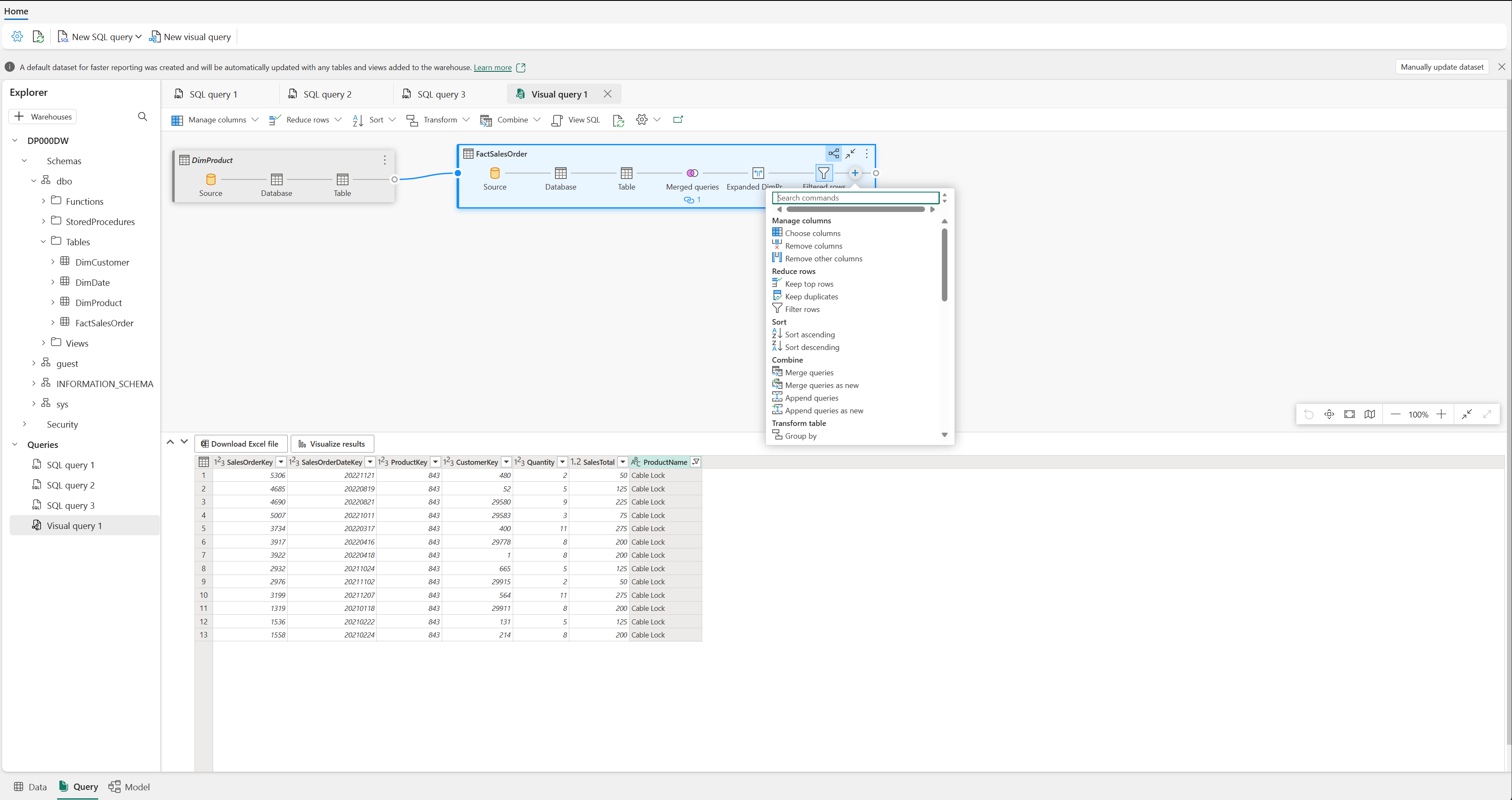
คิวรีข้อมูลโดยใช้ตัวแก้ไขคิวรีวิชวล

ตัวแก้ไขคิวรีวิชวลให้ประสบการณ์การใช้งานที่คล้ายกับมุมมองแผนภาพออนไลน์ของ Power Query ใช้ปุ่ม คิวรีวิ ชวลใหม่ เพื่อสร้างคิวรีใหม่

ลากตารางจากคลังข้อมูลของคุณไปยังพื้นที่ทํางานเพื่อเริ่มต้นใช้งาน จากนั้นคุณสามารถใช้เมนู แปลง ที่ด้านบนของหน้าจอเพื่อเพิ่มคอลัมน์ ตัวกรอง และการแปลงอื่นๆ ไปยังคิวรีของคุณ คุณสามารถใช้ปุ่ม (+) บนวิชวลเพื่อดําเนินการแปลงที่คล้ายกันได้

ภาพหน้าจอของตัวแก้ไขคิวรีวิชวล