你当前正在访问 Microsoft Azure Global Edition 技术文档网站。 如果需要访问由世纪互联运营的 Microsoft Azure 中国技术文档网站,请访问 https://docs.azure.cn

Oracle 迁移的安全性、访问和操作

本文是一个包含七部分内容的系列的第三部分,该系列提供有关如何从 Oracle 迁移到 Azure Synapse Analytics 的指导。 本文重点介绍安全访问操作的最佳做法。

安全注意事项

Oracle 环境提供了几种访问和身份验证方法,你要可能需要将这些方法迁移到 Azure Synapse 并将风险和对用户的影响降到最低。 本文假设你想要按原样迁移现有连接方法以及用户、角色和权限结构。 如果与假设不符,请使用 Azure 门户创建和管理新的安全体系。

有关 Azure Synapse 安全选项的详细信息,请参阅 Azure Synapse Analytics 安全

连接和身份验证

身份验证是验证计算机系统中用户、设备或其他实体的身份的过程,通常是授予对系统资源的访问权限的先决条件。

提示

Oracle 和 Azure Synapse 中的身份验证都可以“在数据库中”进行,或通过外部方法进行。

Oracle 授权选项

Oracle 系统为数据库用户提供以下身份验证方法:

  • 数据库身份验证:通过数据库身份验证,Oracle 数据库可管理用户帐户并对用户进行身份验证。 要使 Oracle 数据库执行身份验证,它会为新用户生成密码,并以加密格式存储密码。 用户可以随时更改其密码。 Oracle 建议通过帐户锁定、密码老化和过期、密码历史记录和密码复杂性验证进行密码管理。 数据库身份验证在旧版 Oracle 安装中较为常见。

  • 外部身份验证:通过外部身份验证,Oracle 数据库可维护用户帐户,并且外部服务可执行密码管理和用户身份验证。 外部服务可以是操作系统,也可以是 Oracle Net 等网络服务。 数据库依赖于基础操作系统或网络身份验证服务来限制对数据库帐户的访问。 这种类型的登录不使用数据库密码。 有两个外部身份验证选项:

    • 操作系统身份验证:默认情况下,Oracle 需要操作系统进行身份验证的安全登录连接,以防止远程用户通过网络连接模拟操作系统用户。 此要求排除了使用 Oracle Net 和共享服务器配置。

    • 网络身份验证:可以使用多种网络身份验证机制,例如智能卡、指纹、Kerberos 和操作系统。 许多网络身份验证服务(如 Kerberos)都支持单一登录,因此用户需要记住的密码更少。

  • 全局身份验证和授权:通过全局身份验证和授权,可以在基于 LDAP 的目录服务中集中管理用户相关信息,包括授权。 用户在数据库中标识为全局用户,这意味着通过 TLS/SSL 对他们进行身份验证,并且用户管理在数据库外部进行。 集中式目录服务执行用户管理。 此方法使用 TLS/SSL、Kerberos 或 Windows 本机身份验证提供强身份验证,并支持跨企业集中管理用户和特权。 管理变得更加简单,因为无需为企业中每个数据库中的每个用户创建架构。 还支持单一登录,以便用户只需登录一次即可访问多个数据库和服务。

    重要

    从 2024 年 11 月开始,Azure 开始停用较旧的 TLS 版本(TLS 1.0 和 1.1)。 使用 TLS 1.2 或更高版本。 2025 年 3 月 31 日之后,无法再将 Azure Synapse Analytics 客户端连接的最低 TLS 版本设置为低于 TLS 1.2。 在此日期后,从使用版本低于 1.2 的 TLS 的连接进行登录尝试将会失败。 有关详细信息,请参阅公告:Azure 对 TLS 1.0 和 TLS 1.1 的支持即将结束

  • 代理身份验证和授权:可以安全地为代理客户端指定中间层服务器。 Oracle 提供各种代理身份验证选项,例如:

    • 中间层服务器可以通过数据库服务器对自身进行身份验证。 客户端(在此情况下为应用程序用户或其他应用程序)通过中间层服务器对自身进行身份验证。 客户端标识在传递到数据库的过程中始终处于维护状态。

    • 客户端(在此情况下为数据库用户)不通过中间层服务器进行身份验证。 客户端的标识和数据库密码通过中间层服务器传递到数据库服务器以进行身份验证。

    • 客户端(在此情况下为全局用户)通过中间层服务器进行身份验证,并通过中间层传递可分辨名称 (DN) 或证书,以检索客户端的用户名。

Azure Synapse 授权选项

Azure Synapse 支持两个基本连接和授权选项:

  • SQL 身份验证:SQL 身份验证使用包括数据库标识符、用户 ID 和密码以及其他可选参数的数据库连接。 这种身份验证方法的功能等同于 Oracle 数据库身份验证

  • Microsoft Entra 身份验证:通过 Microsoft Entra 身份验证,可以在一个位置集中管理数据库用户和 Microsoft 服务的标识。 集中式管理提供单一位置来管理 Azure Synapse 用户,并简化权限管理。 Microsoft Entra 身份验证支持与 LDAP 和 Kerberos 服务的连接。 例如,在迁移数据库后,如果现有 LDAP 目录保持不变,则可以使用 Microsoft Entra 身份验证连接到这些目录。

用户、角色和权限

Oracle 和 Azure Synapse 都通过用户、角色和权限的组合来实现数据库访问控制。 可以使用标准 SQL 语句 CREATE USERCREATE ROLE/GROUP 来定义用户和角色。 GRANTREVOKE 语句为用户和/或角色分配或删除权限。

提示

计划对于成功完成迁移项目至关重要。 从综合方法决策开始。

从概念上讲,Oracle 和 Azure Synapse 数据库是相似的,可以在一定程度上自动迁移现有的用户 ID、组和权限。 从 Oracle 系统目录表中提取旧用户和组信息,然后生成匹配的等效 CREATE USERCREATE ROLE 语句。 在 Azure Synapse 中运行这些语句以重新创建相同的用户/角色层次结构。

提示

如果可能,请自动执行迁移过程,以减少运行时间和缩小错误范围。

提取数据后,使用 Oracle 系统目录表生成等效的 GRANT 语句以分配权限(如果存在等效的权限)。

显示如何从现有系统自动迁移特权的图表。

用户和角色

有关 Oracle 系统中当前用户和组的信息保存在系统目录视图(如 ALL_USERSDBA_USERS)中。 可以通过 Oracle SQL*Plus 或 Oracle SQL Developer 以常规方式查询这些视图。 以下查询是基本示例:

--List of users
select * from dba_users order by username;

--List of roles
select * from dba_roles order by role;

--List of users and their associated roles
select * from user_role_privs order by username, granted_role;

Oracle SQL Developer 具有内置选项,用于在“报表”窗格中显示用户和角色信息,如以下屏幕截图所示。

显示 Oracle SQL Developer 中“报表”窗格中的用户角色的屏幕截图。

可以修改示例 SELECT 语句,以生成一个由一系列 CREATE USERCREATE GROUP 语句组成的结果集。 为此,请将相应的文本作为文字包含在 SELECT 语句中。

无法检索现有 Oracle 密码,因此需要实现用于在 Azure Synapse 上分配新初始密码的方案。

提示

迁移数据仓库需要的不仅仅是迁移表、视图和 SQL 语句。

权限

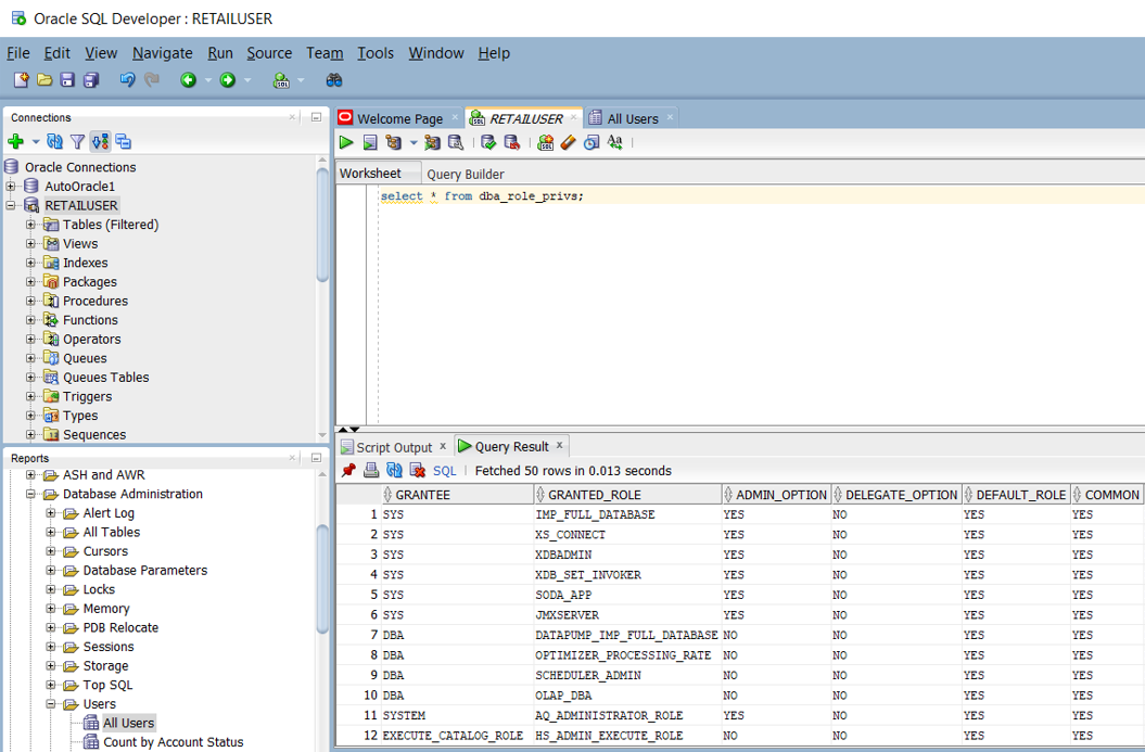
在 Oracle 系统中,系统 DBA_ROLE_PRIVS 视图保留用户和角色的访问权限。 如果你具有 SELECT 访问权限,可以查询该视图以获取系统中定义的当前访问权限列表。 下面的 Oracle SQL Developer 屏幕截图显示了示例访问权限列表。

显示 Oracle SQL Developer 中“报表”窗格中的用户访问权限的屏幕截图。

还可以创建查询以基于现有的 Oracle 特权生成脚本,该脚本由 Azure Synapse 的一系列 CREATEGRANT 语句组成。 下面的 Oracle SQL Developer 屏幕截图显示了该脚本示例。

屏幕截图显示了如何在 Oracle SQL Developer 中创建由 CREATE 和 GRANT 语句组成的脚本。

此表列出并描述了查看用户、角色和特权信息所需的数据字典视图。

视图 说明
DBA_COL_PRIVS
ALL_COL_PRIVS
USER_COL_PRIVS
DBA 视图描述数据库中的所有列对象授权。 ALL 视图描述所有列对象授权,其中当前用户或 PUBLIC 为对象所有者、授权者或被授权者。 USER 视图描述列对象授权,其中当前用户为对象所有者、授权者或被授权者。
ALL_COL_PRIVS_MADE
USER_COL_PRIVS_MADE
ALL 视图列出列对象授权,其中当前用户为对象所有者或授权者。 USER 视图描述列对象授权,其中当前用户为授权者。
ALL_COL_PRIVS_RECD
USER_COL_PRIVS_RECD
ALL 视图描述列对象授权,其中当前用户或 PUBLIC 为被授权者。 USER 视图描述列对象授权,其中当前用户为被授权者。
DBA_TAB_PRIVS
ALL_TAB_PRIVS
USER_TAB_PRIVS
DBA 视图列出数据库中所有对象的所有授权。 ALL 视图列出对象授权,其中用户或 PUBLIC 为被授权者。 USER 视图列出所有对象授权,其中当前用户为被授权者。
ALL_TAB_PRIVS_MADE
USER_TAB_PRIVS_MADE
ALL 视图列出由当前用户执行的对象授权或对当前用户拥有的对象进行的对象授权。 USER 视图列出对当前用户拥有的所有对象的授权。
ALL_TAB_PRIVS_RECD
USER_TAB_PRIVS_RECD
ALL 视图列出对象授权,其中用户或 PUBLIC 为被授权者。 USER 视图列出对象授权,其中当前用户为被授权者。
DBA_ROLES 此视图列出数据库中存在的所有角色。
DBA_ROLE_PRIVS
USER_ROLE_PRIVS
DBA 视图列出向用户和角色授予的角色。 USER 视图列出向当前用户授予的角色。
DBA_SYS_PRIVS
USER_SYS_PRIVS
DBA 视图列出向用户和角色授予的系统特权。 USER 视图列出向当前用户授予的系统特权。
ROLE_ROLE_PRIVS 此视图描述向其他角色授予的角色。 仅提供有关用户有权访问的角色的信息。
ROLE_SYS_PRIVS 此视图包含有关向角色授予的系统特权的信息。 仅提供有关用户有权访问的角色的信息。
ROLE_TAB_PRIVS 此视图包含有关向角色授予的对象特权的信息。 仅提供有关用户有权访问的角色的信息。
SESSION_PRIVS 此视图列出当前为用户启用的特权。
SESSION_ROLES 此视图列出当前为用户启用的角色。

Oracle 支持各种类型的特权:

  • 系统特权:系统特权允许被授权者在数据库中执行标准管理员任务。 通常,这些权限仅限于受信任的用户。 许多系统特权特定于 Oracle 操作。

  • 对象特权:每种类型的对象都有与之关联的特权。

  • 表特权:表特权在数据操作语言 (DML) 或数据定义语言 (DDL) 级别启用安全性。 可以直接将表特权映射到 Azure Synapse 中的等效项。

  • 视图特权:可以将 DML 对象特权应用于视图,与表类似。 可以直接将视图特权映射到 Azure Synapse 中的等效项。

  • 过程特权:过程特权允许向过程(包括独立的过程和函数)授予 EXECUTE 特权。 可以直接将过程特权映射到 Azure Synapse 中的等效项。

  • 类型特权:可以向命名类型(如对象类型 VARRAYs 和嵌套表)授予系统特权。 通常,这些特权特定于 Oracle,在 Azure Synapse 中没有等效特权。

提示

Azure Synapse 对基本数据库操作(例如 DML 和 DDL)具有等效权限。

下表列出了在 Azure Synapse 中具有直接等效项的常见 Oracle 管理员权限。

管理员权限 说明 Synapse 等效项
[创建] 数据库 用户可以创建数据库。 对现有数据库执行操作的权限由对象特权控制。 CREATE DATABASE
[创建] 外部表 用户可以创建外部表。 对现有表执行操作的权限由对象特权控制。 CREATE TABLE
[创建] 函数 用户可以创建用户定义的函数 (UDF)。 对现有 UDF 执行操作的权限由对象特权控制。 CREATE FUNCTION
[创建] 角色 用户可以创建组。 对现有组执行操作的权限由对象特权控制。 CREATE ROLE
[创建] 索引 仅供系统使用。 用户无法创建索引。 CREATE INDEX
[创建] 具体化视图 用户可以创建具体化视图。 CREATE VIEW
[创建] 过程 用户可以创建存储过程。 对现有存储过程执行操作的权限由对象特权控制。 CREATE PROCEDURE
[创建] 架构 用户可以创建架构。 对现有架构执行操作的权限由对象特权控制。 CREATE SCHEMA
[创建] 表 用户可以创建表。 对现有表执行操作的权限由对象特权控制。 CREATE TABLE
[创建] 临时表 用户可以创建临时表。 对现有表执行操作的权限由对象特权控制。 CREATE TABLE
[创建] 用户 用户可以创建用户。 对现有用户执行操作的权限由对象特权控制。 CREATE USER
[创建] 视图 用户可以创建视图。 对现有视图执行操作的权限由对象特权控制。 CREATE VIEW

可以通过从 Oracle 目录表为 Azure Synapse 生成等效脚本以自动迁移这些特权,如本部分前面所述。

下表列出了在 Azure Synapse 中具有直接等效项的常见 Oracle 对象特权。

对象特权 说明 Synapse 等效项
更改 用户可以修改对象属性。 适用于所有对象。 ALTER
删除 用户可以删除表行。 仅适用于表。 DELETE
丢弃 用户可以删除对象。 适用于所有对象类型。 DROP
执行 用户可以运行用户定义的函数、用户定义的聚合或存储过程。 EXECUTE
插入 用户可以将行插入表中。 仅适用于表。 INSERT
列出 用户可以以列表或其他方式显示对象名称。 适用于所有对象。 列表
Select 用户可以选择(或查询)表中的行。 适用于表和视图。 SELECT
Truncate 用户可以从表中删除所有行。 仅适用于表。 TRUNCATE
更新 用户可以修改表行。 仅适用于表。 UPDATE

有关 Azure Synapse 权限的详细信息,请参阅数据库引擎权限

迁移用户、角色和特权

到目前为止,我们介绍了使用 CREATE USERCREATE ROLEGRANT SQL 命令将用户、角色和特权迁移到 Azure Synapse 的常见方法。 但是,无需将所有具有可授予特权的 Oracle 操作迁移到新环境。 例如,系统管理操作不适用于新环境,或者等效功能可自动执行或在数据库外部进行管理。 对于在 Azure Synapse 环境中具有直接等效项的用户、角色和特权子集,以下步骤描述了迁移过程:

  1. 将 Oracle 架构、表和视图定义迁移到 Azure Synapse 环境。 此步骤仅迁移表定义,而不迁移数据。

  2. 提取要从 Oracle 系统表迁移的现有用户 ID,为 Azure Synapse 生成 CREATE USER 语句脚本,然后在 Azure Synapse 环境中运行该脚本。 找到创建新初始密码的方法,因为无法从 Oracle 环境中提取密码。

  3. 从 Oracle 系统表提取现有角色,为 Azure Synapse 生成等效 CREATE ROLE 语句脚本,然后在 Azure Synapse 环境中运行该脚本。

  4. 从 Oracle 系统表提取用户/角色组合,在 Azure Synapse 中为用户生成 GRANT 角色的脚本,然后在 Azure Synapse 环境中运行该脚本。

  5. 从 Oracle 系统表提取相关特权信息,在 Azure Synapse 中为用户和角色生成 GRANT 适当特权的脚本,然后在 Azure Synapse 环境中运行该脚本。

运行考虑事项

本部分讨论如何在 Azure Synapse 中实现典型的 Oracle 操作任务,并将风险和对用户的影响降到最低。

与所有投入生产的数据仓库产品一样,需要执行持续管理任务,以保持系统高效运行,并提供用于监视和审核的数据。 其他操作注意事项包括资源利用率、未来增长的容量计划以及数据的备份/还原。

提示

有必要执行操作任务来使任何数据仓库保持高效运行。

Oracle 管理任务通常分为两类:

  • 系统管理:系统管理是指管理硬件、配置设置、系统状态、访问、磁盘空间、使用情况、升级和其他任务。

  • 数据库管理:数据库管理是指管理用户数据库及其内容、数据加载、数据备份、数据恢复以及对数据和权限的访问。

Oracle 提供了多种方法和界面,可用于执行系统和数据库管理任务:

  • Oracle Enterprise Manager 是 Oracle 的本地管理平台。 它提供一个单一虚拟管理平台,用于管理客户的所有 Oracle 部署,无论是在数据中心还是在 Oracle 云中。 通过与 Oracle 产品堆栈的深度集成,Oracle Enterprise Manager 为 Oracle 应用程序、数据库、中间件、硬件和工程系统提供管理和自动化支持。

  • Oracle 实例管理器提供用于全面管理 Oracle 实例的 UI。 Oracle 实例管理器支持各种任务,例如启动、关闭和查看日志。

  • Oracle 数据库配置助手是一种 UI,可用于管理和配置各种数据库特性和功能。

  • 支持在 SQL 数据库会话中执行管理任务和查询的 SQL 命令。 可以从 Oracle SQL*Plus 命令解释器、Oracle SQL Developer UI 或通过 SQL API(如 ODBC、JDBC 和 OLE DB 提供程序等)运行 SQL 命令。 必须具有数据库用户帐户,才能运行具有执行查询和任务的相应权限的 SQL 命令。

虽然从概念上讲,不同数据仓库的管理和操作任务是相似的,但各个的实现可能有所不同。 与 Oracle 等旧环境中的更手动的方法相比,Azure Synapse 等基于云的新式产品往往采用更自动且“系统托管”的方法。

下面各部分比较了 Oracle 和 Azure Synapse 选项,这些选项适用于各种操作任务。

保养工作任务

在大多数旧数据仓库环境中,常规的保养工作任务非常耗时。 可以通过删除旧版本的已更新或已删除的行来回收磁盘存储空间。 或者,可以通过重新组织数据、日志文件和索引块来提高效率(例如在 Oracle 中运行 ALTER TABLE... SHRINK SPACE),从而回收磁盘存储空间。

提示

保养工作任务使生产仓库保持高效运行,并优化存储和其他资源的使用。

收集统计信息是一项潜在的耗时任务,需要在大量数据引入之后向查询优化器提供最新数据,以便实现查询执行计划。

Oracle 具有一项内置功能 - 优化器统计顾问,可帮助分析统计信息质量。 它使用代表优化器统计信息最佳做法的 Oracle 规则的列表。 此顾问会检查每条规则,并在必要时生成涉及调用 DBMS_STATS 包以采取纠正措施的结果、建议和操作。 用户可以在 V$STATS_ADVISOR_RULES 视图中查看规则列表,如以下屏幕截图所示。

屏幕截图显示了如何使用优化器统计顾问显示规则列表。

Oracle 数据库在数据字典中包含许多日志表,这些表可以自动积累数据,也可以在启用某些功能后积累数据。 由于日志数据会不断增长,因此请清除旧信息以避免耗尽永久性空间。 Oracle 提供了自动执行日志维护的选项。

Azure Synapse 可以自动创建统计信息,以便在需要时可用。 可以手动、按计划或自动对索引和数据块执行碎片整理。 通过使用本机内置 Azure 功能,可以减少迁移工作量。

提示

在 Azure 中自动化和监视保养工作任务。

监视和审核

Oracle Enterprise Manager 包括用于监视一个或多个 Oracle 系统的各个方面(例如活动、性能、队列和资源利用率)的工具。 Oracle Enterprise Manager 具有交互式 UI,让用户可以向下钻取任何图表的低级别详细信息。

提示

Oracle Enterprise Manager 是在 Oracle 系统中执行监视和日志记录的建议方法。

下图概述了 Oracle 数据仓库中的监视环境。

此图概述了 Oracle 仓库的监视环境。

Azure Synapse 还在 Azure 门户中提供了丰富的监视体验用于洞察数据仓库工作负载。 建议使用 Azure 门户来监视数据仓库,因为它提供可配置的保持期、警报、建议,并为指标和日志提供可自定义的图表与仪表板。

提示

Azure 门户提供了一个 UI 用于管理所有 Azure 数据和流程的监视与审核任务。

Azure 门户还可以提供性能增强建议,如以下屏幕截图所示。

Azure 门户中的性能增强建议的屏幕截图。

门户支持与 Operations Management Suite (OMS) 和 Azure Monitor 等其他 Azure 监视服务集成,从而提供数据仓库和整个 Azure 分析平台的集成式监视体验。 有关详细信息,请参阅 Azure Synapse 操作和管理选项

高可用性 (HA) 和灾难恢复 (DR)

自 1979 年首次发布以来,Oracle 环境经过发展,涵盖了企业客户所需的许多功能,包括高可用性 (HA) 和灾难恢复 (DR) 选项。 该领域的最新公告是的最高可用性体系结构 (MAA),其中包括四个级别的 HA 和 DR 的参考体系结构:

  • 青铜层:单实例 HA 体系结构
  • 白银层:具有自动故障转移的 HA
  • 黄金层:综合 HA 和 DR
  • 白金层:针对白金就绪应用程序的零中断

Azure Synapse 使用数据库快照来提供数据仓库的 HA。 数据仓库快照会创建一个还原点,利用该还原点可将数据仓库还原到以前的状态。 由于 Azure Synapse 属于分布式系统,因此数据仓库快照由存储在 Azure 存储中的许多文件组成。 快照捕获数据仓库中存储的数据的增量更改。

提示

Azure Synapse 自动创建快照以确保快速恢复。

Azure Synapse 自动创建全天快照,并创建 7 天的可用还原点。 无法更改此保留期。 Azure Synapse 支持 8 小时恢复点目标 (RPO)。 可从过去 7 天创建的任一快照中还原主要区域中的数据仓库。

提示

在更新密钥之前,可使用用户定义的快照定义恢复点。

Azure Synapse 支持用户定义的还原点,这些还原点是从手动触发的快照中创建的。 通过在修改大型数据仓库之前和之后创建还原点,可确保还原点在逻辑上保持一致。 用户定义的还原点可增强数据保护,并在出现工作负载中断或用户错误时缩短恢复时间。

除了这些快照,Azure Synapse 每天对配对数据中心执行一次标准异地备份。 异地还原的 RPO 为 24 小时。 可以将异地备份还原到支持 Azure Synapse 的任何区域中的服务器。 异地备份可确保在主要区域中的还原点不可用的情况下可以还原数据仓库。

提示

Microsoft Azure 提供自动备份到单独的地理位置以实现 DR 的功能。

工作负荷管理

Oracle 提供用于管理工作负载的实用工具,例如 Enterprise Manager 和数据库资源管理器 (DBRM)。 这些实用工具包括多种功能,例如跨大型群集进行负载均衡、并行查询执行、性能度量和优先级设置。 其中许多功能都可以自动化,以便系统在一定程度上进行自我优化。

提示

典型的生产数据仓库会并发运行具有不同资源使用特征的混合工作负载。

Azure Synapse 会自动记录资源利用率统计信息。 指标包括每个查询的 CPU、内存、缓存、I/O 和临时工作区的使用统计信息。 Azure Synapse 还会记录连接信息,例如连接尝试失败。

提示

低级别和系统范围的指标会自动记录在 Azure 中。

在 Azure Synapse 中,资源类是预先确定的资源限制,用于控制查询执行的计算资源和并发性。 资源类可针对并发运行的查询数以及分配给每个查询的计算资源量设置限制,从而帮助管理工作负载。 我们需要在内存和并发性之间进行权衡。

Azure Synapse 支持以下基本工作负载管理概念:

  • 工作负载分类:可以将请求分配给工作负载组以设置重要性级别。

  • 工作负载重要性:可影响请求获取资源访问权限的顺序。 默认情况下,当资源可用时,查询以先进先出的方式从队列中释放。 工作负载重要性使较高优先级的查询能立即接收资源,无论队列长度情况如何。

  • 工作负载隔离:可以为工作负载组保留资源,为不同资源分配最大和最小使用量,限制一组请求可以使用的资源,并设置超时值以自动终止失控查询。

运行混合工作负荷会给繁忙的系统带来资源挑战。 成功的工作负载管理方案能够有效地管理资源,确保高效的资源利用,并将投资回报率 (ROI) 最大化。 工作负载分类工作负载重要性工作负载隔离可以更好地控制工作负载利用系统资源的方式。

可以使用 Azure Synapse 收集的工作负载指标进行容量计划,例如确定额外用户或更大的应用程序工作负载所需的资源。 还可以使用工作负载指标来计划纵向扩展/缩减计算资源,以便为高峰工作负载提供经济高效的支持。

工作负载管理指南介绍了用于分析工作负载、管理和监视工作负载重要性的技术](../../sql-data-warehouse/sql-data-warehouse-how-to-manage-and-monitor-workload-importance.md),以及将资源类转换为工作负载组的步骤。 使用 Azure 门户DMV 上的 T-SQL 查询来监视工作负载,确保有效利用适用的资源。 Azure Synapse 提供了一组动态管理视图 (DMV),用于监视工作负负载管理的各个方面。 在主动排查和识别工作负载的性能瓶颈时,这些视图非常有用。

有关 Azure Synapse 中的工作负载管理的详细信息,请参阅使用资源类进行工作负载管理

缩放计算资源

Azure Synapse 体系结构对存储和计算进行了分隔,允许单独缩放每种资源。 因此,可以根据性能需求独立于数据存储缩放计算资源。 还可以暂停和恢复计算资源。 此体系结构的另一个优势是,计算和存储的计费是独立的。 如果未使用数据仓库,你可以通过暂停计算来节省计算成本。

提示

Azure 的一项主要优势是能够按需独立纵向扩展和缩减计算资源,以便以经济高效的方式处理高峰工作负载。

可以通过调整数据仓库的数据仓库单位 (DWU) 设置来纵向扩展或缩减计算资源。 分配更多 DWU 后,加载和查询性能将极大提高。

如果增加 DWU,则计算节点数量会增加,这可提高计算能力并支持更多的并行处理。 随着计算节点数量的增加,每个计算节点的分布区数量会减少,因此可为查询提供更高的计算能力和并行处理能力。 同样地,减少数据仓库单位会减少计算节点数量,从而减少用于查询的计算资源。

后续步骤

若要详细了解可视化效果和报告,请参阅本系列教程的下一篇文章:Oracle 迁移的可视化效果和报告