适用于 SQL Server 的 BizTalk 适配器的体系结构概述

Microsoft BizTalk Adapter for SQL Server 是 Windows Communication Foundation (WCF) 自定义绑定。 此绑定包含单个自定义传输绑定元素,该元素可实现与 SQL Server 数据库的通信。 SQL 适配器由 Microsoft Windows Communication Foundation (WCF) 业务线 (LOB) 适配器 SDK 运行时封装,并通过 WCF 通道架构向应用程序公开。 SQL 适配器通过 ADO.NET 与 SQL Server 数据库通信。

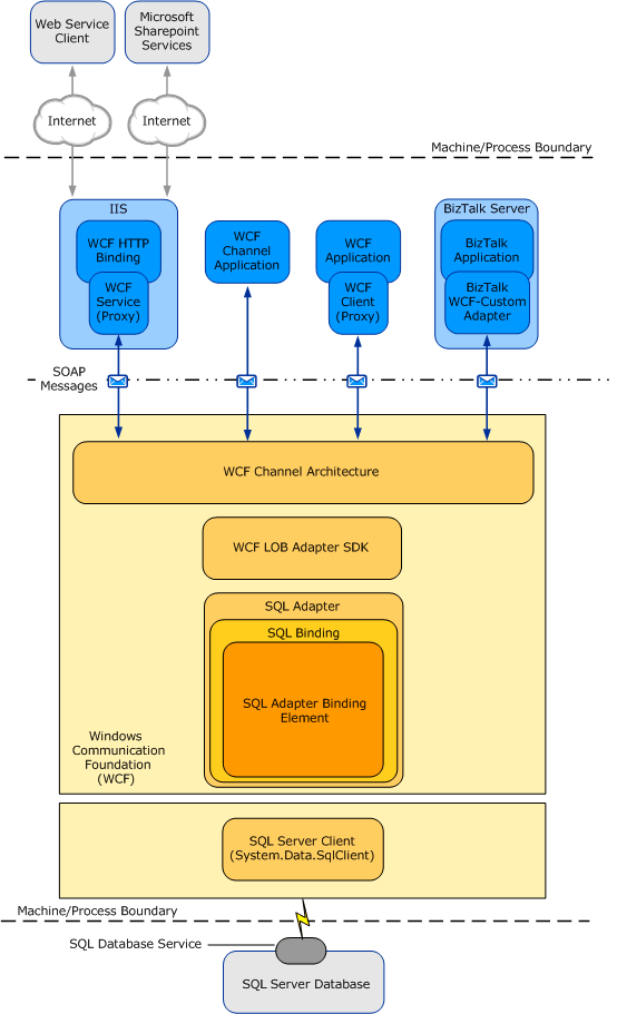
下图显示了使用 SQL 适配器开发的解决方案的端到端体系结构。

显示使用 SQL 适配器开发的解决方案的端到端体系结构的图像。

使用适配器

SQL 适配器将 SQL Server 数据库作为 WCF 服务公开给客户端应用程序。 若要在 SQL Server 数据库上执行作和访问数据,客户端应用程序通过 WCF 通道与 SQL 适配器交换 SOAP 消息。 前面的图显示了使用 SQL 适配器的四种方式。

  • 通过 WCF 通道模型应用程序。 WCF 通道模型应用程序通过使用 WCF 通道模型与 SQL 适配器直接交换 SOAP 消息,在 SQL Server 数据库上执行操作。 请参阅 使用 WCF 通道模型开发 SQL 应用程序

  • 通过 WCF 服务模型应用程序。 WCF 服务模型应用程序在 WCF 客户端上调用方法以对 SQL Server 数据库执行作。 WCF 客户端将 SQL 适配器公开的操作建模为 .NET 方法。 可以使用 Microsoft Windows Communication Foundation (WCF) 业务线 (LOB) 适配器 SDK 或 WCF ServiceModel 元数据实用工具工具(svcutil.exe)从 SQL 适配器公开的元数据创建 WCF 客户端类。 请参阅 使用 WCF 服务模型开发 SQL 应用程序

  • 通过 BizTalk 接收位置或发送端口,配置为使用 Microsoft BizTalk WCF-Custom 适配器。 WCF-Custom 适配器允许使用 WCF 扩展性功能。 通过使用 WCF-Custom 适配器,可以选择和配置 SQL DB 绑定以及接收位置或发送端口的行为。 有关如何在 BizTalk Server 解决方案中使用 SQL 适配器的详细信息,请参阅 开发 BizTalk Server 应用程序

  • 通过 IIS 托管的 Web 服务。 在此方案中,使用适配器生成的 WCF 服务代理使用标准 WCF Http 绑定在 IIS 中托管。 这会将服务协定作为 Web 服务公开给外部用户。 IIS 在运行时自动托管适配器,这反过来又与 SQL Server 数据库通信。

SQL 适配器和 WCF

WCF 提供了一种基于在客户端与服务之间通道上交换 SOAP 消息的编程模型。 这些消息在通信客户端和服务公开的终结点之间发送。 终结点包括:

  • 终结点地址,指定接收消息的位置。

  • 一个 绑定,指定用于交换消息的通信协议。

  • 合同,指定终结点公开的操作和数据类型。

    绑定由一个或多个绑定元素组成,这些元素相互堆叠,用于定义如何与终结点交换消息。 绑定必须至少指定用于与终结点交换消息的传输和编码。 终结点之间的消息交换发生在由一个或多个通道组成的通道堆栈上。 每个通道都是为终结点配置的绑定中绑定元素之一的具体实现。

WCF 文档包含有关 WCF 和 WCF 编程模型的更多详细信息。

Microsoft BizTalk Adapter for SQL Server 提供 WCF 自定义绑定(Microsoft.Adapters.SQLDB.SQLDBBinding)。 默认情况下,此绑定包含单个自定义传输绑定元素(SQL DB 适配器绑定元素(Microsoft.Adapters.SQLDB.SQLDBAdapter),该元素支持对 SQL Server 数据库执行作。

Microsoft.Adapters.SQLDB.SQLDBBinding(SQL DB 绑定)和 Microsoft.Adapters.SQLDBAdapter (SQL DB 适配器绑定元素)是公共类,也公开给配置系统。 由于 SQL DB 适配器绑定元素公开,因此你可以生成自己的自定义 WCF 绑定,能够扩展 SQL 适配器的功能。 例如,可以实现自定义绑定以支持 WCF 通道或服务模型解决方案中的企业单一登录(SSO)。 这样做的原因是将数据库操作聚合为单个多功能操作,或者执行自定义应用程序中的操作与 SQL Server 数据库操作之间的架构转换。

SQL 适配器基于 Microsoft Windows Communication Foundation (WCF) 业务线 (LOB) 适配器 SDK 构建,在 WCF LOB 适配器 SDK 运行时上运行。 WCF LOB 适配器 SDK 提供一个软件框架和工具基础结构,SQL 适配器用于向用户和适配器客户端提供一组丰富的功能。

SQL 适配器和 WCF LOB 适配器 SDK

Microsoft BizTalk Adapter for SQL Server 实现了一组核心组件,这些组件利用 Microsoft Windows Communication Foundation(WCF) 业务线 (LOB) 适配器 SDK 提供的功能,并通过 ADO.NET 提供与 SQL Server 数据库的连接。

WCF LOB 适配器 SDK 充当软件层,SQL 适配器通过该层与 Windows Communication Foundation(WCF) 进行接口:ADO.NET 充当 SQL 适配器与 SQL Server 数据库接口的层。 下图显示了 SQL 适配器的内部组件与这些组件与 ADO.NET 之间的关系。

显示 SQL 适配器的内部组件与这些组件与 ADO.NET 之间的关系的图像。

ADO.NET

SQL 适配器通过 ADO.NET 连接到 SQL Server 数据库。 ADO.NET 提供对数据源(如 SQL Server)的一致访问,并有助于检索、处理和修改数据源中的数据。 详细了解 ADO.NET

SQL 客户端提供与 SQL Server 数据库的连接。 通过向 SQL 适配器提供连接 URI 来建立与 SQL Server 数据库的连接。 此连接 URI 包含安装 SQL Server 的计算机的名称和数据库的名称。 有关连接 URI 的详细信息,请参阅 创建与 SQL Server 的连接

另请参阅

了解适用于 SQL Server 的 BizTalk 适配器