步骤 2:将请求消息发送到 SQL Server 并接收响应

第 2 步(共 2 步

完成时间: 10 分钟

目的: 在此步骤中,发送请求消息以执行 UPDATE_EMPLOYEE 存储过程并接收响应。

先决条件

必须已完成 步骤 1:为 UPDATE_EMPLOYEE 存储过程创建请求消息

发送请求消息并接收响应

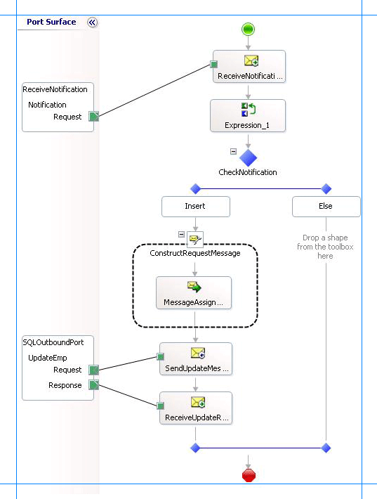
  1. 在现有编排中的“决定”形状的“插入”块下,添加消息分配形状。 从工具箱中,将 “消息分配” 形状拖动到指示的空间。

    注释

    消息分配 形状拖放到设计图面上时,业务流程设计器会为你创建封闭 构造消息 形状。

  2. 在设计图面上,右键单击 ConstructMessage_1 形状,然后单击“ 属性”窗口

  3. ConstructMessage_1形状的“属性”窗格中,指定以下值。

    设置此属性 对此值
    已构建消息 更新员工
    名称 ConstructRequestMessage
  4. 双击 MessageAssignment 形状以打开 BizTalk 表达式编辑器

  5. BizTalk 表达式编辑器中,添加以下内容:

    UpdateEmployee = UpdateEmployeeMessageCreator.UpdateEmployeeMessageCreator.XMLMessageCreator();  
    UpdateEmployee(WCF.Action) = "TypedProcedure/dbo/UPDATE_EMPLOYEE";  
    

    此处, UpdateEmployee你在步骤 2 中创建的消息:为 BizTalk 业务流程创建消息 ,以便为 UPDATE_EMPLOYEE 存储过程发送请求消息。 在 MessageAssignment 形状中,调用 UpdateEmployeeMessageCreator 类来创建请求消息。 此外,为请求消息设置 WCF 操作。

  6. 将以下形状添加到 消息分配 形状的编排流程中。

    形状 形状类型 性能
    发送更新消息 发送 - 将 消息 设置为 UpdateEmployee
    - 将 名称 设置为 SendUpdateMessage
    ReceiveUpdateResponse 接收 - 将 “激活 ”设置为 False
    - 将 消息 设置为 UpdateEmployeeResponse
    - 将 名称 设置为 ReceiveUpdateResponse
  7. 将请求-响应发送端口添加到业务流程。 你将使用此端口将请求消息发送到 SQL Server 并接收响应。 设置端口的以下属性。

    设置此属性 对此值
    通信方向 Send-Receive
    通信模式 Request-Response
    标识符 SQLOutboundPort

    此外,将作名称从Operation_1更改为 UpdateEmp

  8. 将端口连接到动作形状。 在编排设计器中,在设计图面上,将端口的绿色箭头形控点拖动到操作形状的相应绿色控点。

    注释

    在此步骤中,您可以通过拖放方法连接端口到动作形状。 可以改为使用动作形状的操作属性来将动作形状连接到端口。

    按如下所示连接端口和动作形状:

    • SendUpdateMessage动作形状连接到SQLOutboundPort请求句柄。

    • ReceiveUpdateResponse操作形状连接到SQLOutboundPort响应句柄

  9. 下一个图显示了正在进行的编排。

    更新的业务流程以发送更新消息

我只是做什么?

在此步骤中,通过添加 MessageAssignment 形状,发送形状,接收形状,以及一个端口来更新编排。 您连接了形状和端口,以发送请求消息来执行UPDATE_EMPLOYEE,并接收响应。

后续步骤

在下一步中,添加编排形状来调用 Purchase_Order 表中的插入操作,如 第 4 课:在采购订单表上执行插入操作 中所述。

另请参阅

步骤 1:为UPDATE_EMPLOYEE存储过程创建请求消息
第 3 课:执行存储过程以选择添加的新员工