作者:Won Yoo
此文档部分适用于用于 IIS 7 及更高版本的 Microsoft 应用程序请求路由版本 2。
目标
了解和配置应用程序请求路由 (ARR) 中的请求合并功能。
先决条件
这是 ARR 中的一项高级功能。 本文假定你已熟悉 ARR 的整体功能,并了解如何使用磁盘缓存部署和配置 ARR。 如果尚未这样做,强烈建议在继续操作之前查看以下演练:
- 在应用程序请求路由中配置和启用磁盘缓存
- 使用应用程序请求路由管理缓存层次结构
- 在 CDN 中部署应用程序请求路由
- 在应用程序请求路由上浏览磁盘上的缓存内容
- 删除缓存的对象
- 使用应用程序请求路由手动覆盖缓存控制指令
- 在应用程序请求路由上预热缓存节点
如果尚未安装应用程序请求路由版本 2,可在以下位置下载:
- 适用于 IIS 7 (x86) 的 Microsoft 应用程序请求路由版本 2 (
https://download.microsoft.com/download/4/D/F/4DFDA851-515F-474E-BA7A-5802B3C95101/ARRv2_setup_x86.EXE)。 - 适用于 IIS 7 (x64) 的 Microsoft 应用程序请求路由版本 2 (
https://download.microsoft.com/download/3/4/1/3415F3F9-5698-44FE-A072-D4AF09728390/ARRv2_setup_x64.EXE)。
请按照这篇文档中概述的步骤安装 ARR 版本 2。
步骤 1 - ARR 中请求合并功能的概述。
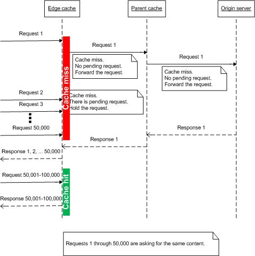
当内容已经可用时,缓存代理可以很好地工作。 然而,在管理实时流式传输数据时,缓存代理并不那么有效,因为实时内容无法提前缓存。 例如,当数万名观众通过互联网实时观看篮球比赛时,如何缓存实时内容? 此外,由于用户正在同时针对事件进行优化,因此,当缓存节点上存在级联缓存失误,并且所有请求都转发到源服务器时,如何保护源服务器?
为了解决此问题,ARR 引入了请求合并的概念。 其思路是在将请求转发到源服务器之前检查“正在进行”的缓存失误请求(或者如果缓存节点已分层,则将请求发送到下一层服务器)。如下所示,该思路很简单,但是对于减少请求数量有很大的影响,特别是对于实时流式传输内容。

步骤 2 - 在 ARR 中配置请求合并功能。
在默认情况下,禁用此功能。 请注意,此功能的配置是代理设置的一部分。 如果使用 ARR 作为服务器代理,则可以在服务器级别配置请求合并功能;如果使用服务器场功能,则可以在服务器场级别设置请求合并功能。
本演练演示服务器场级别的代理设置。
启动 IIS 管理器。
选择“服务器场”。
选择你创建的服务器场。
将显示以下图标:

双击“缓存”。
选中“启用请求合并”复选框。

单击“应用”以保存你的更改。 现已成功启用请求合并功能。 注意:“服务器代理设置”页上的服务器代理级别提供相同的配置设置。
总结
你已成功逐步了解 ARR 如何合并请求,这对于处理实时流式传输内容特别有用。
有关其他 ARR 版本 2 演练,请参阅这篇文章中的文档。