在 Power BI Desktop 中使用建模视图

借助 Power BI Desktop 中的模型视图,可以查看和处理包含多个表的复杂语义模型。

使用模型视图

若要访问模型视图,请选择 Power BI Desktop 左侧找到的模型图标,如下图所示。

Power BI Desktop 中建模视图图标的屏幕截图。

创建单独的图表

使用 模型视图,可以创建仅包含模型中表子集的模型关系图。 这种重组可以帮助你更清楚地了解你想要使用的表,并使使用复杂的语义模型变得更容易。 若要创建仅包含表子集的新关系图,请选择 + Power BI Desktop 窗口底部“ 所有表 ”选项卡旁边的按钮。

“选项卡”部分中“+”按钮的屏幕截图,用于创建新图表。

然后,可以将表从 “数据”窗格 拖到关系图面上。 右键单击表,然后从显示的菜单中选择“添加相关表”。

右键单击表后“添加相关表”选项的屏幕截图。

执行此作时,与原始表相关的表将显示在新关系图中。 下图显示了在选择 “添加相关表 ”菜单选项后如何显示相关表。

新建建模视图选项卡中添加的相关表的屏幕截图。

注释

还可以在模型视图背景的上下文菜单中找到 “添加相关表 ”选项。 选中后,与布局中已包含的任何表有任何关系的任何表都将添加到布局中。

使用模型资源管理器(预览版)

要访问模型资源管理器,请通过选择“模型”图标确保处于模型视图。该图标位于Power BI Desktop的左侧。 然后在 “数据”窗格中,选择“ 模型 ”,如下图所示。

模型视图的屏幕截图。

模型资源管理器显示语义模型或数据模型的树视图,其中显示了每个节点中的项数。 详细了解 模型资源管理器

设置通用属性

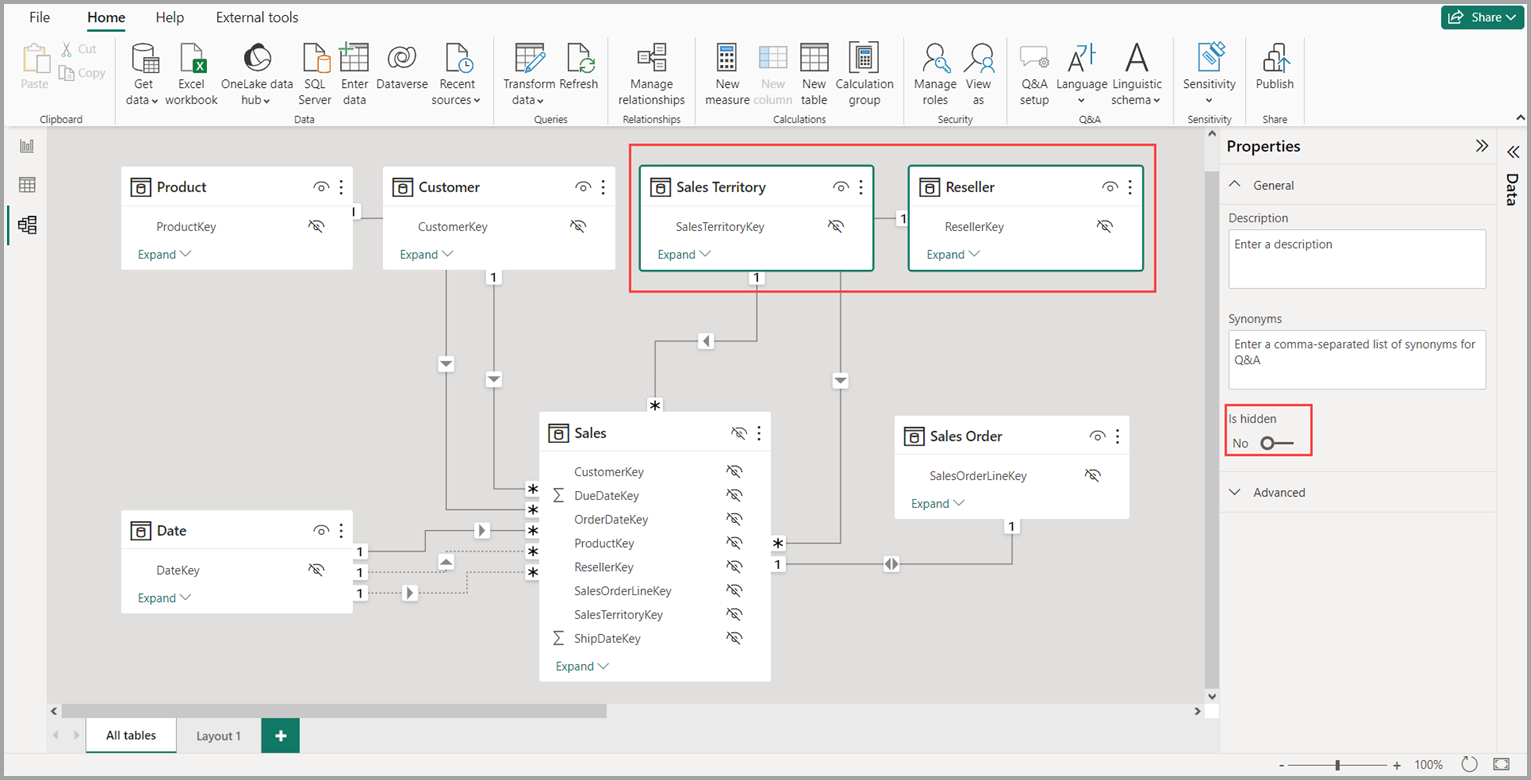
可以通过按住 Ctrl 键并选择多个表,在模型视图中同时选择多个对象。 选择多个表时,它们会突出显示在建模视图中。 突出显示多个表时,“ 属性 ”窗格中应用的更改将应用于所有选定的表。

例如,可以通过按住 Ctrl 键、选择表,然后在“属性”窗格中更改隐藏设置来更改关系图视图中多个表的可见性

屏幕截图突出显示多个表中的存储模式更改。

以下文章提供了更多有关数据模型的信息,并详细介绍了 DirectQuery。

DirectQuery 文章: