上次修改时间: 2011年6月3日
适用范围: SharePoint Server 2010
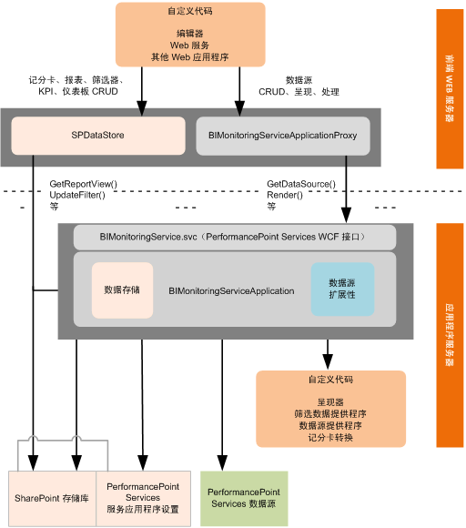
支持的扩展在前端 Web 服务器或应用程序服务器上的 PerformancePoint Services 应用程序实例中运行,如下图所示。
图 1. PerformancePoint Services 可扩展性体系结构
.gif)
PerformancePoint Services 支持以下开发方案。
创建报表、筛选器和表格数据源扩展
您可以为自定义 PerformancePoint Services 对象(即为属性定义了自定义值的本机 ReportView、Filter 或 DataSource 对象)创建扩展。自定义扩展通常包括三个组件:呈现器或提供程序、编辑器应用程序和扩展元数据。
呈现器或提供程序
扩展类型决定着它是使用呈现器还是提供程序。报表和筛选器扩展使用呈现器,筛选器和数据源扩展使用提供程序。
报表扩展需要呈现器来实现报表可视化。
筛选器扩展需要数据提供程序来连接到基础数据源,并且需要呈现器以用于选择控件。呈现器可以是自定义或本机 PerformancePoint Services 呈现器。
数据源扩展需要提供程序来连接到基础数据源。
编辑器应用程序
自定义编辑器允许用户定义自定义对象的属性。编辑器可以从 PerformancePoint 仪表板设计器打开,也可以从 PerformancePoint 内容列表或 PerformancePoint 数据连接库等存储库中的项目打开。自定义编辑器(及其他支持的自定义应用程序)在服务器上的 PerformancePoint Services 应用程序实例中运行,它们调用 BIMonitoringServiceApplicationProxy 对象或 SPDataStore 对象来创作或处理内容。有关编辑器的详细信息,请参阅用于自定义 PerformancePoint Services 对象的编辑器。
备注
使用 PerformancePoint Web 服务进行远程访问不是正式支持的方案。若要使客户端应用程序能够访问 PerformancePoint Services,您可以创建一个在服务器上运行的自定义 Web 服务。该 Web 服务可以接收来自客户端应用程序的调用并对 PerformancePoint Services API 进行调用。
扩展元数据
在安装过程中,必须在 PerformancePoint Services web.config 文件中为扩展指定元数据。元数据包括 type、subType、RendererClass、EditorURI 和 Resources 属性。有关详细信息,请参阅如何:手动注册 PerformancePoint Services 扩展。
创建记分卡转换
转换可在查询数据源之前、查询数据源之后或在 Web 部件中呈现记分卡之前更改记分卡的外观、内容或功能。有关详细信息,请参阅PerformancePoint Services 记分卡转换概述。
请参阅
概念
其他资源
在 Windows Vista、Windows 7 和 Windows Server 2008 上设置 SharePoint 2010 开发环境