上次修改时间: 2010年5月7日
适用范围: SharePoint Server 2010
本演练演示如何在基于 Web 服务的两个外部内容类型之间创建关联。本演练使用 代码示例:AdventureWorks2008 ASP.NET Web 服务并要求您已创建两个外部内容类型及其基本操作。必需的两个外部内容类型为:
Customer 外部内容类型:标识符:CustomerId。
Order 外部内容类型:标识符:OrderId,外键:CustomerId。
CustomerId 标识符将订单与客户关联在一起。
添加基于 Web 服务的关联
在与具有外键的相关外部内容类型相对应的适当的 Web 方法上创建关联。(应已创建该外部内容类型并为其定义基本操作。)此 Web 方法是为该外部内容类型定义的操作之一。在此示例中,在 Order 外部内容类型上创建关联。
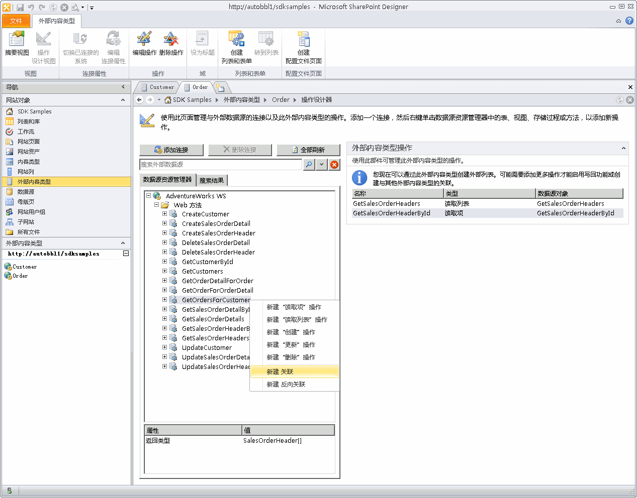
若要创建关联,请在 SharePoint Designer 的"外部内容类型"页上,双击 Order 外部内容类型。
在功能区中,单击"操作设计视图"。
在"数据源资源管理器"中,找到 GetOrdersForCustomer 方法。右键单击该方法,然后单击"新建关联"。这将在 Order 外部内容类型上创建 Association 方法实例,如图 1 中所示。
图 1. 新的基于 Web 服务的关联
.gif)
在"关联属性"对话框中,单击"浏览"按钮,如图 2 中所示。
选择"Customer"作为内容类型。注意,将同时为两个外部内容类型显示常见标识符字段 (CustomerId),如图 2 中所示。单击"下一步"。
图 2. 外部内容类型的匹配标识符
.gif)
在"输入参数配置"页上,从"数据源元素"窗格中选择"CustomerId"。在"属性"窗格中,单击"映射到标识符",然后从"标识符"列表中选择"CustomerId",如图 3 中所示。
图 3. 定义关联的输入参数
.gif)
单击"下一步"以转到"返回参数配置"页。
从"标识符"下拉列表选择"CustomerId",如图 4 中所示。
图 4. 为关联配置返回参数
.gif)
单击"完成"以创建名为 GetOrdersForCustomer 的操作。
保存外部内容类型,然后为这两个外部内容类型生成外部列表。现在,可以从外部列表连接到 Microsoft Outlook 或 SharePoint Workspace。
在 SharePoint Server、Outlook 和 Microsoft SharePoint Workspace 中,在 Order 表单中的每个客户的旁边会自动显示一个外部内容类型实例选取器。
若要查看刚刚创建的关联,请为子类别创建配置文件页。图 5 显示了配置文件页。
图 5. 与特定客户相关的所有订单
.gif)