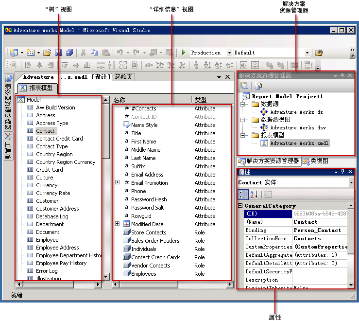
创建报表模型项目
若要生成模型,您需要创建一个报表模型项目。 报表模型项目是一种用于模型的容器,由一个或多个数据源 (.ds) 文件、数据源视图 (.dsv) 文件和报表模型 (.smdl) 文件组成。 在一个报表模型 (.smdl) 文件中只能引用一个数据源和数据源视图。 报表模型设计器可以从 SQL Server 和 Oracle 数据库生成报表模型。
数据源
数据源文件包含报表生成器连接到数据库所需的信息。 此文件包含身份验证信息、一个数据源对象名称和一个连接字符串。 在模型设计器中,只能从 SQL 客户端数据访问接口生成 .ds 文件。 有关详细信息,请参阅定义数据源 (Analysis Services)。
数据源视图
数据源视图文档对数据源文件指向的数据库进行了说明。 此 .dsv 文件以 XML 的形式对表、表内容以及表之间的关系进行了说明。 有关操作数据源视图的详细信息,请参阅在数据源视图中添加或删除表或视图 (Analysis Services)和第 1 课:在 Analysis Services 项目中定义数据源视图。
报表模型文件
报表模型文件对数据源视图所引用的数据库的元数据进行了说明。 在生成报表模型文件时,将自动创建实体、角色、字段和文件夹。 通常,这些实体、字段和文件夹会与数据库中的列和列数据建立关联。 将自动生成模型项,而且通常会引用报表生成器用户非常熟悉的业务名称。
还将自动检测实体和文件夹的内容。 如果在运行向导时选择这些选项,将为您创建字段变体。 在运行报表模型设计向导之后,可以将模型发布到报表目录中、为其分配相应的角色权限,然后在报表生成器中使用该模型。 为了使报表生成器用户更容易地利用此模型来创建报表,您可以进一步完善该模型的内容。
.gif)
完善报表模型
在创建报表模型之后,您可能需要在发布该模型之前对其进行完善。 例如,可以重新组织模型项、重命名项以及向模型中添加其他实体、文件夹和透视。 也可以通过重新组织模型中项的内容或通过添加文件夹、源字段、表达式和角色来进一步完善模型中的项。
在生成和部署模型之后,可能需要根据用户的反馈意见调整模型的内容。 您可以打开报表模型文件并根据需要进行调整。
刷新报表模型
如果基础架构或者数据库发生更改,可以通过运行“自动生成”来刷新模型或刷新模型中的项。 在运行“自动生成”时,永远不会覆盖整个模型,而是只检测添加的项并将其合并到模型中。 “自动生成”不会检测已删除或修改的数据库项,因此您需要手动删除模型项。 否则,在报表生成器中使用实际字段时将会出现错误。
注意 |
|---|
请不要用相同的名称发布新的模型,因为这样会使基于此模型生成的现有报表失效。 如果用相同的名称创建新模型并尝试发布该模型,您将会看到一条错误消息。 应始终在同一个模型上执行操作,以确保保持相同的 ID。 |
主键
如果在物理数据库中设置了主键,在运行“自动生成”时将会收集此信息。 如果未设置主键,则需要使用数据源视图设计器来设置逻辑主键。 正确设置逻辑主键非常重要,否则在报表生成器中运行报表时将会返回错误的数据。 逻辑主键必须唯一标识将要创建的实体的实例。 有关设置逻辑主键的详细信息,请参阅在数据源视图中定义逻辑主键 (Analysis Services)。
注意