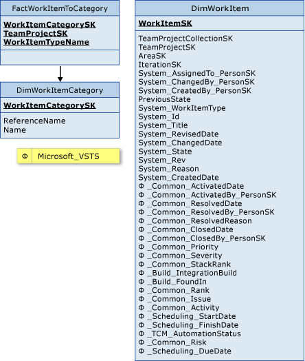
通过使用 FactWorkItemToCategory 和 DimWorkItemCategory 表,您可以查询工作项的类别。如果使用 FactWorkItemToCategory.WorkItemTypeName = DimWorkItem.System_WorkItemType 将这些表与 DimWorkItem 联接,则可以按类别组织其他工作项查询的结果。
有关SQL Server analysis services中与这些表的测量和维度的信息求,请参见 使用工作项透视分析和报告工作项和测试用例数据的集中。
.png)
FactWorkItemToCategory 与下列维度表相关联:
DimWorkItem
DimWorkItemCategory
请参见
概念
使用 Visual Studio ALM 的关系型仓库数据库生成报表