1/6/2010
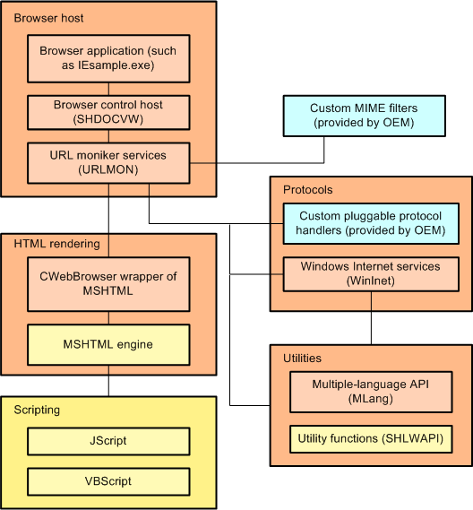
The following illustration shows the relationship between the Internet Explorer components:
.gif)
The browser application initializes application environments, loads XAML code for UI presentation, loads resources, connects events with delegates, and starts the main message loop. The browser application relies on other components to do the work of rendering, navigation, and protocol implementation. The browser control host (SHDOCVW) exposes the WebBrowser control, which provides navigation, in-place linking, and management of favorites and history. You can host SHDOCVW in an application to provide Web browsing. The URL moniker services API (URLMON) provides a framework for building and using URLs. URLMON interacts with Windows Internet services (WinInet), which implements HTTP and FTP protocols, with the Multiple-Language API (MLang) and other utilities, and with custom protocols and MIME filters. MSHTML is the parsing and rendering engine for HTML and CSS. You can host MSHTML in an application to provide HTML functionality without navigation. MSHTML interacts with the browser host through the CWebBrowser wrapper.
If your browser contains the tiling engine, the tiling engine interacts with the browser host through the TileProxy interface and with the rendering plug-in through the rendering interface. xxxrframeworkextxx and the xxuiframeworkxx rendering plug-in are optional components that you can use with the tiling engine. If you do not include them, the browser user interface uses the graphics device interface (GDI) instead of xxuiframeworkxx controls. The following illustration shows the relationships:
.gif)
See Also
Concepts
Overview of Internet Explorer Embedded
Other Resources
Internet Explorer Embedded OS Design Development
Internet Explorer Embedded