了解 SharePoint 中的 PerformancePoint Services 支持的开发方案和扩展性体系结构。 PerformancePoint Service 是 SharePoint 服务应用。 借助它,用户可以创建商业智能 (BI) 仪表板,从而深入分析组织绩效。 可以创建自定义报表、筛选器、表格数据源和记分卡转换,从而扩展 PerformancePoint Services 的原生功能。 例如,可以创建更适合医疗行业的自定义报表可视化,再将它集成到可重用的行业解决方案中。
SharePoint 中的自定义 PerformancePoint Services 报表、筛选器和表格数据源
可以通过定义其属性的自定义值来扩展本机PerformancePoint Services ReportView、Filter 和表格 DataSource 对象。 自定义报告、筛选器和表格数据源扩展通常包括三个组件: 呈现器或提供程序、编辑器应用程序和扩展元数据。
PerformancePoint Services 扩展的呈现器和提供程序
您正在扩展的对象的类型确定了它使用呈现器还是使用提供程序。 报告和筛选扩展使用呈现器,而筛选和数据源扩展使用提供程序。
报告扩展需要呈现器以达到报告可视化。
筛选扩展需要呈现器以获得选择控件。 该呈现器可以是自定义呈现器,也可以是本机 PerformancePoint Services 呈现器。 如果您正在使用 PerformancePoint Services 呈现器,您只需在您的扩展中注册它。 如果您正在使用自定义呈现器,您的扩展中也必须包括它。
筛选扩展需要数据提供程序以连接到基础数据源。
数据源扩展需要提供程序以连接到基本数据源。
有关详细信息,请参阅有关创建呈现器和提供程序的以下主题:
SharePoint 中 PerformancePoint Services 扩展的编辑器应用
自定义编辑器使用户可以定义自定义对象的属性,可以与存储库中的对象相交互,还可以初始化自定义报告和筛选器的端点。 您的编辑器应该公开您要让用户查看和修改的属性。 编辑器可以从 PerformancePoint 仪表板设计器 的对象中打开,或者从 PerformancePoint 内容列表和 PerformancePoint 数据连接库的项中打开。 若要集成到 仪表板设计器 创作经验,您的编辑器必须能够打开统一资源标识符 (URI),而且必须为 PerformancePoint Servicesweb.config 文件中的自定义对象注册该 URI。
有关创建编辑器的详细信息,请参阅以下主题:
注意
PerformancePoint 仪表板设计器可以创建和删除自定义对象,因此编辑器无需提供用于创建或删除对象的逻辑。
SharePoint 中 PerformancePoint Services 扩展的配置元数据
在安装期间,您必须指定 PerformancePoint Servicesweb.config 文件中的扩展的元数据。 该元数据包括 type、 subType、 RendererClass、 EditorURI 和 Resources 特性。
为了创建自定义对象,仪表板设计器 要检索该对象的来自 PerformancePoint Services web.config 文件的元数据,然后将该对象创建为 仪表板设计器 存储库中的内容类型。 创建了自定义对象后,仪表板设计器 将显示到该编辑器的链接。
有关扩展元数据的详细信息,请参阅如何:手动注册PerformancePoint Services扩展。
SharePoint 中 PerformancePoint Services 记分卡的自定义转换
转换在查询数据源、查询数据源之后或在 Web 部件中呈现记分卡之前更改记分卡的外观、内容或功能。 例如,在呈现记分卡视图之前,PerformancePoint Services 使用转换执行了许多操作,如扩展已命名集、计算汇总和计算合并。 在运行时应用这些更改,它们不会修改记分卡对象的定义。
有关记分卡转换的详细信息,请参阅如何:在 SharePoint 中为PerformancePoint Services创建记分卡转换。
注意
如果转换修改了记分卡中的数据值,那么这些更改将直接传播到将该记分卡用作数据源的“战略地图”报告中。 此外,对记分卡进行的更改可能影响 KPI 详细信息报表。
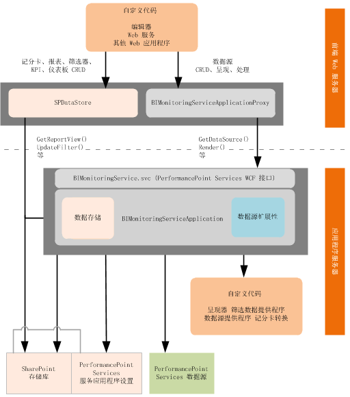
SharePoint 中 PerformancePoint Services 的扩展体系结构
所支持的扩展在 PerformancePoint Services 应用程序实例内运行(在端前 Web 服务器或应用程序服务器上),如下表所示。
图 1. PerformancePoint Services扩展性体系结构
在 SharePoint 前端 Web 服务器上运行的 PerformancePoint Services 扩展
自定义编辑器(和其他支持的自定义应用程序)在 PerformancePoint Services 应用程序实例内的后端 Web 服务器上运行。 编辑器通常部署为 .aspx 页,并安装在路径 %ProgramFiles%\\Common Files\\Microsoft Shared\\web server extensions\\15\\TEMPLATE\\LAYOUTS中。 编辑器调用 BIMonitoringServiceApplicationProxy 对象或 SPDataStore 对象来创作或处理内容,如下所示:
报表和筛选器对象应对所有存储库任务使用 SPDataStore 。
数据源对象应使用 BIMonitoringServiceApplicationProxy 执行创建和更新任务,以便在 PerformancePoint Services 服务应用程序的上下文中执行这些任务。 读取 (获取) ,可以使用 BIMonitoringServiceApplicationProxy 或 SPDataStore 执行删除任务。 (但是,在应用程序服务器上运行的自定义数据源应用程序可以直接调用 SPDataStore 。)
在 SharePoint 应用服务器上运行的 PerformancePoint Services 扩展
自定义呈现器、提供程序和记分卡转换在应用程序服务器上运行。 该应用程序服务器寄宿在 PerformancePoint Services 的中间层业务逻辑。