使用适用于 SAP ASE 的 SQL Server 迁移助手 (SSMA),可快速将 SAP Adaptive Server Enterprise (ASE) 数据库架构转换为 SQL Server 或 Azure SQL 数据库架构,将生成的架构上传到 SQL Server 或 Azure SQL 数据库,以及将数据从 SAP ASE 迁移到 SQL Server 或 Azure SQL 数据库。
本主题旨在介绍安装过程,帮助用户熟悉 SSMA 用户界面。
SSMA 安装和许可
若要使用 SSMA,首先要在可访问源 SAP ASE 源实例和 SQL Server 或 Azure SQL 数据库目标实例的计算机上安装 SSMA 客户端程序。 若要使用服务器端数据迁移功能,就必须在运行 SQL Server 的计算机上安装扩展包和至少一个 SAP ASE 提供程序(OLE DB 或 ADO.NET)。 这些组件支持数据迁移和 SAP ASE 系统函数仿真。 有关安装说明,请参阅安装 SSMA for SAP ASE (SybaseToSQL)。
若要启动 SSMA,请单击“开始”,指向“所有程序”,指向“适用于 Sybase 的 Microsoft SQL Server 迁移助手”,然后选择“适用于 Sybase 的 Microsoft SQL Server 迁移助手”。 首次启动 SSMA 时,系统会显示一个许可对话框。 必须先使用 Windows Live ID 为 SSMA 授权,然后才能使用 SSMA。 安装 SSMA for Sybase 客户端 (SybaseToSQL) 主题中的安装说明包含了许可说明。
SSMA for SAP ASE 用户界面
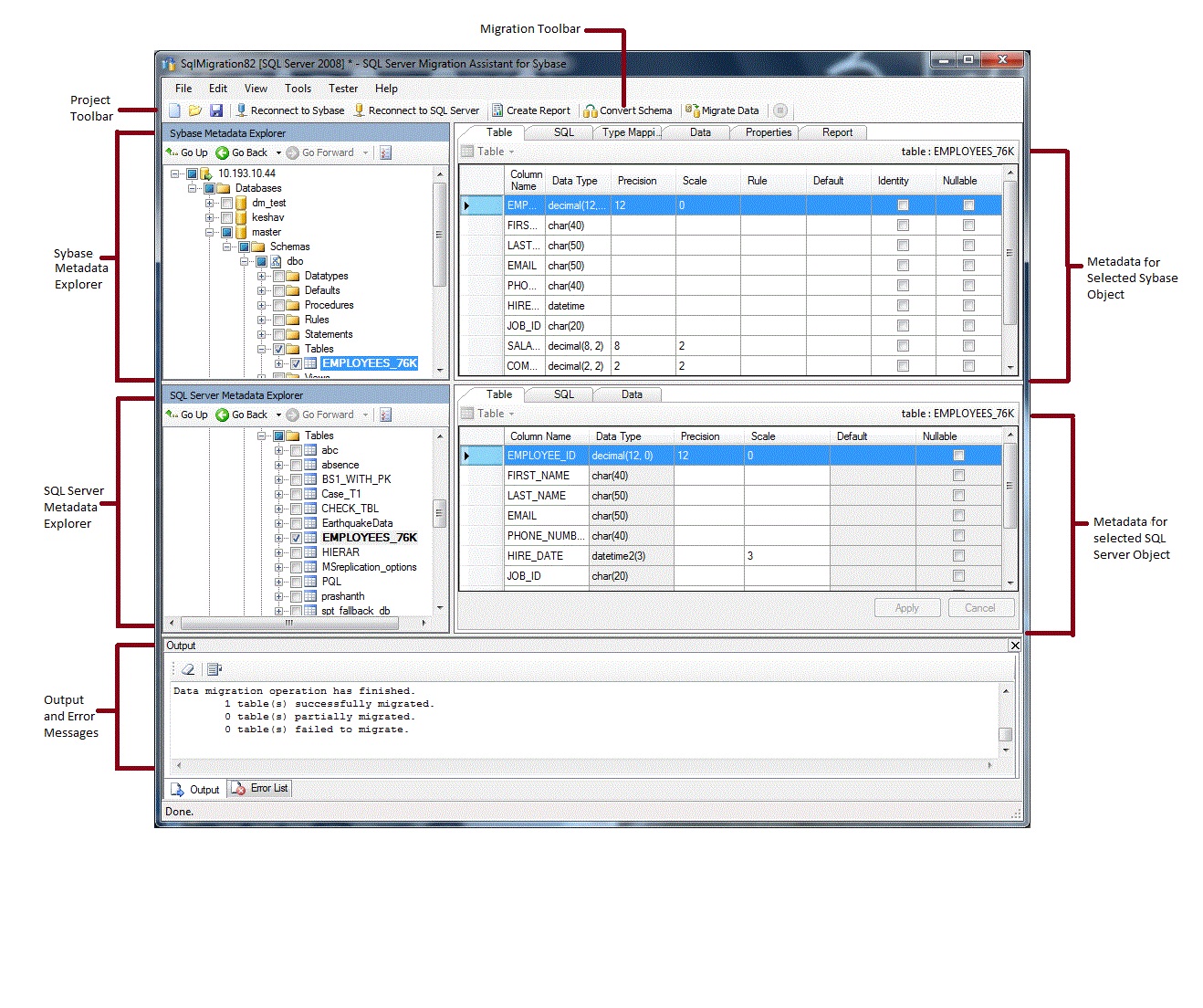
安装 SSMA 并授予许可后,便可使用 SSMA 将 SAP ASE 数据库迁移到 SQL Server 或 Azure SQL 数据库。 建议在开始之前熟悉 SSMA 用户界面。 下图显示了 SSMA 的用户界面,包括元数据资源管理器、元数据、工具栏、输出窗格和错误列表窗格:

若要开始迁移,必须先创建一个新项目。 然后,连接到 SAP ASE。 成功连接后,SAP ASE 数据库的层次结构将显示在 Sybase 元数据资源管理器中。 在 Sybase 元数据资源管理器中右键单击对象来执行任务,例如创建评估 SQL Server 或 Azure SQL 数据库转换情况的报告。 用户也可以通过工具栏和菜单执行这些任务。
用户还必须连接到 SQL Server 或 Azure SQL 数据库的实例。 成功连接后,SQL Server 或 Azure SQL 数据库的层次结构将显示在 SQL Server 或 SQL Azure 元数据资源管理器中。 将 SAP ASE 架构转换为 SQL Server 或 Azure SQL 数据库架构后,请先在 SQL Server 或 SQL Azure 元数据资源管理器中选择这些转换后的架构,再将这些架构加载到 SQL Server 或 Azure SQL 数据库。
在将转换架构加载到 SQL Server 或 Azure SQL 数据库后,便可返回 Sybase 元数据资源管理器,将数据从 SAP ASE 数据库迁移到 SQL Server 或 Azure SQL 数据库。
有关这些任务以及如何执行这些任务的详细信息,请参阅将 SAP ASE 数据库迁移到 SQL Server 或 Azure SQL 数据库 (SybaseToSQL)。
以下几部分介绍了 SSMA 用户界面的各项功能。
元数据资源管理器
SSMA 包含两个元数据资源管理器,可用于浏览关于 SAP ASE 和 SQL Server 或 Azure SQL 数据库的信息并执行相关操作。
Sybase 元数据资源管理器
Sybase 元数据资源管理器会显示有关 SAP ASE 源实例上数据库的信息。
通过使用 Sybase 元数据资源管理器,可以执行以下任务:
浏览各个数据库中的表。
选择要转换的对象,然后将对象转换为 SQL Server 或 Azure SQL 数据库语法。 有关详细信息,请参阅转换 SAP ASE 数据库对象 (SybaseToSQL)。
选择要进行数据迁移的对象,然后将数据从这些对象迁移到 SQL Server 或 Azure SQL 数据库。 有关详细信息,请参阅将 SAP ASE 数据库迁移到 SQL Server 或 Azure SQL 数据库 (SybaseToSQL)。
SQL Server 或 SQL Azure 元数据资源管理器
SQL Server 或 SQL Azure 元数据资源管理器会显示有关 SQL Server 或 Azure SQL 数据库实例的信息。 在连接到 SQL Server 或 Azure SQL 数据库的实例时,SSMA 会检索有关该实例的元数据并将元数据存储在项目文件中。
可以先使用 SQL Server 或 SQL Azure 元数据资源管理器来选择转换后的 SAP ASE 数据库对象,再将这些对象加载(同步)到 SQL Server 或 Azure SQL 数据库的实例中。
有关详细信息,请参阅将转换数据库对象加载到 SQL Server (SybaseToSQL)。
元数据
每个元数据资源管理器的右侧都是描述选定对象的选项卡。 示例:如果在 Sybase 元数据资源管理器中选择一个表,则会显示六个选项卡:“表”“SQL”“类型映射”“数据”“属性”和“报告”。 只有在创建包含了选定对象的报告后,“报告”选项卡才会包含信息。 如果在 SQL Server 或 SQL Azure 元数据资源管理器中选择一个表,则会显示三个选项卡:“表”“SQL”和“数据”。
大多数元数据设置都是只读的。 不过,以下元数据却可以更改:
在 Sybase 元数据资源管理器中,可以更改过程和类型映射。 在转换架构之前即可进行这些更改。
在 SQL Server 或 SQL Azure 元数据资源管理器中,可以更改存储过程的 Transact-SQL。 在将架构加载到 SQL Server 之前即可进行这些更改。
在元数据资源管理器中所做的更改会体现在项目元数据中,而非源数据库或目标数据库中。
工具栏
SSMA 有两个工具栏:项目工具栏和迁移工具栏。
项目工具栏
项目工具栏包含多个按钮,可用于处理项目、连接到 SAP ASE 以及连接到 SQL Server 或 Azure SQL 数据库。 这些按钮类似于“文件”菜单上的命令。
迁移工具栏
迁移工具栏包含以下命令:
| 按钮 | 功能 |
|---|---|
| 创建报告 | 将选定的 SAP ASE 对象转换为 SQL Server 语法,然后创建一个会显示转换成功程度的报告。 只有在 Sybase 元数据资源管理器中选定了对象时,此命令才可用。 |
| 转换架构 | 将选定的 SAP ASE 对象转换为 SQL Server 或 Azure SQL 数据库对象。 只有在 Sybase 元数据资源管理器中选定了对象时,此命令才可用。 |
| 迁移数据 | 将数据从 SAP ASE 数据库迁移到 SQL Server 或 Azure SQL 数据库。 在运行此命令之前,必须先将 SAP ASE 架构转换为 SQL Server 或 Azure SQL 数据库架构,再将对象加载到 SQL Server 或 Azure SQL 数据库。 只有在 Sybase 元数据资源管理器中选定了对象时,此命令才可用。 |
| 停止 | 停止当前进程,例如停止将对象转换为 SQL Server 或 Azure SQL 数据库语法。 |
菜单
SSMA 包含以下菜单:
| 菜单 | 说明 |
|---|---|
| 文件 | 包含多个命令,可用于处理项目、连接到 SAP ASE 以及连接到 SQL Server 或 Azure SQL 数据库。 |
| 编辑 | 包含多个命令,可用于查找并处理详细信息页面中的文本,例如从 SQL 详细信息窗格中复制 Transact-SQL。 还包含“管理书签”选项,其中会展示现有书签的列表。 对话框右侧的按钮可用来管理书签。 |
| 视图 | 包含“同步元数据资源管理器”命令。 此命令可在 Sybase 元数据资源管理器与 SQL Server 或 SQL Azure 元数据资源管理器之间同步对象。 还包含用于显示和隐藏“输出”及“错误列表”窗格的命令,以及用于管理布局的“布局”选项。 |
| 工具 | 包含多个命令,可用于创建报告、导出数据以及迁移对象和数据。 还可以提供对“全局设置”和“项目设置”对话框的访问权限。 |
| 测试程序 | 包含可用于创建测试用例、查看测试结果的命令,以及可用于数据库备份管理的命令。 |
| 帮助 | 提供对 SSMA“帮助”和“关于”对话框的访问权限。 |
“输出”窗格和“错误列表”窗格
“视图”菜单提供了可切换“输出”窗格和“错误列表”窗格可见性的命令:
“输出”窗格会显示对象转换、对象同步和数据迁移期间来自 SSMA 的状态消息。
“错误列表”窗格会在可排序列表中显示错误、警告和信息性消息。
另请参阅
将 SAP ASE 数据库迁移到 SQL Server 或 Azure SQL 数据库 (SybaseToSQL)
用户界面参考 (SybaseToSQL)