查询和转换数据

已完成

了解如何在 Fabric 中实现数据仓库后,让我们准备用于分析的数据。

可通过两种方法从数据仓库查询数据。 视觉查询编辑器提供无代码拖放体验来创建查询。 如果熟悉 T-SQL,则建议使用 SQL 查询编辑器 编写查询。 在这两种情况下,都可以创建表、视图和存储过程来查询数据仓库和 Lakehouse 中的数据。

还有一个 SQL 分析终结点,可以从任何工具进行连接。

使用 SQL 查询编辑器查询数据

SQL 查询编辑器提供查询体验,包含智能感知、代码补全、语法高亮、客户端解析和验证。 如果已在 SQL Server Management Studio(SSMS)或 Azure Data Studio(ADS)中编写 T-SQL,则会发现它很熟悉。

若要创建新查询,请使用菜单中的 “新建 SQL 查询 ”按钮。 可以在此处创作和运行 T-SQL 查询。 在下面的示例中,我们将创建一个新视图,供分析师用于在 Power BI 中报告。

SQL 查询编辑器的屏幕截图,显示了一个用于创建视图的 T-SQL 查询。

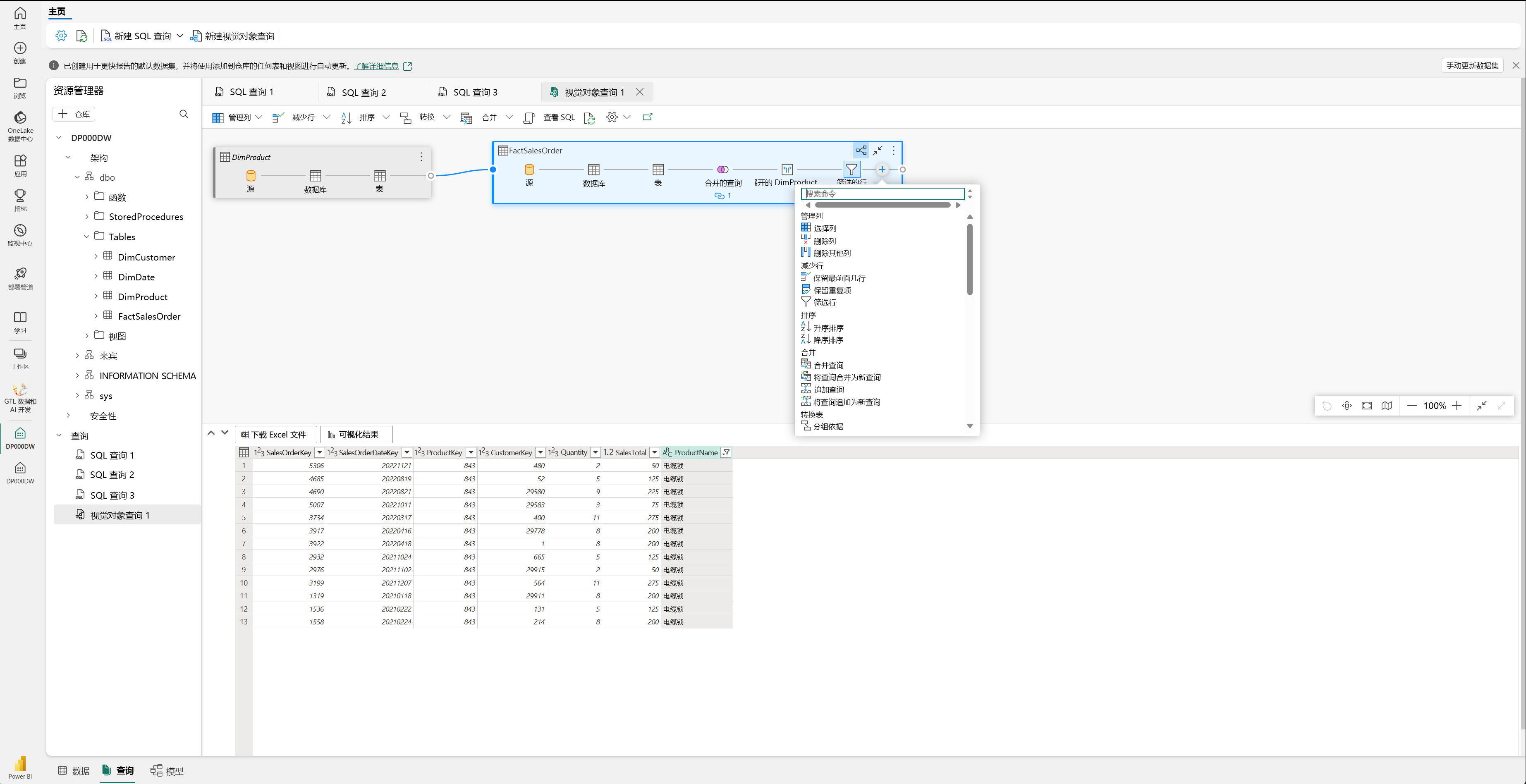
使用视觉查询编辑器查询数据

视觉查询编辑器提供类似于 Power Query 联机关系图视图的体验。 使用 “新建视觉查询 ”按钮创建新查询。

将表从数据仓库拖到画布上以开始使用。 然后,可以使用屏幕顶部的 “转换 ”菜单向查询添加列、筛选器和其他转换。 可以使用视觉对象本身上的 (+) 按钮来执行类似的转换。

视觉查询编辑器的屏幕截图。