共用方式為


威脅模型化工具功能概觀

威脅模型化工具能滿足您的威脅模型化需求。 如需這項工具的基本介紹,請參閱開始使用威脅模型化工具

注意

威脅模型化工具會經常更新,因此請經常檢查本指南,以查看我們的最新功能和增強功能。

若要開啟空白頁面,請選取 [建立模型]

空白頁面

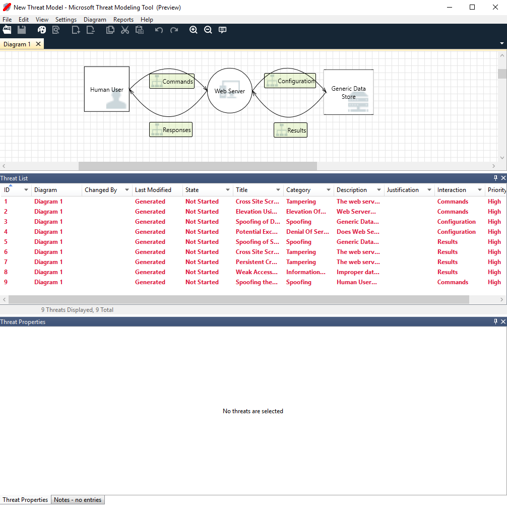
若要查看工具目前提供哪些功能,請使用我們的小組在開始使用範例中建立的威脅模型。

基本威脅模型

在探討內建功能之前,我們先來看一下工具的主要元件。

體驗與其他 Microsoft 產品相似。 我們來看看最上層的功能表項目。

功能表項目

標籤 詳細資料
檔案
  • 開啟、儲存及關閉檔案
  • 登入及登出 OneDrive 帳戶。
  • 共用連結 (檢視和編輯)。
  • 檢視檔案資訊。
  • 將新的範本套用至現有的模型。
編輯 復原和重做動作,以及複製、貼上和刪除。
檢視
  • 分析設計檢視之間切換。
  • 開啟已關閉的視窗 (例如,樣板、元素屬性和訊息)。
  • 將版面配置重設為預設設定。
圖表 新增和刪除圖表,以及切換圖表的索引標籤。
報表 建立要與其他人共用的 HTML 報告。
說明 尋找協助您使用工具的指南。

符號是最上層功能表的捷徑:

符號 詳細資料
Open 開啟新的檔案。
儲存 儲存目前的檔案。
設計 開啟設計檢視,以供您建立模型。
分析 顯示產生的威脅和其屬性。
新增圖表 新增圖表 (類似於 Excel 中的新增索引標籤)。
刪除圖表 刪除目前的圖表。
複製/剪下/貼上 複製、剪下及貼上元素。
復原/重做 復原和重做動作。
放大/縮小 放大和縮小圖表以獲得更清楚的檢視。
意見反應 開啟 MSDN 論壇。

畫布

畫布是供您拖放元素的空間。 拖放是建立模型最快且最有效率的方式。 您也能按一下滑鼠右鍵並從功能表選取項目,以新增泛型版本的元素,如下圖所示:

在畫布上置放樣板

畫布下拉式清單

選取樣板

元素屬性

樣板

根據選取的範本,您可以找到所有可用的樣板。 如果您找不到正確的元素,請使用另一個範本。 您也可以修改範本以滿足需求。 一般而言,您能夠找到如下的類別組合:

樣板名稱 詳細資料
處理 應用程式、瀏覽器外掛程式、執行緒、虛擬機器
外部互動者 驗證提供者、瀏覽器、使用者、Web 應用程式
資料存放區 快取、儲存體、設定檔、資料庫、登錄
數據流 Binary、ALPC、HTTP、HTTPS/TLS/SSL、IOCTL、IPsec、命名管道、RPC/DCOM、SMB、UDP
信任線路/邊界 公司網路、網際網路、機器、沙箱、使用者/核心模式

附註/訊息

元件 詳細資料
訊息 每當發生錯誤時 (例如元素之間沒有資料流程) 警示使用者的內部工具邏輯。
注意事項 由工程小組在整個設計和檢閱流程中新增至檔案的手動附註。

元素屬性

元素屬性會因您選取的元素不同而有所差異。 除了信任界限,其他所有元素會包含 3 個一般選取項目:

元素屬性 詳細資料
名稱 用來為您的處理序、存放區、互動者及流程命名,以利辨識。
超出範圍 如果選取,元素會從威脅產生矩陣中移除 (不建議)。
超出範圍原因 理由欄位,讓使用者知道為什麼選取超出範圍。

每個元素類別下的屬性都會變更。 請選取每個元素來檢查可用選項。 您也可以開啟範本來取得更多資訊。 我們來看看有什麼功能。

歡迎使用畫面

當您開啟應用程式時,會看到歡迎使用

開啟模型

將游標移到 [開啟模型] 上方時會顯示 2 個選項:[從這部電腦開啟] 和 [從 OneDrive 開啟]。 第一個選項會開啟 [開啟舊檔] 畫面。 第二個選項會引導您完成 OneDrive 的登入程序。 成功通過驗證之後,您可以選取資料夾和檔案。

開啟模型

從電腦或 OneDrive 開啟

意見反應、建議和問題

當您選取 [意見反應、建議和問題] 時,會前往 SDL 工具的 MSDN 論壇。 您可以閱讀其他人對工具有什麼看法 (包括因應措施和新的想法)。

顯示按鈕的螢幕快照,其中包含 [意見反應]、[建議] 和 [問題] 文字。

設計檢視

當您開啟或新建模型時,設計檢視隨即會開啟。

新增元素

您可以利用兩種方法將元素加入格線:

  • 拖放:將需要的元素拖曳到格線中。 接著再使用元素屬性來提供其他資訊。
  • 按一下滑鼠右鍵:以滑鼠右鍵按一下格線上的任何位置,並從下拉式功能表選取項目。 選定元素的泛型表示法會出現在畫面上。

連接元素

您可以利用兩種方法連接元素:

  • 拖放:將所需的資料流程拖曳到格線中,然後將兩端連接到適當的元素。
  • 按一下 + Shift:按一下第一個元素 (傳送資料),按住 Shift 鍵,然後選取第二個元素 (接收資料)。 按一下滑鼠右鍵,然後選取 [連接]。 如果您使用雙向資料流程,順序並不重要。

屬性

若要查看可在樣板上修改的屬性,您只要選取樣板,系統就會據以填入資訊。 以下範例示範將資料庫樣板拖曳到圖表上的前後:

之前

之前

之後

之後

訊息

如果您建立威脅模型,但是忘記將資料流程連接到元素,您會收到通知。 您可以忽略訊息,或遵循指示修正問題。

此螢幕快照顯示威脅模型連接器未連線至元素,並顯示此問題所造成訊息。

備註

若要在圖表中加入附註,請從 [訊息] 索引標籤切換到 [附註]

分析檢視

建置圖表後,請在捷徑工具列上選取分析符號 (放大鏡),以切換為分析檢視。

分析檢視

產生的威脅選取項目

當您選取威脅時,可以使用三種不同的功能:

功能 資訊
讀取指標

將威脅標示為讀取,以協助您追蹤檢閱過的項目。

讀取/未讀取指標

互動焦點

圖表中屬於威脅的互動會反白顯示。

互動焦點

威脅屬性

威脅的其他資訊會顯示在 [威脅屬性] 視窗中。

威脅屬性

優先順序變更

您可以變更每個產生之威脅的優先順序層級。 不同的色彩讓您能輕鬆辨識高、中和低優先順序的威脅。

優先順序變更

威脅屬性可編輯欄位

如前述影像所示,您可以變更工具所產生的資訊。 您也可以將資訊加入特定欄位 (例如,理由)。 這些欄位由範本產生。 如果您需要每個威脅的詳細資訊,可以進行修改。

威脅屬性

報表

完成優先順序的變更及更新每個產生之威脅的狀態後,您可以儲存檔案和/或列印報告。 移至 [報告]> [建立完整報告]。 為報告命名,接著您應該會看到類似下圖的內容:

此螢幕快照顯示威脅模型化報表範例,包括摘要、圖表和其他資訊。

下一步

  • 將您的問題、註解和考量傳送到 tmtextsupport@microsoft.com。 下載威脅模型化工具來開始。
  • 若要為社群貢獻範本,請移至我們的 GitHub 頁面。